Автоматизированная информационная система в службе управления персоналом
Содержание
Введение.............................................................................................................. 3
1. Основные характеристики системы........................................................... 5
1.1. Основные характеристики системы................................................................................. 5
1.2. Принципы построения информационной системы "ТРУДОВИК"............................. 7
1.3. Особенности реализации информационной системы "ТРУДОВИК"......................... 8
2. Функциональный состав КИС «ТРУДОВИК»....................................... 10
2.1. Функциональный состав модуля «Персонал».................................................................. 12
2.2. Функциональный состав модуля «ШТАТ»...................................................................... 17
2.3. Функциональный состав модуля «ЗАРПЛАТА».............................................................. 22
2.4. Функциональный состав модуля «НАРЯДЫ»................................................................. 31
3. Технические требования............................................................................ 33
4. Интеграция со сторонними программными продуктами..................... 35
5. Практическое использование модуля «Персонал»................................ 36
5.1. Исходящие документы........................................................................................................ 37
5.2. Карточка работника........................................................................................................... 39
5.3. Отпуска и больничные......................................................................................................... 41
5.4. Табель...................................................................................................................................... 41
5.5. Анализ..................................................................................................................................... 42
5.6. Отчеты.................................................................................................................................. 44
Заключение...................................................................................................... 45
Список использованной литературы........................................................... 47
Введение
В данной работе содержится краткое описание основных функций модулей «Штат», «Персонал», «Зарплата» и «Наряды» (Табель), а также требования к аппаратному и программному обеспечению.
Программный комплекс «ТРУДОВИК» представляет собой единую централизованную корпоративную информационную систему «Управление Персоналом».
Автоматизирует функции планирования и учета персонала, планирования и регулирования оплаты труда, учета труда и выработки, расчета заработной платы. Позволяет решать как учетные, так и управленческие задачи. Использование Комплекса в автоматизации кадрового и бухгалтерского учета, учета труда и его оплаты на предприятии позволяет:
· снизить трудоемкость и повысить производительность труда сотрудников кадровой, бухгалтерской и других служб предприятия;
· обеспечить своевременное и правильное начисление заработной платы, расчет отпускных, пособий и их выдачу;
· обеспечить своевременное и правильное удержание налогов, платежей и их перечисление;
· обеспечить контроль численности персонала и использования рабочего времени;
· обеспечить своевременное и правильное формирование первичных и отчетных документов по учету кадров, труда и заработной платы;
· обеспечить своевременное и правильное представление периодической отчетности в налоговые органы, внебюджетные фонды, военные комиссариаты и т.д.
Функциональность не ограничивается автоматизацией кадровой и бухгалтерской службами. Возможно создание рабочих мест для учета данных профсоюзной организации, инструктажей техники безопасности, прохождения медицинских осмотров, данных медицинского страхования, для контроля использования рабочего времени возможна автоматизация проходной.
Цель работы: описать автоматизированную информационную систему в управлении персоналом.
Данная цель решается с помощью раскрытия следующих основных задач:
– описать основные характеристики системы;
– дать характеристику функциональному составу КИС «ТРУДОВИК»;
– описать технические требования;
– обозначить интеграцию со сторонними программными продуктами;
– привести пример практического использования модуля «Персонал».
1. Основные характеристики системы
1.1. Основные характеристики системы
Представление информации в комплексе является срезом данных документов на определенную дату, в зависимости от состояния и статуса документов. Это позволяет, в зависимости от стадии обработки документов, настраивать различный состав данных по службам.
|
Комплекс представляет собой набор взаимоувязанных модулей, каждый из которых обеспечивает деятельность отдельной взятой службы. Таким образом, каждая служба поддерживает и отвечает за свой объем информации, которая логически увязана и непротиворечива с информацией, вводимой другими службами.
· Целостность
Все модули комплекса функционируют на единой базе данных, что обеспечивает полноту и непротиворечивость информации.
· Гибкость
Функции, выполняемые модулями, и их взаимодействие между собой определяются настройкой бизнес-процессов на конкретном предприятии и необходимой степенью его автоматизации. Концепция построения комплекса позволяет отслеживать на уровне документов изменения в данных, что делает возможным реализацию информационной стыковки с внешними программами других разработчиков.
· Масштабируемость
Комплекс основан на двухзвенной архитектуре «Клиент-Сервер» и функционирует на базе СУБД Oracle, поддерживающей различные серверные платформы. Все правила обработки данных описаны непосредственно в самой базе данных, что обеспечивает целостность данных при доступе из внешних приложений.
· Расширяемость
Для расширения в системе имеются специальные механизмы по созданию дополнительных документов и включению их в текущие бизнес-процессы комплекса. Каждый документ, проводимый в системе, имеет свои состояния и статусы, что позволяет его проводить последовательно по службам, а также рассылать параллельно, как информацию, не требующую подтверждения.
· Хроникальность
Основной концепцией комплекса является «Работа от документа», с присущими документу стандартными характеристиками – это начало и окончание его действия. Вся информация, получаемая пользователями, является определенным срезом данных на какой-либо момент действия.
· Событийность
Система может быть перестроена таким образом, чтобы отслеживать информацию, ограничиваемую датами (например, испытательные сроки), и предоставляет ее для дальнейшей обработки или принятия решений.
· Дружелюбность
Интерфейсная часть комплекса оснащена полным набором инструментальных средств для работы с данными. Имеется возможность изменения шрифтов и настройка цветовой гаммы.
Система интегрирована с продуктами Microsoft Office. Из любой таблицы поддерживается экспорт в Excel. Помимо стандартных отчетов Crystal Reports поддерживается механизм создания отчетов в формате RTF для интеграции с Microsoft Word.
|
Комплекс укомплектован системой визуализации данных. С помощью специальных режимов возможна настройка графиков отображающих динамику изменения данных по персоналу.
1.2. Принципы построения информационной системы "ТРУДОВИК"
В информационной системе "ТРУДОВИК" используется двухзвенная архитектура клиент-сервер, с реализацией концепции тонкого клиента. Серверная часть системы реализована на основе СУБД ORACLE. Это предоставляет дополнительные преимущества, как для пользователей системы, так и для ее разработчиков. Среди плюсов, получаемых от использования СУБД ORACLE, можно отметить ее повышенную надежность и высокую производительность, а также развитый язык PL/SQL, используемый для реализации бизнес-правил. Клиентская часть отвечает за визуальное представление данных, формирование отчетов и взаимодействие с ядром системы. Для доступа к данным используется прямой доступ.
Система построена с использованием специально разработанного "Администратора" предоставляющего возможность быстрой реализации необходимых изменений при адаптации системы к условиям конкретного предприятия. Состав меню, представлений, фильтры, переходы по режимам и многое другое достигается без изменения программного кода и поэтому надежно и быстро. Ядро и состав системы единый, конфигурация поставки определяется версией поставки и в ее пределах может быть изменена. При наличии прав на настройку, система позволяет пользователю настраивать логику работы системы.
В качестве генератора отчетов используется внешний генератор Crystal Reports, Fast Reports и Генератор с использованием RTF файлов. В системе предусмотрена возможность корректировки и создания новых отчетов. Система укомплектована системой визуализации данных. С помощью специальных режимов возможна настройка графиков отображающих динамику изменения данных по персоналу.
1.3. Особенности реализации информационной системы "ТРУДОВИК"
Основная концепция, заложенная в систему при ее построении, это – принцип работы от первичных документов, на основании которых и формируется единая база данных по работникам.
Каждая в отдельности взятая служба поддерживает свой объем информации, который логически увязан и непротиворечив с информацией вводимой другими службами. Иными словами, информационные потоки, обрабатываемые системой, представляют собой набор документов и сообщений, взаимодействующих между собой.
При этом, чем большее количество служб задействуется при работе с системой, тем равномерное распределение обработки данных по отделам и эффективней конечный результат от ее внедрения.
Система предоставляет возможность единовременной обработки данных, различной степени детализации, а также различную компоновку режимов ввода данных.
Технология работы с системой обработки данных может быть изменена в зависимости от используемых схем и уровней детализации ввода и обработки данных на предприятии. Для дополнительного контроля и ввода информации система предусматривает наращивание дополнительными специальными модулями и режимами. Например, решение задач Отдела техники безопасности, медединский пункт, проходная и т.д. В этом случае информационные потоки (документы) последовательно или параллельно проводятся через эти отделы.
Система дополнительно предусматривает событийный вариант обработки документов. Это значительно позволяет повысить эффективность работы служб управления персоналом.
Событие в системе может являться информационным или требующим каких либо действий от пользователя. К каждому событию привязан ряд документов или модуль, позволяющий отрабатывать это событие. Тем самым система используется как "активный" проводник (помощник), а не как дополнительная работа для работников служб, обеспечивающих ввод первичных данных.
2. Функциональный состав КИС «ТРУДОВИК»
Система реализована в виде компонуемых и наращиваемых функциональных модулей по рабочим местам с единым логическим ядром, содержащим бизнес-процессы обработки данных.
В качестве основы системы был спроектирован модуль «Штат». Фактически он позволил описать «макет работы» предприятия. Модули «Персонал» и «Зарплата» полностью базируются на данных модуля «Штат» и образуют единую полнофункциональную систему Управления персоналом и расчета заработной платы. В базовой поставке в модуль «Персонал» включен табельный учет, а в модуль «Зарплата» включены режимы расчета нарядов (по итоговым данным) и режимы отчета в МНС и ПФР.
|
Дальнейшее развитие система получила уже в продолжении детализации ввода данных и расширения информационной базы за счет подключения дополнительных источников информации (новых функциональных модулей). Так расширение системы модулем «Наряды» позволило существенно сократить время обработки нарядов(табелей) за счет равномерного распределения трудоемкости ввода в течение месяца с привлечением новых пользователей (имеется ввиду ввод табелей в цехах). Повысилось качество обрабатываемой информации за счет более жесткого контроля соответствия должностей, тарифов и т.п.. Изменились функции Отдела кадров в части ведения табеля. Табель стал формироваться автоматически.
Таким образом, на примере модуля «Наряды», делегирование определенных функций в другие подразделения позволило значительно повысить качество и сократить сроки подготовки информации. Дополнение комплекса модулями сверки табеля с информацией автоматизированной проходной, позволит повысить контроль вводимой информации и дополнительно оградит от ошибок ввода табеля в подразделениях.
Подводя итоги вышесказанного, хочется отметить, что комплекс изначально проектировался под его дальнейшее расширение с учетом специфики крупных и средних предприятий. При этом введение новых модулей не изменяет общего ядра системы, что соответственно исключает ошибки и несоответствия в проекте.
Основные цели системы:
1) учёт личного состава предприятия с соблюдением всех требований государства по формам учётной документации;
2) формирование первичных и отчётных документов по учёту кадров, труда и заработной платы;
3) качественный и оперативный расчёт и начисление заработной платы, правильное удержание налогов, платежей и их своевременное перечисление;
4) контроль эффективности использования рабочего времени;
5) улучшение делопроизводства, посредством оптимизации документооборота, стандартизации первичного учёта документов и автоматизации наиболее трудоемких процедур;
6) более детальный расчёт затрат для выяснения фактической себестоимости продукции предприятия;
7) снижение трудоемкости и повышение производительности труда сотрудников кадровой, бухгалтерской и других служб предприятия;
8) получение достоверной информации о составе, состоянии и движении кадров предприятия;
9) уменьшение времени получения необходимой информации и увеличение степени её детализации и достоверности;
10) своевременное и правильное представление периодической отчётности в налоговые органы, внебюджетные фонды, военные комиссариаты и т.д.;
11) Гарантия полной безопасности данных на всех этапах обработки информации.
Основная цель, которая ставилась перед началом проектирования комплекса ТРУДОВИК, – это создание гибкой наращиваемой системы реализующей функции работы с персоналом во всех подразделениях предприятия. При этом функции выполняемые системой и их реализация должны быть максимально приближены к действительности.
2.1. Функциональный состав модуля «Персонал»
Модуль предназначен для учета и анализа движения персонала.
· Персонал
Перечень работников с возможность отбора, сортировки, просмотра личных сведений и ведения делопроизводства непосредственно из списка работников.
Ø Дополнительные режимы
Переходы на прием, увольнение, движение, поощрение и т.п., работа с личной карточкой, анализ послужного списка работника.
· Ведение личной карточки работника.
Личная карточка работника организована в виде закладок и включает в себя следующую информацию: общие данные (с фотографией); адрес по прописке, фактический адрес (выбирается из справочников поставляемых МНС); семейное положение; трудовая деятельность; образование; воинский учет; движение, стажи; квалификация, подготовка, аттестация; поощрения; взыскания; отпуска; больничные; дополнительные сведения (специальные льготы: инвалидность, участник ЧАЭС, блокадник и т.п.)

Каждая закладка лицевой карточки может разворачиваться в таблицу по всем работникам с данными в колонках присущими просматриваемой закладке.
Отчетные формы: 1) Лицевая карточка, 2) Извещение в военкомат, 3) Работники по образованию, 4) сведения для военкомата, 5) свободные табельные номера.
Дополнительные режимы: 1) табличное представление по всем работникам данных закладок личной карточки; 2) лицевая карточка доступна в качестве дополнительного режима из всех основных режимов.
· Вакансии.
Текущие вакансии. План приема.
· Структура предприятия.
Структура, должностной состав с информацией о наличии работников и вакансиях. Быстрая навигация для просмотра и анализа работников по должностям.
Дополнительные режимы: персонал по подразделениям, штатное расписание.
Перечень должностей предприятия с указанием плана, факта и временных вакансий.
Дополнительные режимы: персонал по должностям.
· Учет приема работников.
Прием работников осуществляется на основании плана приема формируемого ОТиЗ (перечень вакансий). Вакансия содержит полные характеристики должности из штатного расписания.
Отчетные формы: 1) Приказ о приеме на работу работника (форма Т-1), 2) Журнал учета приказов о приеме на работу, 3) Договор, 4) Извещение в военкомат о приеме.
· Учет движения работников.
Перемещение работников осуществляется на основании вакансий. Освобождаемая должность добавляется в список вакансий.
Отчетные формы: 1) Приказ о переводе, 2) Журнал приказов о переводе.
· Учет увольнения работников.
Увольнение работников в модуле Персонал производится в реальном времени. При этом в картотеке Заработной платы работник числится до полного с ним расчета. Приказ на выплату компенсаций оформляется с использованием режима «Отпуска».
Отчетные формы: 1) Приказ об увольнении, 2) Журнал приказов об увольнении, 3) Записка-расчет при увольнении, 4) Извещение в военкомат об увольнении.
· Учет поощрений.
Информация о поощрениях вводится в виде приказа. Используется для статистики и записи в трудовую книжку при увольнении.
Отчетные формы: 1) Приказ о поощрении, 2) Журнал приказов о поощрении.
· Учет взысканий.
Информация о взысканиях оформляется в виде приказов и может быть использована для расчета дополнительного снижения Зарплаты.
· График отпусков.
График отпусков формируется автоматически с учетом даты приема на работу и последней даты отгулянного отпуска. Имеется возможность корректировки, переноса отпуска. Логика формирования может быть перенастроена.
Отчетные формы: 1) График отпусков, 2) Извещение о графике отпусков, 3) Дополнительные режимы, 4) Сводный итоговый табель, 5) Перечень переданных на расчет рапортов(нарядов).
· Учет отпусков.
Приказы на отпуск формируются с учетом графика отпусков. Имеется возможность игнорировать график отпусков (настраивается). При этом в лицевой карточке автоматически выводится информация планируемого (график) и фактического отпуска по периодам. Введенный приказ является основанием для расчета в модуле Зарплата. Данные по отпуску автоматически записываются в табель. Имеется возможность автоматического формирования дополнительных отпусков предоставляемых на основании коллективного договора, а также их лишения при наличии каких- либо правил описанных в кол. договоре, например, наличие больничного листа в периоде. Вся дополнительная информация доступна при формировании отпуска. Дата окончания отпуска рассчитывается автоматически с учетом праздничных дней. При наличии дополнительных отпусков в рабочих днях учитывается его попадание на выходной день, при этом дата окончания переносится автоматически.
Отчетные формы: 1) Приказ о предоставлении отпуска, 2) Журнал приказов о предоставлении отпуска, 3) Дополнительные режимы, 4) Табель по работнику.
· Учет больничных листов.
Информация о больничном листе оформляется в виде приказа. Автоматически формируется табель. При расчете учитывается стаж и график работы. Расчет может проводиться в рабочих, календарных днях, часах. Введенные данные используются для расчета пособия в модуле «Зарплата».
Отчетные формы: 1) Журнал больничных листов, 2) Журнал больничных листов по дате регистрации.
Дополнительные режимы: табель по работнику
· Табельный учет рабочего времени.
Режим используется по-разному, в зависимости от уровня автоматизации предприятия. В простом варианте используется для ведения табеля. В условиях ведения нарядов (табелей) в подразделениях используется, как сводный табель, для контроля отработанного времени. Все данные о невыходах, оформляемые приказами, отображаются визуально в дополнительном окне и учитываются в табеле автоматически. При работе работника на разных должностях в разных подразделениях в один день отображается в виде нескольких строк.
Отчетные формы: 1) Табель, 2) Среднесписочная численность по категориям и бригадам, 3) Среднесписочная численность по категориям, 4) Списочная численность на дату, 5) Часовой отчет.
Дополнительные режимы: 1) Сводный итоговый табель, 2) Перечень переданных на расчет рапортов(нарядов).
· Воинский учет.
Режим представляет собой развернутые карточки с данными о воинском учете в виде таблицы.
Отчетные формы: 1) Перечень военнообязанных работников, 2) Сведения для военкомата, 3) Список военнообязанных, 4) Численность работающих военнообязанных.
Дополнительные режимы: сводный по группам, составу, званиям, военкоматам.
· Дни рождения, стажи.
Режим предназначен для анализа и контроля предстоящих юбилеев по общему стажу, стажу работы на предприятии, по возрасту, а также предстоящих дней рождения.
Дополнительные режимы: 1) Юбилеи по стажу, 2) Юбилеи по возрасту, 3) Дни рождения.
· Состав семьи
Режим предназначен для анализа и контроля семейного положения и состава семьи работников.
· Контроль анкетных данных работников.
Режим предназначен для отбора работников по критериям с неполными кадровыми данными для последующей корректировки.
Сводный перечень основных отчетных форм: 1) Личная карточка работника (ф.Т-2), 2) Список работников по образованию, 3) Приказ о приеме работника на работу (ф.Т-1), 4) Извещение в военкомат о приеме, 5) Журнал учета приказов о приеме на работу, 6) Приказ о переводе работника на другую работу (ф.Т-5), 7) Журнал учета приказов о переводе, 8) Приказ о прекращении действия трудового договора (контракта) с работником (ф.Т-8), 9) Извещение в военкомат об увольнении, 10) Журнал учета приказов об увольнении, 11) Приказ о поощрении работника (ф.Т-11), 12) Журнал учета приказов о поощрении, 13) Приказ о предоставлении отпуска работнику (ф.Т-6), 14) Записка-расчет о предоставлении отпуска работнику (ф.Т-60), 15) Записка-расчет при увольнении (ф.Т-61), 16) График отпусков (ф.Т-7), 17) Журнал регистрации приказов по отпускам, 18) Журнал регистрации больничных листов, 19) Табель (ф.Т-13), 20) Среднесписочная численность работников.
2.2. Функциональный состав модуля «ШТАТ»
Модуль предназначен для составления и описания структуры работы предприятия в целом.
· Формирование структуры предприятия.
Режим используется описания структуры предприятия. Наряду со структурным составом по подразделениям задается наличие и состав смен по подразделениям. К каждой смене привязывается график работ, который используется по умолчанию для работника, если иное не указано.
Отчетные формы: 1) Персонал по подразделениям, 2) Графики работ.

Дополнительные режимы: 1) Управленческая структура (настраивается несколько разновидностей), 2) Персонал по подразделениям, 3) Штатное расписание, 4) Графики работ, 5) Формирование тарифной сетки.
В качестве тарифной сетки используется 19 разрядная тарифная сетка. Видов тарифных сеток может быть любое количество. К каждому разряду привязываются должности. Должность м.б. привязана к ЕТКС. Все изменения данных тарифной сетки протоколируются и используются при работе с архивами.
Отчетные формы: тарифная сетка.
Дополнительные режимы: 1) Справочник профессий по ЕТКС, 2) Персонал по разрядам и должностям.
· Формирование штатного расписания.
Описывает должности предприятия из тарифной сетки с привязкой к структуре предприятия. Для должности указываются количество штатных единиц, количество временных вакансий, форма и правила оплаты и т.п.
Отчетные формы: 1) Штатное расписание, 2) Штатное расписание с вакансиями, 3) Штатное расписание Т-3.
Дополнительные режимы: 1) Персонал, 2) Перечень доплат.
· Формирование графиков работ.
Позволяет формировать, с использованием шаблонов, графики на требуемый период.
Отчетные формы: 1) Графики работ, 2) Графики работ по цехам и сменам
Дополнительные режимы: общий режим исключений по графикам.
· Ведение табеля–календаря.
Позволяет вносить изменения в стандартный табель-календарь с учетом особенностей работы предприятия.
Дополнительные режимы: табель-календарь доступен в любом режиме по горячей клавише.
· Обработка входящих приказов из отдела кадров.
Предназначен для контроля, дополнения и фиксации приказов, поступающих в электронном виде из Отдела кадров (прием, увольнение, движение). Имеется режим возврата на дальнейшую проработку.
· Исходящие приказы.
Основным исходящим приказом является приказ на регулирование оплаты труда работников.
Отчетные формы: 1) Дополнительное соглашение при изменении КТС, 2) Графики работ по цехам и сменам.
Дополнительные режимы: общий режим исключения по графикам.
· Персонал. Контроль КТС. (коэффициентов тарифной сетки)
Позволяет осуществлять массовый контроль КТС, а также необходимые изменения с автоматическим формированием исходящих приказов. На стадии внедрения программного продукта может использоваться как простой режим корректировки, без создания приказов на изменение.
Отчетные формы: 1) Персонал по цехам, 2) Лицевой счет.
· Личная карточка работника.
Личная карточка работника организована в виде закладок. Состав и количество закладок отличается от Личной карточки Отдела кадров.
· Формирование дополнительных приказов на начисления и удержания.
Позволяет создавать приказы на оплату или удержание сумм рассчитываемых в виде процентов, долей от чего-либо и действующих с даты по дату. Например, доплата за проф. мастерство. В качестве обсчитываемого объекта может выступать табельный номер или объединенная группа работников по какому-либо реквизиту, например, участок, профессия и т.п.
Дополнительные режимы: здесь и далее в режимах связанных с деньгами возможен быстрый переход по горячей клавише в Лицевые Счета.
· Формирование норм времени и выработки.
Используется для ведения норм и расценок на изготовляемую продукцию. В качестве справочника может использоваться более сложный режим его ведения с привязкой к должностям и тарифной сетки.
Дополнительные режимы: 1) Единицы измерения, 2) Виды упаковок.
· Контроль и обработка нарядов (рапортов) из подразделений.
Используется для контроля данных рапортов и оптимизации заработной платы путем изменения КТУ и коэффициентов перераспределения.
Дополнительные режимы: 1) Пересчет рапорта с измененными параметрами, 2) Табличный анализ состава и перераспределения Заработной платы по работникам с фильтрацией и группировкой. 3) Сводный итоговый табель по работникам.
· Лицевые счета.
Используется для просмотра, контроля и анализа начисленной заработной платы. По каждой автоматически начисленной/удержанной сумме имеется возможность детализации параметров, условий, на основании которых она рассчитана или переход в подсистему, где она образована.
Отчетные формы: 1) Лицевой счет, 2) Лицевые счета (печать под DOS).
Дополнительные режимы: 1) Табличный состав начислений/удержаний по работнику, 2) Табличный состав начислений/удержаний по выбранному виду оплаты. 3) Табличный состав начислений/удержаний по работникам с начала года, с фильтрацией и сортировкой. 4) Хронология корректировок сумм. 5) Табличные итоги по лицевым счетам по работникам с приведением сумм налоговых баз и налогов по ЕСН и НДФЛ. 6) Налоговые базы и налоги по месяцам по работнику. 7) Табличное представление налоговых баз и налогов с начала года. 8) Шахматка – итоги по виду оплаты по месяцу выплаты. 9) Шахматка – итоги по виду оплаты по месяцу начисления. 10) Пересчет лицевого счета после корректировки. 11) Справка по графикам работ. 12) Справка по ведомостям на выплату. 13) Сводный итоговый табель по работникам.
· Анализ состава Заработной платы.
Предоставляет анализ начисленной заработной платы участков по видам оплат, виду оплаты в разрезе участков, различным фондам в разрезе участков. Доступны фильтры и сортировки.
Дополнительные режимы: 1) Единицы измерения, 2) Виды упаковок.
· Анализ состава Заработной платы в виде графиков.
Предоставляет анализ в виде графиков с использованием встроенного механизма построения отображений. В качестве расширения поддерживается экспорт в Excel с автоматическим построением графика.
Дополнительные режимы: 1) Текущий анализ по видам по категориям и видам найма. 2) Динамический анализ по категориям и видам найма. 3) Средняя Заработная плата по фондам и категориям, видам оплат и участкам, фондам и участкам, видам оплат и категориям.
Сводный перечень основных отчетных форм: 1) Штатное расписание (ф.Т-3). 2) Разряды оплаты труда по единой тарифной сетке. 3) График выхода на работу. 4) Список персонала предприятия. 5) Лицевой счет (ф.Т-54). 6) Справка о доходах физического лица (ф.2-НДФЛ). 7) Ведомость распределения заработной платы (ф.13/1ТЗ). 8) Сводная ведомость по заработной плате (ф.14ТЗ).
2.3. Функциональный состав модуля «ЗАРПЛАТА»
Предназначен для формирования заработной платы. Нормативной базой для модуля является информация, вводимая в модулях «Отдел кадров» и «Отдел труда и заработной платы», а также нормативная база, используемая для расчета и данные справочников МНС.
Расчеты, производимые с использованием программного обеспечения могут производиться, как в текущем, так и в будущих месяцах. Допустимы отдельные пересчеты в прошлых месяцах. В основном это связано с налоговыми базами.
· Обработка входящих документов
Документы, формируемые в ОК, корректируемые и подтверждаемые в ОТиЗ передаются в электронном виде для дальнейшей обработки в расчетный отдел. Для удобства работы все типы документов объединены в одну таблицу и графической идентификацией каждого типа. Форма просмотра документа соответствует типу документа.

· Обработка не списочного состава.
На ряде предприятий прият учет не списочного состава непосредственно в Расчетном отделе, например, договора подряда. Для реализации такой технологии используются режимы приема и увольнения не списочного состава. При этом общая технология привязки к должностям и подразделениям остается прежней. В случае обработки не списочного состава широко используются виртуальные подразделения и должности.
· Структура предприятия.
Структура, должностной состав с информацией о наличии работников и вакансиях. Быстрая навигация для просмотра и анализа работников по должностям. Используется для указания по умолчанию шифров производственных затрат и номеров платежных групп по работникам.
Дополнительные режимы: 1) Режим исключений. 2) Табличный просмотр участков с дополнительной информацией. 3) Табличный просмотр смен с дополнительной информацией.
· Персонал
Перечень работников с возможность отбора, сортировки, просмотра личных сведений и ведения делопроизводства непосредственно из списка работников.
Дополнительные режимы: 1) Переход на лицевой счет, 2) Переход на табель, 3) Переходы на лицевую карточку, данные табеля, табличные данные карточки.
· Ведение личной карточки работника.
Личная карточка работника организована в виде закладок и включает в себя дополнительные закладки по отношению к закладкам Отдела Кадров и ОТиЗ (состав требуемых закладок настраивается правами доступа):
Ø Оплата труда
Содержит информацию о счетах, правиле расчета аванса, персональный шифр затрат, описание и количество льгот на себя, детей, льготы по инвалидности и т.п.
Ø Приказы по оплате
Содержит полный действующий список приказов на доплату и удержание по работнику. Каждый приказ может быть просмотрен и откорректирован (при изменении любых цифр системы ведет протокол со временем корректировки и именем пользователя)
· Банковские счета.
Для каждого работника может быть открыто несколько банковских счетов в различных банках. Счета могут быть активными и на них перечисляются сумм согласно правилам, описанным в системе.
Отчетные формы: Ведомость на открытие новых счетов.
Дополнительные режимы: Открытие новых счетов.
· Начисления и удержания по приказам.
Приказы, формируемые на основании предлагаемой технологии, являются универсальными, и имеют множество типов правил расчета в зависимости от логики их работы.
Ø Начисление пособий из ФСС (ограничивается датой)
Ø Пособие по уходу за детьми.
Ø Ежемесячная премия.
Ø Возмещение ущерба.
Ø Доплата за наставничество
Ø Доплата за интенсивность
Ø Премия за реализацию по сменам.
Ø Компенсации за работу на вредных профессиях (по профессиям)
Ø Удержание за льготное писание
Ø Удержание заводской ссуды
Ø Удержание за кредит
Ø Удержание алиментов
Ø Удержание профсоюзных взносов
Ø Удержание за брак
Ø Удержание за телефон, общежитие
Ø Удержание материальной выгоды и т.п.
· Начисление дивидендов.
Ведется список работников с документами по типам и количеству акций для начисления по ним дивидендов.
· Расчет отпусков.
Расчет отпусков сводится к приему на обработку приказов из Отдела Кадров. В момент приема приказа производится его расчет. Бухгалтер контролирует полученный результат. Имеет возможность просмотра первичных данных, годовых, месячных премий, а также дублирования дней. Период расчета средних может быть изменен.
Отчетные формы: 1) Записка расчет при предоставлении отпуска, 2) Записка расчет при увольнении, 3) Ведомость на открытие новых счетов.
Дополнительные режимы: 1) Просмотр премий, используемых для расчета средних, 2) Табель по работнику, 3) Лицевой счет.
· Расчет больничных.
Расчет больничных может производиться непосредственно в расчетном отделе или, как отпуск, на основании приказа Отдела Кадров. В момент приема приказа производится его расчет. Бухгалтер контролирует полученный результат. При расчете учитываются все изменения законодательства. Имеется возможность просмотра первичных данных корректировки результатов. Период расчета средних может быть изменен.
Отчетные формы: 1) Состав больничного листа, 2) Реестр больничных листов.
Дополнительные режимы: 1) Просмотр премий, используемых для расчета средних, 2) Табель по работнику, 3) Лицевой счет.
· Доплаты по среднему.
Используется для расчета доплат по среднему. Например, компенсации за неиспользованный отпуск.
Дополнительные режимы: 1) Просмотр премий, используемых для расчета средних, 2) Табель по работнику, 3) Лицевой счет.
· Списковые ведомости. Разовые выплаты.
Используется для оптимизации подготовки данных по разовым выплатам. Например, премия к 8 марта.
Существуют дополнительные режимы позволяющие автоматизировать формирование данных.
Дополнительные режимы: 1) сводная ведомость, 2) копирование ведомости, 3) формирование ведомости на основании расчетов с использованием Большого Бухгалтерского Калькулятора.
· Наряды (рапорта).
Основной режим по обработке сдельной и повременной оплаты труда. В настоящем режиме вводятся итоговые данные по отработанному времени за месяц. Отработанное время по дням вводится в модуле цеховые наряды (рапорта) или в режиме табель ОК. Ввод данных настраивается, может использоваться комбинация ввода данных. Предусматриваются различные шаблоны ввода данных, а также имеется ряд режимов позволяющих автоматизировать подготовку их подготовку. Информация по работникам используется из текущего штатного расписания, учитываются неявки, вводимые в Отделе Кадров. Расчет видов оплат настраивается с учетом доступа ко всей информации базы данных по работнику, а также текущих вводимых данных, например, рассчитываются: повременная оплата труда, сдельная оплата труда, оплата вечерних, оплата ночных, зарплата учащимся, доплата подросткам, оплата в выходные повременно, сдельно, оплата сверхурочных часов, оплата за совмещение, доплата за работу в праздники, оплата часов простоя, оплата за сан. День, доплата за бригадирство, доплата за ненормированный день, доплата за интенсивность, оплата ученических часов, доплата за наставничество, доплата за интенсивность, расчет сдельного приработка или невыполнения нормы, расчет оплаты за вредность, расчет компенсаций за вредные условия труда и многое другое, чем определяется выплачиваемая заработная плата на предприятии.
При расчетах, работник может работать на разных участках, с разными должностями. При этом система гарантирует правильный учет работ, учет затрат и расчет с учетом параметров должности на которых работал сотрудник. Для анализа расчетов существует ряд аналитических режимов.
Отчетные формы: состав работ.
Дополнительные режимы: состав рапорта.
· Расчет по алгоритмам
Отдельные виды оплат считаются на основании определенных алгоритмов, использующих при расчете другие виды оплат и определенные условия. Например, перечисление зарплаты (части) в ПТУ по учащимся, подоходный налог и т.п.
В системе существует и постоянно обновляется библиотека алгоритмов расчета. При настройке системы возможен выбор различных вариантов расчета по видам оплат. Расчет возможно производить как по всему предприятию, так и отдельно по выбранному работнику, что важно уже после окончательного расчета и при небольших корректировках.
· Лицевые счета
Информация режимов, обеспечивающих расчет заработной платы, стекается в лицевые счета по работникам. Каждая сумма по работнику в лицевых счетах может быть идентифицирована до образовавшего ее документа. Лицевые счета имеют полный инструментальный набор средств для контроля, корректировки и дополнительного ввода данных, например, стандартный режим вывода итоговых данных по работникам (начислено, удержано, к выдаче) позволяет легко (используя встроенную сортировку) контролировать выплачиваемые суммы (или возможные механические ошибки при вводе данных).
Отчетные формы: 1) Сводная форма по виду оплаты, 2) Свод по предприятию по виду оплат, 3) Исходящие долги, 4) Лицевой счет, 5) Справка о доходах, 6) Справка о ЗП за период, 7) Печать расчетных листков (за период, по участкам, сменам, табельным номерам).
Дополнительные режимы: 1) Лицевые счета итоги, 2) Итоги по видам оплат по месяцу начисления, 3) Итоги по видам оплат по месяцу выплаты, 4) Состав по виду оплат, 5) Средние ЕСН, НДФЛ, 6) Состав начислений по работнику, 7) Перечень рапортов, 8) Перечень ведомостей на выплату, 9) Графики работ, 10) История корректировок, 11) Расшифровка суммы по виду оплаты, 12) Автоматический перерасчет.
· Большой бухгалтерский калькулятор (ББК)
Используется для обеспечения возможностей расчета в нештатных ситуациях (например, выплатить премию в размере 20% основным работникам и 15 % вспомогательным по результатам работы за прошлый квартал или по 500 руб. женщинам на подарок к 8 марта). Также используется в целях анализа для реализации быстрых выборок (по видам оплат, кодам ГНИ, фондам) за любой период времени. ББК поддерживает множество выборок (с сохраняемыми параметрами) и несколько вычисляемых полей. Информация из ББК (из любого вычисляемого поля) может быть экспортирована в списковые ведомости для дальнейшей обработки.
· Формирование ведомостей на выплату
Ведомости на выплату денег работникам формируются на основании лицевых счетов и хранятся в системе списками по группам. При этом лицевые счета работников блокируются для корректировки. Это обеспечивает целостность данных, особенно при использовании системы одновременно несколькими расчетчиками. Возможно также составление ручных ведомостей на межрасчетные выплаты. При этом суммы выплат автоматически удерживаются с лицевого счета.. При формировании ведомостей может учитываться очередность (в несколько этапов) выплаты.
Отчетные формы: 1) Ведомость в кассу, 2) Ведомость в банк, 3) Расходный ордер, 4) Ведомость в кассу по алфавиту, 5) Расходный ордер по алиментам, 6) Выгрузка в электронном виде в банк.
Дополнительные режимы: 1) Лицевые счета, 2) Лицевая карточка, 3) Свод по группам ведомостей, 4) Налоги, отчисления
Отчисления сведены в единую таблицу, из которой поддерживается формирование отчетов:
Отчетные формы: 1) Ведомость по ШПЗ в разрезе фондов (11 ТЗ), 2) Ведомость по видам оплат в разрезе фондов. 3) Ведомость ЕСН по работникам, 4) Расчет по авансовым платежам по страховым взносам, 5) Ведомость распределения ЗП по видам оплат (14 ТЗ), 6) Итоговые данные для декларации по ЕСН, 7) Единый социальный налог за год, 8) Показатели обоснованности применения регрессивной шкалы.
· Проводки
Содержит полный сводный перечень проводок по начислениям, удержаниям и отчислениям по фондам
Отчетные формы: 1) Бухгалтерская справка, 2) Ведомость по ШПЗ в разрезе фондов.
Дополнительные режимы: 1) Формирование проводок, 2) Шифры перечислений, 3) Состав подразделений и работников по ШПЗ, 4) Справочник проводок по видам оплат, 5) Шифры производственных затрат по участкам, 5) Схема перераспределения проводок, 6) Расшифровка проводки с переходом на работников, 7) передача проводок в главную книгу.
· Экспорт в МНС и ПФР
Реализует экспорт в электронном виде за выбранные периоды по работникам в ПФР и МНС.
Отчетные формы: 1) Протокол несоответствий, 2) Ведомость по видам оплат в разрезе фондов, 3) Ведомость ЕСН по работникам
Дополнительные режимы: 1) формирование списка работников по условию, 2) формирование требуемых данных, 3) переходы для контроля в лицевые счета, средние, 4) экспорт.
· Настройки видов начислений и удержаний
Содержит полное описание параметров видов оплат с привязкой к системным справочникам, определяющих правила налогообложения и входимость для ряда статистических форм.

· Виды часов
Содержит полное описание параметров видов часов. Определяет настройку ввода в режимах табель и наряды.
· Базовые справочники для налогообложения и статистики
Ø Виды доходов для ЕСН
Ø Виды вычетов для ЕСН
Ø Виды доходов для ПН
Ø Виды вычетов для ПН
Ø Справочник ФЗП
· Общие настройки расчета подсистем ЗП.
Определяются правила настройки расчета с учетом особенностей предприятия.
Основные отчетные формы: 1) Личная карточка работника (ф.Т-2). 2) График выхода на работу. 3) Записка-расчет о предоставлении отпуска (ф.Т-60). 4) Записка-расчет при увольнении (ф.Т-61). 5) Лицевой счет (ф.Т-54). 6) Расчетный листок. 7) Итоги сумм выдачи заработной платы. 8) Итоги сумм выдачи аванса. 9) Долги за работниками. 10) Ведомость по виду оплаты/удержанию. 11) Ведомость распределения заработной платы (ф.13/1ТЗ). 12) Сводная ведомость по заработной плате (ф.14ТЗ). 13) Свод по заработной плате (ф.15ТЗО). 14) Платежная ведомость (ф.Т-53). 15) Расходный кассовый ордер. 16) Ведомость зачисления денежных средств на счета. 17) Суммы по видам оплат в разрезе фондов. 18) Шифры производственных затрат в разрезе фондов (ф.11ТЗ). 19) Необлагаемая база по ЕСН за год. 20) Ведомость распределения заработной платы по видам оплат (ф.14/1ТЗ). 21) Бухгалтерская справка по заработной плате. 22) Ведомость ЕСН по работникам. 23) Расчет по авансовым платежам по страховым взносам. 24) Итоговые данные для декларации по ЕСН. 25) Показатели обоснованности применения регрессивной шкалы. 26) Распределение численности работников по заработной плате. 27) Справка о заработной плате и других доходах. 28) Налоговая карточка по учету доходов и налога на доходы физических лиц (ф.1-НДФЛ). 29) Справка о доходах физического лица (ф.2-НДФЛ). 30) Индивидуальная карточка учета сумм начисленных выплат и иных вознаграждений, сумм начисленного единого социального налога, а также сумм налогового вычета (ф.БГ-3-05). 31) Справка о средней заработной плате для определения размера пособия по безработице и стипендии.
2.4. Функциональный состав модуля «НАРЯДЫ»
Модуль предназначен для ввода данных за месяц по подразделениям. На основании этих данных и (или) табеля производится расчет заработной платы.

· Ввод нарядов (рапортов)
Производится разграничение по правам доступа к работникам и штатным единицам. Режим поддерживает ввод по отклонениям, ввод по дню, ввод по работника с разными должностями и тарифами, ввод выработки по дню с привязкой к справочнику продукции с нормами и расценками, расчет сдельного приработка.
Отчетные формы:
Контрольная форма рапорта для передачи в ОТиЗ: 1) Рапорт, 2) Рапорт А3, 3) Состав работ, 4) Протокол проверки рапорта, 5) Свод по рапорту в разрезе должностей, 6) Свод по цеху в разрезе должностей, 7) Табель Т-12, 8) Табель Т-13.
3. Технические требования
Сервер
Аппаратные требования к серверу зависят от объема обрабатываемых данных и от количества пользователей, одновременно работающих в комплексе. В таблице приведены усредненные данные для предприятия с числом работающих от 1000 человек и 10 пользователями комплекса.
|
Тип процессора |
Объем памяти |
|
|
Минимально |
Pentium IV, 2000 МГц |
512 Мбайт |
|
Рекомендуется |
Pentium IV, 3000 МГц |
1024 Мбайт |
На сервере могут быть установлены следующие операционные системы:
1. Microsoft Windows NT Server 4.0 (Service Pack 6);
2. Microsoft Windows 2000;
3. UNIX-совместимая операционная система, для которой реализован Oracle Server 8i.
Также на сервере должна быть установлена серверная часть СУБД Oracle (Oracle Server 8i).
Рабочая станция
Монитор и видеокарта должны поддерживать разрешение 800x600 при 256 цветах. В таблице приведены минимальные и рекомендуемые требования к рабочей станции.
|
Тип процессора |
Объем памяти |
|
|
Минимально |
Pentium III, 1000 МГц |
128 Мбайт |
|
Рекомендуется |
Pentium IV, 2000 МГц |
256 Мбайт |
На рабочей станции могут быть установлены следующие операционные системы: Microsoft Windows 98; Microsoft Windows Millenium; Microsoft Windows NT Workstation 4.0; Microsoft Windows 2000; Microsoft Windows XP.
Также на рабочей станции должна быть установлена клиентская часть СУБД Oracle (Oracle Client 8i).
Для экспорта таблиц в Microsoft Excel и работы с отчетами в формате RTF должен быть установлен пакет Microsoft Office 2000 или XP.
Для работы с отчетами в формате RPT следует установить Crystal Reports версии 8.
Локальная сеть
Рабочие станции и сервер должны находиться в локальной сети с поддержкой протоколов TCP/IP и пропускной способностью 100 Мбит/с.
Требования к программному обеспечению
Сервер
На сервере могут быть установлены следующие операционные системы:
· Microsoft Windows NT Server 4.0 (Service Pack 6)
· Microsoft Windows 2000
· UNIX-совместимая операционная система, для которой реализован Oracle Server версии 8 или 9.
Также на сервере должна быть установлена серверная часть СУБД Oracle (Oracle Server версии 8 или 9).
Рабочая станция
На рабочей станции могут быть установлены следующие операционные системы: Microsoft Windows 98; Microsoft Windows Millenium; Microsoft Windows NT Workstation 4.0; Microsoft Windows 2000; Microsoft Windows XP
Также на рабочей станции должна быть установлена клиентская часть СУБД Oracle (Oracle Client 8i).
Для экспорта таблиц в Microsoft Excel и работы с отчетами в формате RTF должен быть установлен пакет Microsoft Office 2000 или XP.
Для работы с отчетами в формате RPT следует установить Crystal Reports версии 8.
4. Интеграция со сторонними программными продуктами
В большинстве случаев одним из требований к информационной системе выступает необходимость ее интеграции с продуктами сторонних разработчиков. Действительно, в настоящее время практически все предприятия используют различные компьютерные системы бухгалтерского учета, применяют различные инструменты для проведения анализа в различных разрезах. Поэтому, разрабатывая модули, наши специалисты должны были учитывать необходимость реализации интерфейсов для сопряжения информационной системы со сторонними продуктами.
Эта работа проводится в двух направлениях: импорт данных из внешних источников и экспорт данных из системы в формат, необходимый для дальнейшего использования.
При установке разработанной нашими специалистами ИС часть справочных данных, как правило, берется из уже существующей на предприятии базы данных. При внедрении системы "ТРУДОВИК" это касается, в первую очередь, базы персонала, данных ЕСН и ПН, а также ряда служебных справочников, необходимых для работы. Именно поэтому проверка целостности данных, тестирование используемых для импорта данных утилит и ряд контрольных прогонов стали одним из важных этапов подготовки системы к установке – от этого зависит успешный ввод системы в промышленную эксплуатацию.
В ряде случаев требуется и проведение экспорта данных. Например, на начальных этапах разработанная нами Система может быть установлена не в полном объеме, и работать, по сути, параллельно со сторонней системой. В этом случае нашей задачей является также и разработка интерфейсных специализированных модулей, производящих выгрузку данных в необходимый формат.
Помимо этого, мы учли и широкое распространение такого пакета программного обеспечения, как Microsoft Office. Для того, чтобы сотрудники предприятия могли наиболее продуктивно его использовать для подготовки отчетов, различного рода документов, большинство модулей разработанной нами системы поддерживают функцию передачи данных в приложения Microsoft Office.
5. Практическое использование модуля «Персонал»
Модуль автоматизирует функции Отдела Кадров и предназначен для учета и анализа движения кадров на предприятии.
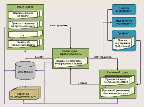
Модуль «Персонал» - рабочее место инспектора Отдела кадров (ОК), тесно интегрирован с модулем «Штат». Основная задача модуля - это ведение картотеки предприятия с формированием всех необходимых типовых кадровых документов. Схематично функциональную логику работы подсистемы можно представить следующим образом.
|
В базовую версию модуля дополнительно включен режим табельный учет. При расчете нарядов (ведение табелей) в цехах, формирование табеля предприятия производится автоматически. Информация о неявках, вводимая непосредственно через документы ОК, также автоматически попадают в табель.
Отметим высокую функциональность и глубокую интеграцию модуля «Персонал» с другими подсистемами Комплекса, которые позволяют свести к минимуму ручную работу инспектора ОК, значительно повысить эффективность его работы и исключить повторный ввод данных в других отделах.
Основные решаемые задачи:
· Обработка вакансий. Формирование приказов по движению кадров;
· Ведение личных карточек по работникам;
· Ведение приказов на взыскания и поощрение;
· Формирование графиков и приказов на отпуск;
· Обработка больничных листов;
· Ведение воинского учета;
· Контроль или ведение табеля;
· Анализ и контроль кадров;
· Формирование статистических и динамических сводок.
Работа инспектора отдела кадров базируется на информации модулей «Штат» и «Наряды». Информация, вводимая в Отделе Кадров, накапливается и используется в дальнейшем для анализа и расчета Заработной платы. Для анализа и контроля данных в типовой конфигурации предлагаются режимы контроля по стажу, по юбилеям, а также информация по отсутствию отдельных реквизитов. Для анализа расходов на праздничные мероприятия для детей имеется сводный режим по семейному положению работников.
5.1. Исходящие документы
Основными исходящими документами, обрабатываемыми в модуле «Персонал», являются приказы на прием, движение, увольнение, отпуск, а также поощрения, взыскания и т.д. При формировании документов используется нормативная база модуля «Штат». Так приказы на прием, движение базируются на основании автоматически формируемого списка вакансий предприятия.
|
С назначением на выбранную должность, на работника автоматически распространяются правила оплаты труда действующие на должности. При дальнейшей корректировке приказа в модуле «Штат» эти правила могут быть изменены. Для инспектора ОК денежная составляющая должности и работника недоступна.
Работа в модуле «Персонал» производится в режиме реального времени, так в отличие от модуля «Зарплата». (Напомним, что в модуле «Зарплата» выбор данных производится на основании текущего расчетного месяца).
Документы, вводимые в модуле «Персонал», имеют различные статусы. Часть документов, такие как прием, увольнение и т.п., являются составными, их обработка продолжается по цепочке другими службами. Часть документов, такие как взыскания, поощрения и т.п., образуют информационную часть карточки работника и не требуют дальнейшего подтверждения другими службами. Оставшаяся часть документов непосредственно относится к документам учета рабочего времени, такие документы как отпуска, больничные и т.п.
После ввода соответствующего типа документа его можно распечатать в форме соответствующей требованиям законодательства или с учетом специфики документооборота предприятия. Дополнительно могут быть сформированы сопутствующие информационные отчеты и записки, например извещение в военкомат.
5.2. Карточка работника
Формирование и пополнение карточки работника производится на основании документов вводимых инспектором ОК. Дополнительная информация по работнику вводится непосредственно в его карточку, в соответствующую закладку карточки. При этом система отрабатывает такой ввод как внутренний документ с датой создания равной дате корректировки. Например, ввод стажа по работнику, изменение фамилии и т.п.. На добавляемые, корректируемые документы система сохраняет полную историю изменений с идентификацией пользователя.
|
Карточка работника организована в виде закладок. Инспектор ОК имеет права только на просмотр своих закладок.
· Общая информация: содержит данные о фамилии, паспортные данные, место рождения, фотокарточку работника в двух разрешениях и т.п.
· Адреса: содержит информацию по адресу прописки и фактическому адресу проживания работника. Модуль использует нормативную базу по адресам МНС. Выбор адресов производится аналогично известной программе МНС «Налогоплательщик» с возможностью выбора почтового индекса по номеру дома. База адресов системы полностью интегрирована с базой МНС и поддерживается в актуальном состоянии с учетом всех изменений.
· Семейное положение: информация по семейному положению и составу семьи работника. Отметим, что льготы, вводимые в модуле Зарплата, привязываются к информации по членам семьи (иждивенцам) работника.
· Трудовая деятельность: данные трудовой деятельности работника.
· Образование: данные по образованию, знанию языков.
· Воинский учет: полная информация по военнообязанным.
· Движение: данные всех приказов по движению работника, стажи и т.п.
· Квалификация: квалификация, аттестация, профессиональная подготовка.
· Поощрения и взыскания: информация по премированию и взысканиям работника.
· Больничные и отпуска: пополняются автоматически по формированию приказов на отпуск и оформлению больничного листа. В закладке Отпуск имеется возможность сравнения фактического периода отпуска с плановым графиком отпусков по работнику.
Заполнение карточки по работникам может выполняться из специального режима отбора карточек с неполными данными. При заполнении реквизитов карточка автоматически удаляется из отбора. Тем самым этот простой режим позволяет контролировать объемы неполноты вводимой информации и осуществлять постепенный переход на обработку данных в системе по событиям.
5.3. Отпуска и больничные
|
Все вводимые отпуска и больничные по работнику фиксируются в его карточке, на их основании формируется табель и рассчитываются суммы отпуска и больничного в модуле «Зарплата» (Расчетный отдел). Формирование отпусков может быть настроено с учетом положений коллективного договора, например, автоматически может рассчитываться количество дополнительных дней к отпуску по каким либо условиям и т.п.
5.4. Табель
В зависимости от установленной конфигурации, табель может вводиться непосредственно в Отделе Кадров или автоматически заполняться на основании нарядов (табеля) введенных в подразделениях. Возможна интеграция режимов. Ввод табеля может производиться сплошной регистрацией или по отклонениям.
|
Режим ввода по отклонениям подразумевает под собой заполнение табеля на основании приказов по табелю (больничные и др. невыходы), приказов на отпуска и графиков работ с учетом приказов на перемещение. Количество типов заполняемых часов настраивается. В случае ввода данных в подразделениях, табель заполняется автоматически по факту приема и контроля данных из подразделений.
|
При автоматизации табельного учета система позволяет рассчитывать среднесписочную численность предприятия.
5.5. Анализ
Технология построения системы, состав таблиц, переходы, связанные таблицы – все это помогает решать текущие задачи Отдела кадров и не только. Для анализа и контроля данных в типовой конфигурации предлагаются режимы контроля по стажу, по юбилеям, режимы контроля на отсутствие отдельных реквизитов. Так, для анализа расходов на праздничные мероприятия для детей имеется сводный режим по семейному положению работников.
|
Анализ данных картотеки предприятия может производиться с использованием расширяемых таблиц (позволяет вывести все данные по работнику в одну строку), стандартных фильтров, группировок, многоуровневых сортировок, специальных выборок и отчетов.
|
Некорректная информация в системе, в зависимости от
жесткости настройки, запрещается при вводе или выделяется другим цветом. В заключение
несколько слов по удобству работы. Система многофункциональна, но в ней очень
легко ориентироваться. Мы ее спроектировали таким образом, что находясь в одном
из режимов, например, в режиме отпусков, инспектор ОК сразу получает
возможность напечатать все отчеты касающиеся этого режима и перейти из него во
все сопутствующие, связанные режимы (при этом по стрелке
всегда можно будет вернуться обратно).
5.6. Отчеты
Модуль укомплектован стандартными типовыми отчетными формами. Технология применяемая в системе для формирования отчетов легко позволяет их модифицировать, а отдельные формы отчетов непосредственно выводятся в формате документа Word и могут быть отредактированы непосредственно перед печатью. Например:
|
Заключение
Комплекс программных средств "ТРУДОВИК" реализован с использованием современных технологий в виде наращиваемых компонуемых функциональных модулей и ориентирован на средние и крупные предприятия. Программное обеспечение позволяет осуществлять эффективный учет и анализ движения кадров, формирование и начисление заработной платы с соблюдением всех требований законодательства и внутренних особенностей предприятий.
Основными характеристиками системы являются:
1) надежность и стабильность работы
Ядром комплекса является система управления базой данных Oracle Corporation. Корпорация Oracle является второй по размерам крупнейшей компанией по производству программных продуктов и лидером по производству программных продуктов в масштабах предприятия.
2) настраиваемость рабочих мест
Каждое рабочее место комплекса компонуется и настраивается, исходя из его особенностей, посредством изменения функционального состава модулей и настройки бизнес-процессов обработки первичных документов. Каждый документ в системе, имеет свои состояния и статусы. Это позволяет проводить документы последовательно, с подтверждением, по службам, а также параллельно рассылать их в другие службы, в виде информации не требующей подтверждения.
3) Расширяемость
Комплекс включает в себя специальные механизмы по созданию дополнительных типов документов и включению их в текущие бизнес-процессы системы.
4) комбинированные решения
Отдельные режимы комплекса предусматривают возможность единовременной обработки однотипных данных, различной степени детализации. Так, например, имеется возможность частичной автоматизации ввода нарядов в цехах, при этом оставшаяся часть данных вводится в виде итоговых цифр непосредственно в расчетном отделе в модуле "Зарплата".
5) функциональность представления данных
Представление информации в комплексе является срезом данных документов на определенную дату, в зависимости от состояния и статуса документов. Это позволяет, в зависимости от стадии обработки документов, настраивать различный состав данных по службам.
6) событийная обработка данных
В комплекс заложен механизм обработки различных типов документов и генерацию в связи с ними необходимых событий для дальнейшей их отработки в других службах или в другом отрезке времени. Расширяя систему событийной обработки документов, возможен постепенный увод пользователей от простой обработки документов на обработку только необходимых, которые генерирует сама система, т.е. работа по событиям.
7) интегрируемость с продуктами сторонних компаний
Интеграция со сторонним программным обеспечением, может быть реализована, как на уровне передачи данных в виде согласованных файлов, так и на уровне ведения изменений по каким - либо событиям (например, прием работника) прямо в общих таблицах интегрируемых систем, а также представлений специализированных функций доступа к данным. Существует также возможность стыковки модулей Штат и Персонал с системой расчета ЗП, работающей на предприятии.
8) хроникальность
Любые изменения данных, так или иначе, протоколируются в системе. Данные, явно вводимые через документы, изменяются путем создания новых документов (например, изменение оклада, тарифа). При неявном вводе документов, например, фиксация стажа работы, система автоматически создает и фиксирует документ. При непосредственной корректировке данных, не подлежащих документированию, например, ручных сумм в лицевых счетах, система поддерживает историю всех корректировок с фиксацией пользователя и даты изменения данных.
Список использованной литературы
1. Анашкин А. С. Техническое и программное обеспе- чение распределенных систем управ ления: Учеб. пособие для вузов по специальностям 210100 "Упр. и информатика в техн. системах" и др. /Под общ. ред. В. Г. Харазова; Санкт-Петербург. гос. технол. ин-т (Техн. ун-т) и др.- СПб.: Р-2, 2004. – 365 с.
2. Информатика. Базовый курс/ Симонович С.В. и др. - СПб: Питер, 2001. - 640 с. Симонович С., Евсеев Г., Алексеев А. Общая информатика. - М.: АСТ-Пресс,2000. - 592 с.
3. Устинова Г.М. Информационные системы менеджмента/ Учебное пособие. - СПб: Изд-во "ДиаСофт ЮП", 2000. - 368 с.











