Содержание
1. База данных «Борей»............................................................................ 3
1.1. Содержимое таблиц БД «Борей» и связи между ними................. 3
1.2. Фамилии и имена сотрудников, работавших по заказам на октябрь
текущего года клиента GROSELLA-Restaurante........................ 5
1.3. Данные о поставке товаров со скидкой для финских клиентов
с начала текущего года................................................................... 6
2. База данных «Заказы на работы»......................................................... 8
2.1. Содержимое таблиц БД «Заказы на работы» и связи между ними 8
2.2. Необходимое оборудование по заказам клиентов из Украины. 10
3. База данных «Расходы»...................................................................... 11
3.1. Содержимое таблиц БД «Расходы» и связи между ними........... 11
3.2. Сведения о транспортных расходах............................................ 12
4. База данных «Бумаги»........................................................................ 13
4.1. Содержимое таблиц БД «Бумаги» и связи между ними............. 13
4.2. Изменение цен и их формирования по всем сделкам.................. 14
Список источников.................................................................................. 16
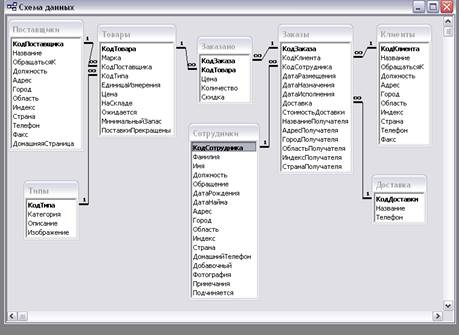
1. База данных «Борей»
1.1. Содержимое таблиц БД «Борей» и связи между ними
Между 8 таблицами базы данных «Борей» установлены следующие связи типа «один-ко-многим»:

Таблицы содержат данных следующих видов:
Таблицы имеют следующее содержимое:
|
Поставщики |
|||||||||||
|
Код поставщика |
Название |
Обращаться к |
Должность |
Адрес |
Город |
Область |
Индекс |
Страна |
Телефон |
Факс |
Домашняя страница |
|
1 |
ООО Экзотика |
Вероника Кудрявцева |
Менеджер по закупкам |
Большая Садовая ул. 12 |
Москва |
|
123456 |
Россия |
(095) 325-2222 |
(095) 325-2222 |
|
|
2 |
New Orleans Cajun Delights |
Shelley Burke |
Координатор |
P.O. Box 78934 |
Новый Орлеан |
LA |
70117 |
США |
(100) 555-4822 |
|
|
|
3 |
Grandma Kelly's Homestead |
Regina Murphy |
Представитель |
707 Oxford Rd. |
Анн-Арбор |
MI |
48104 |
США |
(313) 555-5735 |
(313) 555-3349 |
|
|
--------------- |
------------------- |
------------------- |
---------------------- |
--------------- |
------------- |
------- |
----------- |
--------- |
------------ |
---------- |
--------------------- |
|
29 |
Forots d'Erables |
Chantal Goulet |
Бухгалтер |
148 rue Chasseur |
Сте-Хиацинте |
Quеbec |
J2S 7S8 |
Канада |
(514) 555-2955 |
(514) 555-2921 |
|
|
Сотрудники |
|||||||||||||||
|
Код сотрудника |
Фамилия |
Имя |
Должность |
Обращение |
Дата рождения |
Дата найма |
Адрес |
Город |
Область |
Индекс |
Страна |
Домашний телефон |
Добавочный |
Фотография |
Подчиняется |
|
1 |
Белова |
Мария |
Представитель |
г-жа |
08-дек-1968 |
01-май-1992 |
ул. Нефтяников, 14-4 |
Москва |
|
122981 |
Россия |
(095) 555-9857 |
124-5467 |
EmpID1.bmp |
Новиков, Павел |
|
……… |
………… |
……… |
………… |
………… |
………………. |
………… |
………... |
……… |
……… |
………… |
………… |
……… |
………… |
……….. |
…………… |
|
9 |
Ясенева |
Инна |
Представитель |
г-жа |
02-июл-1969 |
15-ноя-1994 |
Родниковый пер. 1 |
Киев |
|
255321 |
Украина |
нет |
314-0452 |
EmpID9.bmp |
Новиков, Павел |
|
Клиенты |
||||||||||
|
Код клие нта |
Название |
Обращаться к |
Должность |
Адрес |
Город |
Область |
Индекс |
Страна |
Телефон |
Факс |
|
ALFKI |
Alfreds Futterkiste |
Maria Anders |
Представитель |
Obere Str. 57 |
Берлин |
|
12209 |
Германия |
030-0074321 |
030-0076545 |
|
ANATR |
Ana Trujillo Emparelados |
Ana Trujillo |
Совладелец |
Avda. de la Constitucion 2222 |
Мехико |
|
050221 |
Мексика |
(5) 555-47291 |
(5) 555-3745 |
|
ANTON |
Antonio Moreno Taqueria |
Antonio Moreno |
Совладелец |
Mataderos 2312 |
Мехико |
|
05023 |
Мексика |
(5) 555-3932 |
|
|
………… |
………………. |
……………… |
………………… |
……………. |
………… |
……………. |
…………. |
…………. |
……………… |
……………… |
|
WOLZA |
Wolski Zajazd |
Zbyszek Piestrzeniewicz |
Совладелец |
ul. Filtrowa 68 |
Варшава |
|
01-012 |
Польша |
(26) 642-7012 |
(26) 642-7012 |
|
Типы |
|||
|
Код типа |
Категория |
Описание |
Изображение |
|
1 |
Напитки |
Алкогольные и безалкогольные напитки, кофе, чай, пиво и пр. |
|
|
2 |
Приправы |
Сладкие и острые соусы, пряности, пасты и другие приправы |
|
|
3 |
Кондитерские изделия |
Десерты, конфеты, джемы, муссы, сладкая выпечка |
|
|
…………….. |
………………………….. |
…………………………………………………………………………… |
……………………. |
|
8 |
Рыбопродукты |
Водоросли, крабы, устрицы, рыбы |
|
|
Товары |
|||||||||
|
Код товара |
Марка |
Поставщик |
Тип |
Единица измерения |
Цена |
На складе |
Ожидается |
Минимальный запас |
ПоставкиПрекращены |
|
1 |
Genen Shouyu |
Mayumi's |
Приправы |
24 бутылки по 250 мл |
697,50р. |
39 |
0 |
5 |
Да |
|
2 |
Pavlova |
Pavlova, Ltd. |
Кондитерские изделия |
32 коробки по 500 г |
785,25р. |
29 |
0 |
10 |
Нет |
|
3 |
Alice Mutton |
Pavlova, Ltd. |
Мясо/птица |
20 банок по 1 кг |
1 755,00р. |
0 |
0 |
0 |
Да |
|
………… |
……………… |
……….... |
………………. |
…………………… |
……………., |
………….. |
………… |
………………. |
……………. |
|
77 |
Tofu |
Mayumi's |
Фрукты |
40 штук по 100 г |
1 046,25р. |
35 |
0 |
0 |
Нет |
|
Заказано |
||||
|
Код заказа |
Товар |
Цена |
Количество |
Скидка |
|
10248 |
NuNuCa Nuss-Nougat-Creme |
140,00р. |
23 |
3,00% |
|
10248 |
Chartreuse verte |
35,30р. |
1 |
0,00% |
|
10248 |
Jack's New England Clam Chowder |
98,00р. |
10 |
0,00% |
|
10248 |
Camembert Pierrot |
345,00р. |
4 |
5,00% |
|
………………. |
………………………………………... |
……….. |
………………….. |
………… |
|
11077 |
Tofu |
130,00р. |
2 |
0% |
|
Заказы |
|||||||||||||
|
Код заказа |
Клиент |
Сотрудник |
Дата размещения |
Дата назначения |
Дата исполнения |
Доставка |
Стоимость доставки |
Получатель |
Адрес получателя |
Город получателя |
Область получателя |
Индекс получателя |
Страна получателя |
|
10248 |
Wartian Herkku |
Кротов, Андрей |
04-07-1996 |
01-08-1996 |
16-07-1996 |
Почта |
32,38р. |
Wartian Herkku |
Torikatu 38 |
Оулу |
|
90110 |
Финляндия |
|
10249 |
Toms Spezialitaten |
Акбаев, Иван |
05-07-1996 |
16-08-1996 |
10-07-1996 |
Ространс |
11,61р. |
Toms Spezialitaten |
Luisenstr. 48 |
Мюнстер |
|
44087 |
Германия |
|
10250 |
Hanari Carnes |
Воронова, Дарья |
08-07-1996 |
05-08-1996 |
12-07-1996 |
Почта |
65,83р. |
Hanari Carnes |
Rua do Paco, 67 |
Рио-де-Жанейро |
RJ |
05454-876 |
Бразилия |
|
|
|
|
|
|
|
|
|
|
|
|
|
|
|
|
11077 |
Rattlesnake Canyon Grocery |
Белова, Мария |
06-05-1998 |
03-06-1998 |
|
Почта |
8,53р. |
Rattlesnake Canyon Grocery |
2817 Milton Dr. |
Альбукеркеё |
NM |
87110 |
США |
|
Доставка |
||
|
Код доставки |
Название |
Телефон |
|
1 |
Ространс |
(095) 972-9831 |
|
2 |
Почта |
(095) 124-3199 |
|
3 |
Иное |
(095) 211-9931 |
1.2. Фамилии и имена сотрудников, работавших по заказам на октябрь текущего года клиента GROSELLA-Restaurante
Требуется выдать фамилии и имена сотрудников, работавших по заказам на октябрь текущего года клиента GROSELLA-Restaurante.
Для отбора интересуемых сотрудников, создадим простой запрос при помощи Конструктора.
Добавим в запрос поля Фамилия и Имя из таблицы Сотрудники, поле Название из таблицы Клиенты и поле ДатаИсполнения из таблицы Заказы.
Также создадим два вычисляемое поле для выделения месяца и года из даты. Т.е. в заголовки двух пустых столбцов введем вычисляемые выражения
Для поля Название зададим условие отбора – название интересуемого клиента - GROSELLA-Restaurante, а для поля Месяц - 10.
В итоге конструктор запроса примет вид:

Для реализации этого запроса на SQL-сервере необходимо использовать следующую инструкцию:
SELECT Сотрудники.Фамилия, Сотрудники.Имя, Клиенты.Название, Заказы.ДатаИсполнения, Month([ДатаИсполнения]) AS Месяц, Year([ДатаИсполнения]) AS Год
FROM Сотрудники INNER JOIN (Клиенты INNER JOIN Заказы ON Клиенты.КодКлиента = Заказы.КодКлиента) ON Сотрудники.КодСотрудника = Заказы.КодСотрудника
WHERE (((Клиенты.Название)="GROSELLA-Restaurante") AND ((Month([ДатаИсполнения]))=10));
Запрос выдаст следующий результат о сотрудниках, работающих над заказами клиента GROSELLA-Restaurante в октябре:
|
Сотрудники по клиенту GROSELLA-Restaurante |
|||||
|
Фамилия |
Имя |
Название |
Дата исполнения |
Месяц |
Год |
|
Белова |
Мария |
GROSELLA-Restaurante |
21-10-1997 |
10 |
1997 |
1.3. Данные о поставке товаров со скидкой для финских клиентов с начала текущего года
Определить, кому из финских клиентов были оформлены заказы на поставку товаров со скидкой с начала текущего года.
Для запроса будем использовать поля Название и Страна из таблицы Клиенты, поля КодТовара, Цена, Количество и Скидка из таблицы Заказано, а также поля ДатаИсполнения из таблицы Заказы.
Зададим условия отбора для поля Страна – Финляндия, а для поля Скидка - >0.
Также создадим вычисляемое поле для выделения года из даты. Для этого в заголовок пустого поля введем выражение Год: Year([ДатаИсполнения]).
Чтобы запрашивался интересующий год, введем условие отбора [Введите год:] для созданного вычисляемого поля Год.
В режиме Конструктора запрос примет вид:

Для SQL-сервера запрос реализуется следующей инструкцией:
SELECT Клиенты.Название, Заказы.ДатаИсполнения, Клиенты.Страна, Заказано.КодТовара, Заказано.Цена, Заказано.Количество, Заказано.Скидка, Year([ДатаИсполнения]) AS Год
FROM Клиенты INNER JOIN (Заказы INNER JOIN Заказано ON Заказы.КодЗаказа = Заказано.КодЗаказа) ON Клиенты.КодКлиента = Заказы.КодКлиента
WHERE (((Клиенты.Страна)="Финляндия") AND ((Заказано.Скидка)>0) AND ((Year([ДатаИсполнения]))=[Введите год:]));
Запрос выдаст следующий результат для 1998 года:
|
ТоварыДляФинскихКлиентов |
|||||||
|
Название |
Дата исполнения |
Страна |
Товар |
Цена |
Количество |
Скидка |
Год |
|
Wartian Herkku |
24-04-1998 |
Финляндия |
Genen Shouyu |
180,00р. |
10 |
10,00% |
1998 |
|
Wartian Herkku |
24-04-1998 |
Финляндия |
Schoggi Schokolade |
60,00р. |
20 |
10,00% |
1998 |
2. База данных «Заказы на работы»
2.1. Содержимое таблиц БД «Заказы на работы» и связи между ними
Создание базы данных «Заказы на работы» выполним на основании соответствующего стандартного шаблона. После чего будут созданы 9 таблиц и между ними установлены связи:

Таблицы содержат следующие данные:
|
Сведения об организации |
|||||||||||
|
Код Организации |
Ставка налога |
Название |
Адрес |
Город |
Регион |
Индекс |
Страна/регион |
Телефон |
Факс |
Условия оплаты |
Описание счета |
|
1 |
18,00% |
ООО Экзотика |
Большая Садовая ул. 12 |
Москва |
МО |
107140 |
Россия/МО |
(095) 555-55-77 |
(095) 555-55-78 |
Предоплата |
Накопительный |
|
Сотрудники |
||||||
|
Код сотрудника |
Имя |
Фамилия |
Должность |
Внутренний |
Рабочий телефон |
Ставка |
|
1 |
Мария |
Белова |
Представитель |
124-5467 |
(095) 555-9857 |
8 500,00р. |
|
2 |
Павел |
Новиков |
Вице-президент |
124-3457 |
(095) 555-9482 |
7 360,00р. |
|
3 |
Бабкина |
Ольга |
Представитель |
315-3355 |
(044) 251-3412 |
3 325,00р. |
|
4 |
Воронова |
Дарья |
Представитель |
315-5176 |
(044) 315-8122 |
5 532,00р. |
|
Методы оплаты |
||
|
Код метода оплаты |
Метод оплаты |
Карточка? |
|
1 |
Чек |
Нет |
|
2 |
Наличные |
Нет |
|
Клиенты |
|||||||||||
|
Код клиента |
Название |
Имя |
Фамилия |
Адрес счета |
Город |
Регион |
Индекс |
Страна/регион |
Должность |
Телефон |
Факс |
|
1 |
Rattlesnake Canyon Grocery |
Paula |
Wilson |
2817 Milton Dr. |
Альбукерке |
NM |
87110 |
США |
Помощник представителя |
(505) 555-5939 |
(505) 555-3620 |
|
2 |
Richter Supermarkt |
Michael |
Holz |
Grenzacherweg 237 |
Женева |
Швейцария |
1203 |
Швейцария |
Менеджер по продажам |
0897-034214 |
0897-034214 |
|
3 |
Supremes delices |
Pascale |
Cartrain |
Boulevard Tirou, 255 |
Шарлеруа |
Бельгия |
B-6000 |
Бельгия |
Бухгалтер |
(071) 23 67 22 20 |
(071) 23 67 22 21 |
|
4 |
Tortuga Restaurante |
Miguel Angel |
Paolino |
Avda. Azteca 123 |
Мехико |
|
05033 |
Мексика |
Совладелец |
(5) 555-2933 |
(5) 555-2933 |
|
5 |
УкраинаТех |
Иван |
Веко |
Крещатик, 45 |
Киев |
Украина |
05420 |
Украина |
Ученик продавца |
44-096 |
44-097 |
|
6 |
Киев-сервис |
Борис |
Николаенко |
Киевская, 31 |
Чернобыль |
Украина |
06023 |
Украина |
Представитель |
55-098 |
55-099 |
|
Оборудование |
|||
|
Код оборудования |
Название |
Цена |
Описание |
|
1 |
Кассовый аппарат |
10 340,00р. |
Касса |
|
2 |
Холодильник |
12 356,00р. |
Холодильник |
|
3 |
Стеллаж |
2 632,00р. |
Стеллаж |
|
4 |
Тележка |
845,00р. |
Тележка |
|
5 |
Калькулятор |
120,00р. |
Микрокалькулятор |
|
Заказы на работы |
|||||||||||
|
Код заказа |
Код клиента |
Код сотрудника |
Номер заказа |
Дата размещения |
Дата назначения |
Модель |
Серийный номер |
Описание |
Дата завершения |
Дата выдачи |
Ставка налога |
|
1 |
Киев-сервис |
Белова, Мария |
10248 |
05.05.2005 |
01.06.2005 |
Памир |
Х-96 |
Ремонт |
20.05.2005 |
22.05.2005 |
18,00% |
|
2 |
УкраинаТех |
Дарья, Воронова |
16-95-У |
06.05.2005 |
30.05.2005 |
Бирюса |
А-10 |
Установка |
22.05.2005 |
23.05.2005 |
18,00% |
|
3 |
Supremes delices |
Ольга, Бабкина |
99999(х) |
07.05.2005 |
22.05.2005 |
Искра |
Н-22-23 |
Запуск |
10.05.2005 |
11.05.2005 |
10,00% |
|
4 |
Rattlesnake Canyon Grocery |
Новиков, Павел |
И-54 |
11.05.2005 |
20.02.2005 |
Морозко |
ДЛ-76 |
Приема |
11.05.2005 |
11.05.2005 |
13,00% |
|
Необходимые ресурсы |
|||||
|
Код |
Код заказа |
Код сотрудника |
Часы |
Ставка |
Примечания |
|
1 |
4 |
Новиков, Павел |
3 |
145,00р. |
|
|
2 |
3 |
Белова, Мария |
4 |
125,00р. |
|
|
3 |
2 |
Ольга, Бабкина |
2 |
100,00р. |
|
|
4 |
1 |
Дарья, Воронова |
7 |
220,00р. |
|
|
Необходимое оборудование |
||||
|
Код |
Код заказа |
Код оборудования |
Количество |
Цена |
|
1 |
1 |
Калькулятор |
2 |
120,00р. |
|
2 |
4 |
Кассовый аппарат |
1 |
10 340,00р. |
|
3 |
3 |
Тележка |
3 |
1 335,00р. |
|
4 |
2 |
Стеллаж |
1 |
2 632,00р. |
|
Оплата |
|||||||
|
Код платежа |
Код заказа |
Сумма |
Дата оплаты |
Номер карточки |
Имя владельца |
Срок действия |
Код метода оплаты |
|
1 |
3 |
12 900,00р. |
21.05.2005 |
22 |
Савельев Д.П. |
15.12.2006 |
Наличные |
|
2 |
2 |
7 230,00р. |
22.05.2005 |
56-78 |
Дроздов П.П. |
01.02.2006 |
Чек |
|
3 |
1 |
53 200,00р. |
23.05.2005 |
Щ-99 |
Волков Д.И. |
15.01.2006 |
Наличные |
2.2. Необходимое оборудование по заказам клиентов из Украины
Получить сведения о необходимом оборудовании по заказам клиентов из Украины на определенный месяц текущего года.
В бланк конструктора запроса перенесем поля КодОборудования и Количество из таблицы Необходимое оборудование, поля НазваниеКомпании и Страна / регион из таблицы Клиенты, а также поле ДатаИсполнения из таблицы Заказы на работы.
Для поля Страна / регион зададим условие отбора Украина, из-за которого будут отобраны только клиенты из Украины.
Запрос в Конструкторе имеет вид:

Для SQL-сервера запрос имеет структуру:
SELECT [Необходимое оборудование].КодОборудования, [Необходимое оборудование].Количество, Клиенты.НазваниеКомпании, Клиенты.[Страна/регион], [Заказы на работы].ДатаНазначения
FROM (Клиенты INNER JOIN [Заказы на работы] ON Клиенты.КодКлиента = [Заказы на работы].КодКлиента) INNER JOIN [Необходимое оборудование] ON [Заказы на работы].КодЗаказа = [Необходимое оборудование].КодЗаказа
WHERE (((Клиенты.[Страна/регион])="Украина"));
При запуске запрос выдаст данные:
|
ОборудованиеДляЗаказовУкраины |
||||
|
Код оборудования |
Количество |
Название |
Страна/регион |
Дата назначения |
|
Калькулятор |
2 |
Киев-сервис |
Украина |
01.06.2005 |
|
Стеллаж |
1 |
УкраинаТех |
Украина |
30.05.2005 |
3. База данных «Расходы»
3.1. Содержимое таблиц БД «Расходы» и связи между ними
В базе данных «Расходы» между таблицами установлены связи типа «один-ко-многим»:

Таблицы заполнены данными:
|
Сотрудники |
||||||||||||||
|
Код сотрудника |
Номер паспорта |
Табельный номер |
Имя |
Фамилия |
Должность |
Внутренний |
Адрес |
Город |
Регион |
Область |
Индекс |
Страна/регион |
Рабочий телефон |
Заметки |
|
1 |
50 00 010101 |
1 |
Виталий |
Антропов |
Консультант |
5-89 |
Пр-т Космонавтов, 1 |
Королев |
МО |
Московская |
141070 |
Россия/МО |
519-55-55 |
|
|
2 |
42-98-984633 |
2 |
Анжелика |
Гибина |
Бухгалтер |
2-22 |
Исаева, 3, 33 |
Королев |
МО |
Московская |
141070 |
Россия/МО |
513-66-99 |
|
|
3 |
87 96 698754 |
3 |
Юлия |
Молчанова |
Программист |
3-53 |
Пр-т Королева, 1, 1 |
Королев |
МО |
Московская |
141070 |
Россия/МО |
511-14-45 |
|
|
4 |
89 98 147852 |
4 |
Эдуард |
Фомин |
Менеджер |
8-99 |
Шаболовка, 12, 43 |
Москва |
МО |
Московская |
107150 |
Россия/МО |
160-66-87 |
|
|
5 |
85 00 521422 |
5 |
Виктория |
Юшкова |
Переводчик |
1-58 |
Сретенка, 23, 212 |
Москва |
МО |
Московская |
160200 |
Россия/МО |
100-20-20 |
|
|
Типы расходов |
||
|
Код типа расходов |
Тип расходов |
Учетный номер |
|
1 |
Оплата персоналу |
60 |
|
2 |
Закупка товаров |
81 |
|
3 |
Аренда помещения |
82 |
|
4 |
Оплата переговоров |
83 |
|
5 |
Транспортные расходы |
84 |
|
Отчеты о расходах |
||||||||
|
Код отчета |
Код сотрудника |
Тип расходов |
Название |
Описание отчета |
Дата |
Задаток |
Отдел оплаты |
Оплачено |
|
1 |
Фомин, Эдуард |
1 |
Выплата ЗП |
Выплата ЗП |
11.05.2005 |
12 000 000,00р. |
2 |
Да |
|
2 |
Антропов, Виталий |
2 |
Межгород |
Переговоры |
15.05.2005 |
1 522,00р. |
1 |
Нет |
|
3 |
Юшкова, Виктория |
5 |
Доставка |
Доставка |
16.05.2005 |
585,00р. |
1 |
Да |
|
4 |
Молчанова, Юлия |
3 |
Аренда |
Аренда |
17.05.2005 |
10 000,00р. |
1 |
Нет |
|
5 |
Гибина, Анжелика |
5 |
Привоз |
Привоз |
19.05.2005 |
2 250,00р. |
2 |
Да |
|
Сведения о расходах |
|||||
|
Код расходов |
Код отчета |
Код типа расходов |
Сумма расходов |
Описание расходов |
Дата расходов |
|
1 |
1 |
Оплата персоналу |
12 000 000,00р. |
Выплата ЗП |
11.05.2005 |
|
2 |
3 |
Транспортные расходы |
10 000,00р. |
Доставка |
16.05.2005 |
|
3 |
5 |
Транспортные расходы |
2 250,00р. |
Привоз |
19.05.2005 |
3.2. Сведения о транспортных расходах
Для использования и последующего анализа получить сведения о транспортных расходах в определенном месяце текущего года.
В бланк Конструктора запроса добавим поля КодОтчетаОрасходах, СуммаСтатьиРасходов и ДатаРасходов из таблицы Сведения о расходах и поле КатегорияРасходов из таблицы Типы расходов.
Для поля КатегорияРасходов зададим условие отбора «Транспортные расходы», которое позволит из всех статей расходов отобрать только расходы на транспорт.
В результате в Конструкторе запрос примет вид:

На SQL запрос имеет структуру:
SELECT [Сведения о расходах].КодОтчетаОРасходах, [Типы расходов].КатегорияРасходов, [Сведения о расходах].СуммаСтатьиРасходов, [Сведения о расходах].ДатаРасходов
FROM [Типы расходов] RIGHT JOIN [Сведения о расходах] ON [Типы расходов].КодТипаРасходов = [Сведения о расходах].КодТипаРасходов
WHERE ((([Типы расходов].КатегорияРасходов)="Транспортные расходы"));
По запросу получим:
|
Транспортные расходы |
|||
|
Код отчета |
Тип расходов |
Сумма расходов |
Дата расходов |
|
3 |
Транспортные расходы |
10 000,00р. |
16.05.2005 |
|
5 |
Транспортные расходы |
2 250,00р. |
19.05.2005 |
4. База данных «Бумаги»
4.1. Содержимое таблиц БД «Бумаги» и связи между ними
База данных «Бумаги» включает 4 таблицы между которыми установлены связи типа «один-ко-многим»:

Таблицы содержат следующие данные:
|
Агенты |
|||
|
КодАг |
НаимАг |
СуммаДен |
Комментарий |
|
1 |
ООО Экзотика |
17 980,00р. |
|
|
2 |
Pavlova, Ltd. |
2 987,00р. |
|
|
3 |
АО Германия-Россия |
22 345,00р. |
|
|
4 |
Ma Maison |
50 000,00р. |
|
|
Бумаги |
|||||
|
КодБум |
НаимБум |
Номинал |
СуммОбъем |
ДатаЗп |
ТипБум |
|
1 |
Ваучер |
10 000,00р. |
5 000 000,00р. |
20.05.2005 |
Банковская |
|
2 |
Вексель |
20 000,00р. |
60 000,00р. |
21.05.2005 |
Банковская |
|
3 |
Чек |
500,00р. |
4 500,00р. |
25.05.2005 |
Ценная |
|
4 |
Акция |
100,00р. |
3 000,00р. |
26.05.2005 |
Ценная |
|
ЗаказыНаПродажу |
||||||
|
КодЗаявкиПр |
КодАг |
КодБум |
ОбъемЗаявкиПрНач |
ОбъемЗаявкиПрТек |
ЦенаЗаявкиПр |
ДатаЗаявкиПр |
|
1 |
3 |
4 |
5 |
6 |
18 000,00р. |
23.05.2005 |
|
2 |
4 |
2 |
4 |
2 |
15 500,00р. |
24.05.2005 |
|
3 |
1 |
1 |
10 |
8 |
17 700,00р. |
25.05.2005 |
|
4 |
1 |
3 |
4 |
2 |
13 500,00р. |
26.05.2005 |
|
ЗаявкиНаПокупки |
|||||||
|
КодЗаявкиПок |
КодАг |
КодБум |
КодЗаявкиПр |
ОбъемЗаявкиПок |
ЦенаЗаявкиПок |
ПризнакПок |
ДатаЗаякиПок |
|
1 |
3 |
2 |
025-68 |
12 |
2 660,00р. |
Куплено |
22.05.2005 |
|
2 |
2 |
1 |
Ж98 |
70 |
40 750,00р. |
Куплено |
22.05.2005 |
|
3 |
1 |
3 |
Щ0-23 |
20 |
11 600,00р. |
Куплено |
23.05.2005 |
|
4 |
4 |
4 |
ГГ-34 |
36 |
7 800,00р. |
Куплено |
24.05.2005 |
|
5 |
4 |
2 |
ЕЕ-25 |
100 |
75 000,00р. |
Куплено |
25.05.2005 |
|
Сделки |
||||||||||
|
Код Сделки |
КодБум |
КодАгПр |
КодАгПок |
Объем Сделки |
Код ЗаявкиПр |
Код ЗаявкиПок |
ЦенаСделки |
ДатаСделки |
ПризнакСд1 |
ПризнакСд2 |
|
2 |
2 |
4 |
2 |
100 |
17 |
988 |
22 500,00р. |
08.05.2005 |
|
|
|
3 |
1 |
2 |
3 |
850 |
145У |
100-В |
61 350,00р. |
18.05.2005 |
|
|
|
4 |
3 |
1 |
4 |
200 |
23 |
76 |
50 000,00р. |
20.05.2005 |
|
|
|
5 |
4 |
3 |
1 |
560 |
77-09 |
65е |
25 000,00р. |
22.05.2005 |
|
|
4.2. Изменение цен и их формирования по всем сделкам
Изучить (в динамике) цены и их формирование по всем сделкам путем сравнения по каждой бумаге цены продажи и цены сделки.
В конструктор запроса перетащим поля НаимАг из таблицы Агенты, поля НаимБум и СуммОбъем из таблицы Бумаги, поле ЦенаСделки из таблицы Сделки.
Для расчета изменения цены по каждой сделки добавим вычисляемое поле, введя в заголовок пустого поля формулу Разность: [СуммОбъем]-[ЦенаСделки].
Конструктор запроса примет вид:

Или в режиме SQL:
SELECT Агенты.НаимАг, Бумаги.НаимБум, Бумаги.СуммОбъем, Сделки.ЦенаСделки, [СуммОбъем]-[ЦенаСделки] AS Разность
FROM Бумаги INNER JOIN (Агенты INNER JOIN Сделки ON Агенты.КодАг = Сделки.КодАгПр) ON Бумаги.КодБум = Сделки.КодБум;
По созданному запросу получим:
|
ИзменениеЦен |
||||
|
НаимАг |
НаимБум |
СуммОбъем |
ЦенаСделки |
Разность |
|
Ma Maison |
Вексель |
60 000,00р. |
22 500,00р. |
37 500,00р. |
|
Pavlova, Ltd. |
Ваучер |
5 000 000,00р. |
61 350,00р. |
4 938 650,00р. |
|
ООО Экзотика |
Чек |
4 500,00р. |
50 000,00р. |
-45 500,00р. |
|
АО Германия-Россия |
Акция |
3 000,00р. |
25 000,00р. |
-22 000,00р. |
Список источников
1. Грэм Малкольм. Программирование для Microsoft SQL SERVER 2000 с использованием XML. Пер. с англ. – М.
2. Левин А. Самоучитель работы на компьютере. Москва, издательство «Нолидж», 1999 – 624 с.
3. Козырев А.А. Самоучитель работы на персональном компьютере. Учебное пособие. Изд. 2-е, переработанное и дополненное. СПб.: Изд-во Михайлова В.А., 2000 – 304 с.
4. Вейскас Дж. Эффективная работа: Microsoft Office Access 2003. Издательский дом «Питер», 2005. – 1168 с.
5. Хэлворсон М., Янг М. Эффективная работа: Office XP. Издательский дом «Питер», 2004. – 1072 с.