Курсовая работа: Маркетинговое исследование рынка портативных компьютеров г Санкт Петербурга
|
Название: Маркетинговое исследование рынка портативных компьютеров г Санкт Петербурга Раздел: Рефераты по маркетингу Тип: курсовая работа | ||||||||||||||||||||||||||||||||||||||||||||||||||||||||||||||||||||||||||||||||||||||||||||||||||||||||||||||||||||||||||||||||||||||||||||||||||||||||||
|
Кафедра управления
Курсовая работа по дисциплине «Маркетинг»
Маркетинговое исследование рынка
портативных
Санкт-Петербург 2006 г. СОДЕРЖАНИЕ: ГЛАВА I. Процедура проведения маркетингового исследования.. 5 1.1. Маркетинговые исследования: основные понятия и методологические подходы.. 5 1.2. Этапы проведения маркетингового исследования. 8 2.1.Цели, задачи и методы маркетингового исследования. 14 2.2.Общие тенденции и особенности рынка портативных компьютеров. 14 2.3. Характеристика торговых сетей, политика сбыта и уровень сервиса. 21 2.4.Ценовая политика крупных продавцов портативных компьютеров на рынке Санкт-Петербурга. 25 2.5. Выводы по результатам исследования. 28 СПИСОК ИСПОЛЬЗОВАННЫХ ИСТОЧНИКОВ.. 31 ВВЕДЕНИЕВ настоящее время для российской бизнес-среды является актуальным вопрос не только успешного ведения бизнеса, но и необходимость его оценки и прогнозирования. Для этого проводятся маркетинговые исследования. Как показывает практика, без рыночных исследований невозможно систематически собирать, анализировать, и сопоставлять всю информацию, необходимую для принятия важных решений, связанных с деятельностью на рынке, выбором рынка, определения объемов продаж, прогнозированием и планированием рыночной деятельности. С учетом впечатляющих темпов роста отечественного рынка продаж компьютерной техники, потребность в маркетинговых исследованиях данного рынка постоянно увеличивается. Однако, до настоящего времени систематических исследований этого рынка не проводится. Каждый более или менее крупный игрок (продавец) представляет свои данные о состоянии продаж и предпочтениях покупателей, объективность которых порой вызывает определенные сомнения. Независимых компаний, оценивающих рыночные процессы на рынке компьютеров очень мало. В силу указанных причин автор остановил свой выбор при определении темы курсовой работы на изучении рынка портативных компьютеров, реализуемых торговыми сетями в г. Санкт-Петербурге. Анализ особенностей проведения маркетингового исследования на данном рынке и является основной целью курсовой работы. В задачи работы входит: 1. Изучить научные подходы к определению и методологии маркетинговых исследований, представленных в отечественной литературе. 2. Рассмотреть с теоретической точки зрения основные этапы маркетингового исследования. 3. Проанализировать петербургский рынок портативных компьютеров: его динамику, специфику, основных участников. 4. Дать оценку сбытовой и ценовой политике лидеров рынка. 5. Представить краткие выводы по результатам проведенного исследования и дать прогноз будущих тенденций развития. При написании курсовой работы автор опирался на труды С.Г. Божук, Е.П. Голубкова, Г.П. Давидюк, Н.К. Малхотра, Ж.Ж. Ламбена и других исследователей; материалы соответствующей тематики Интернет-портала NBPrice.ru, корпоративных сайтов торговых сетей г. Санкт-Петербурга - http://www.key.ru/, http://www.compumir.ru/ и другие ресурсы. Результаты проведенного исследования могут быть полезны как продавцам компьютерной техники, так и потенциальным покупателям портативных компьютеров. ГЛАВА I. Процедура проведения маркетингового исследования1.1. Маркетинговые исследования: основные понятия и методологические подходыРаскрывая сущность понятия маркетинговые исследования, исследователи, как правило, используют такие научные категории, как анализ, сбор, регистрация, отображение, выявление, обработка, переработка, систематизация, представление данных; цель, задачи, объект, процедура исследования и др.[1] В таблице 1.1. представлены различные определения маркетингового исследования (МИ), представленные в литературе. Таблица 1.1 Определения маркетингового исследования,
Наиболее удачной нам представляется определение, предложенное А. Дейан, поскольку оно более емкое и четкое по сравнению с прочими формулировками. Источники маркетинговой информации различны. Для наглядности представим их в виде схемы (рис. 1.1). Хотелось бы обратить внимание на следующее обстоятельство. Объем необходимых данных для исследования довольно велик, информация слабо структурирована, что создает серьезные трудности при ее сборе и анализе. Неоднозначны и стоимостные оценки маркетинговой информации, что в целом затрудняет актуализацию потребности в маркетинговых исследованиях. На российском рынке консалтинговых услуг не так много компаний, специализирующихся на маркетинговых исследованиях. И еще меньше тех, кто предоставляет действительно качественную информацию.
Рис. 1.1. Виды источников маркетинговой информации Классификации МИ, предлагаемые в литературе также весьма вариативны. Так, например, Г.Л. Багиев с коллегами[8] предлагают классифицировать маркетинговые исследования по таким критериям: - по виду объекта исследования; - по территориальному признаку; - по временным характеристикам; - по продуктивному (вещевому) признаку; - по виду показателей, характеризующих объект; - по способу получения данных. В работе А.М. Немчина и Д.В. Минаева[9] МИ классифицируются следующим образом: - по уровню постановки проблемы – прикладные и фундаментальные; - по источнику информации – первичные (полевые) и вторичные (кабинетные); - по периодичности проведения/ области использования результатов - разовые (специальные) и стандартные (синдицированные); - по степени охвата – сплошные и выборочные; - по уровню измерительной «точности» - качественные и количественные (эмпирические). Существуют и другие классификации, которые свидетельствуют о сложности и многомерности маркетинговых исследований. 1.2. Этапы проведения маркетингового исследованияПроцедура маркетингового исследования может рассматриваться как ряд последовательных этапов - постановки задач, составления и осуществления программы (плана, проекта), обработки и анализа результатов. Это довольно традиционная схема проведения научного исследования. В разных работах этапы именно маркетингового исследования могут интерпретироваться по-разному, но в целом схема остается неизменной (рис. 1.2).
Рис. 1.2. Схема маркетингового исследования Как указывает Г.Л. Багиев, несоблюдение этого порядка может свести процесс исследования к механическому сбору данных, не охваченному главной целью - устранением разницы между желаемыми и существующими состояниями вещей или установлением связей между переменными факторами в системе управления.[10] Чтобы результаты маркетингового исследования были востребованы большом внимание уделяется его первому этапу, когда определяются назначение исследования и перспективы использования его результатов. Этап установления потребности в информации должен обеспечить формулировку задач исследования в разрезе изучаемых показателей и методов, используемых для их регистрации и анализа. Для постановки задач маркетингового исследования необходимо выработать решения относительно сущности проблемы, объекта, предмета, целей и задач исследования, а также метода, лежащего в основе изучения выбранной объекта исследования.
Рис. 1.3. Процедура постановки задач маркетингового исследования В основе классификации проблем исследования лежат несколько признаков: характер исследования; характер источника; масштаб распространения; время действия; широта круга затрагиваемых интересов; глубина проблематики; степень структурированности проблемы. Например, по широте круга затрагиваемых проблем проблемы могут быть как глобального, так и локального масштаба. Определить цели, значит ответить на вопросы: как будет использована информация, для чего она предназначена, к какому результату придет исследование. Цели исследования, как правило, тесно связываются с типом исследовательского проекта и типом требуемой информации.[11] Цели маркетинговых исследований могут носить следующий характер[12] : - разведочный (поисковый), т. е, предполагать сбор предварительной информации, предназначенной для более точного определения проблем и проверки гипотез; - описательный (дескриптивный), т. е. заключаться в простом описании тех или иных аспектов реальной маркетинговой ситуации; - каузальный, т, е. предполагать обоснование выявленных причинно-след-ственных связей. Дж. О'Шонесси[13] указывает на следующие виды информации для принятия решения, которые связывает с целями маркетингового исследования: - описательная информация - статистические данные о потребителях (в том числе о степени потребительского удовлетворения), конкурентах, рынках, макросреде; - пояснительная информация - сведения о причинах наступления какого-либо события, например, покупки товара (мотивы, факторы, влияющие на поведение потребителя); объяснение успехов или неудач организации на рынке, оценка влияния изменений, происходящих в окружающей среде; - прогнозная информация - предсказание будущих событий, оценка по-следствий. Соответственно, Дж, О'Шонесси называет три возможные цели маркетингового исследования: описание, объяснение или прогнозирование. Цели исследования, например, помогают найти ответы на вопросы: как потребители оценивают товар, какие факторы влияют на мотивацию покупки и др. Рабочая гипотеза – это вероятностное предположение о сущности рассматриваемых явлений и путях решения проблемы; в ней излагается возможная связь исследуемого объекта с предполагаемыми действиями в целях решения проблемы.[14] Формулирование задач исследования - это определение структуры информации, необходимой для решения проблемы, и требований к ней.[15] Методы - это способы, приемы получения новых и проверки на истинность старых знаний. Среди методов исследования различают общенаучные и локальные, специфические для данной области. В свою очередь в составе общенаучных методов выделяют эмпирико-теоретические (методы наблюдения, эксперимента, измерения, описания) и логико-теоретические (методы сравнения, анализа и синтеза, системного подхода, дедуктивные, индуктивные, в том числе статистические)[16] . Общенаучные и локально-научные методы исследования используются в неразрывной связи со всеобщими методами: диалектическим и методом абстрагирования. Существует довольно много классификаций методов маркетинговых исследований. Интерес вызывает классификация, представленная в работе Е. П. Голубкова [17] . Е. П. Голубков выделяет следующие классы методов маркетинговых исследований: методы анализа документов; методы опроса потребителей (социологических исследований); методы экспертных оценок; экспериментальные методы; экономико-математические методы. Е. П. Голубков указывает на принципиальное отличие методов социологических исследований от методов экспертных оценок. По его мнению, первые ориентированы на массовых респондентов различной компетентности и квалификации, а вторые - на ограниченное число специалистов-профессионалов. Общими могут быть способы обработки собранных данных (методы математической статистики). Примечательно, что оба класса методов основаны на использовании коммуникаций в процессе сбора информации, однако при этом процедурные вопросы зачастую существенно разнятся. Возможности эмпирических методов представлены на рис. 1.4.
Рис. 1.4. Выбор метода исследования Общая процедура разработки плана исследования включает: 1. Формирование предварительного плана исследования. 2. Планирование выборки. 3. Обоснование концепции измерения и создание рабочих документов. 4. Формирование бюджета исследования. План (программа) исследования – это основной документ подготовительного этапа, который обобщает решения предыдущих уровней (поставленные задачи и методы их решения) и определяет последующие шаги исследователя. Техника исследования – совокупность специальных приемов, операций, используемых в рамках конкретного метода сбора, обработки или анализа информации. Ряд технических приемов, связанных с общей задачей составляют методику исследования . Например, методика разработки анкеты предусматривает различные приемы: вопросы для повышения заинтересованности респондентов в беседе, общую композицию вопросов и т.д. Отчет маркетингового исследования отражает результаты выполненного исследования, обобщение полученных данных, выводы по результатам. В главе 2 данной работы представлены результаты маркетингового исследования рынка портативных компьютеров (ноутбуков), реализуемых крупными торговыми сетями в г. Санкт-Петербурге. ГЛАВА
II. Маркетинговое исследование рынка портативных
|
||||||||||||||||||||||||||||||||||||||||||||||||||||||||||||||||||||||||||||||||||||||||||||||||||||||||||||||||||||||||||||||||||||||||||||||||||||||||||
| Сумма покупок по карте, у.е. |
Размер скидки при покупке, % |
|||
| Системные блоки |
Комплектующие, периферия, оргтехника, ноутбуки |
Расходные материалы, аксессуары, интернет-карты |
Книги и программное обеспечение |
|
| 500 |
0,75 |
0,5 |
1,25 |
2,5 |
| 3000 |
3 |
2 |
5 |
10 |
Карта выдается в момент оплаты покупки после заполнения регистрационной анкеты. На сегодня обладателями карт накопительных скидок КЕЙ являются более 250.000 покупателей. По количеству дисконтных карт, находящихся в обращении у покупателей, «КЕЙ» занимает одно из первых мест в Петербурге.
Покупатели компьютеров КЕЙ могут воспользоваться также бесплатной доставкой компьютера (только в указанной черте города, только в сопровождении покупателя).
В обеих рассмотренных сетях регулярно проводятся акции по вручению подарков, компьютерная техника также может быть приобретена покупателями в кредит.
2.4.Ценовая политика крупных продавцов портативных компьютеров
на рынке Санкт-Петербурга
Давая оценку ценовой политике рассматриваемых торговых сетей, следует отметить некоторые особенности данного рынка. Цена изделия складывается из множества составляющих. Она зависит не только от марки и модели конкретного изделия, но и конфигурации компьютера. Абсолютно идентичной конфигурации ПК одной и той же марки и модели практически не встречается в разных торговых сетях. Поэтому мы можем лишь приблизительно сравнить цены в первой и второй торговых сетях.
В таблицах 2.2, 2.3, 2.4, 2.5 представлены цены на портативные компьютеры некоторых популярных торговых марок (ASUS, Sony).
Таблица 2.2
Портативные компьютеры ASUS (торговая сеть «Компьютерный мир», февраль, 2006)
| №/№ |
НАЗВАНИЕ И ХАРАКТЕРИСТИКИ МОДЕЛИ |
Цена, руб. |
| 1. |
Asus S300N (MP3) Intel Pentium M 1100 MHz, 512MB, 60Gb, DVD-RW, F/M 56K, Intel 855GME up 64mb, WiFi, 8,9" XGA TFT, Windows XP Rus, вес 1,28 кг |
62590 |
| 2. |
Asus S300N (MP3) Intel Pentium M 1100 MHz, 512MB, 80Gb, DVDRW, F/M 56K, Intel 855GME up 64mb, WiFi, 8,9" XGA TFT, Windows XP Rus, вес 1,28 кг |
62990 |
| 3. |
Asus W3 H00 V Intel Pentium M 2000 MHz, 512MB, 100Gb, DVDRW, F/M 56K, ATI X600 up 128mb, WiFi, Bluetooth, 14" WXGA TFT, Windows XP Rus, вес 2,2 кг |
63990 |
| 4. |
Asus S5200A Intel Celeron M 1500 MHz, 256MB, 40Gb, DVD-CDRW ext., F/M 56K, Intel 915GME up 64mb, WiFi, 12,1 XGA TFT, Windows XP Rus, вес 1,35 кг |
40990 |
| 5. |
Asus W3 H00 V Intel Pentium M 1730 MHz, 512MB, 60Gb, DVDRW, F/M 56K, ATI X600 128mb, WiFi, Bluetooth, 14" WXGA TFT, Windows XP Rus, вес 2,2 кг |
57990 |
| 6. |
Asus W5G00A Intel Pentium M 1700 MHz, 512MB, 60Gb, DVD-CDRW, F/M 56K, Intel 915GME 64mb, WiFi, 12.1" XGA TFT, Windows XP Rus, вес 1,8 кг |
57990 |
| 7. |
Asus M5200A Intel Pentium M 1860 MHz, 512MB, 60Gb, DVD-RW, F/M 56K, Intel 915GME up 64mb, WiFi, 12,1 XGA TFT, Windows XP Rus, вес 1,55 кг |
58990 |
| 8. |
Asus V6X00V Intel Pentium M 1730 MHz, 512MB, 60Gb, DVD-CDRW, F/M 56K, ATI X600 64mb, WiFi, Bluetooth, 15" SXGA TFT, Windows XP Rus, вес 2,4 кг |
59490 |
| 9. |
Asus W6K00A Intel Pentium M 2000 MHz, 512MB, 100Gb, DVD-RW, F/M 56K, Intel 915GME up 224mb, WiFi, Bluetooth, 13.3" WXGA TFT, Windows XP Rus, вес 1,8 кг |
66950 |
Таблица 2.3
Портативные компьютеры ASUS (торговая сеть «Компьютер-Центр КЕЙ», февраль, 2006)
| №/№ |
НАЗВАНИЕ И ХАРАКТЕРИСТИКИ МОДЕЛИ |
Цена, руб |
| 1. |
ASUS S300N PM 1.0GHz 8.9"/i855/512/80/DVDRW/WF/L/F/WXPH |
58990 |
| 2. |
ASUS S300N PM 1.0GHz 8.9"/i855/512/60/Combo/WF/WXPH |
53990 |
| 3. |
ASUS S300N PM 1.1GHz 8.9"/i855/512/60/Combo/WF/WXPH |
57990 |
| 4. |
ASUS S5A Pm750 1.86 12.1"/i915/512/60/Combo(ext)/WF/Ba |
52490 |
| 5. |
ASUS S200N Pm 1.1GHz 8.9"/i855/256/40/WF/WXPH/Bag |
48990 |
| 6. |
ASUS S300N PM 1.2GHz 8.9"/i855/512/60/DVDRW/WF/WXPH |
63990 |
| 7. |
ASUS V6V Pm740 1.73 15"/X600/512/60/Combo/WF/BT/Bag |
59990 |
| 8. |
ASUS W6A Pm760 2.0 13.3"/i915/512/100/DVDRW/WF/BT/Bag |
66990 |
Таблица 2.4
Портативные компьютеры Sony (торговая сеть «Компьютерный мир», февраль, 2006)
| №/№ |
НАЗВАНИЕ И ХАРАКТЕРИСТИКИ МОДЕЛИ |
Цена |
| 1. |
Sony Vaio FJSR Intel Pentium M 1700 MHz, 512Mb, 80Gb, DVDRW, F/M 56K, WiFi, Intel 900GMA up 128mb, 15.4" WXGA TFT, WindowsXP Rus, вес 2,9 кг |
48950 |
| 2. |
Sony Vaio VGN-S315MR Intel Pentium M 1730 MHz, 512Mb, 80Gb, DVDRW, F/M 56K, WiFi, NVIDIA Go 6400 128mb, 15.4" WXGA TFT, WindowsXP Rus, вес 2,9 кг |
50995 |
| 3. |
Sony Vaio VGN-S315MR Intel Pentium M 1800 MHz, 1024Mb, 100Gb, DVDRW, F/M 56K, WiFi, NVIDIA Go 6400 128mb, 15.4" WXGA TFT, WindowsXP Rus, вес 2,9 кг |
56590 |
| 4. |
Sony Vaio VGN-S5HRP Intel Pentium M 1700 MHz, 512Mb, 60Gb, DVDRW, F/M 56K, WiFi, NVIDIA GF Go 6400 128mb, 13.3" WXGA TFT, WindowsXP PE Pro, вес 1,95 кг |
64950 |
| 5 |
Sony Vaio VGN-S5XRP Intel Pentium M 2000 MHz, 1024Mb, 100Gb, DVDRW, F/M 56K, WiFi, NVIDIA GF Go 6400 128mb, 13.3" WXGA TFT, WindowsXP Pro, вес 1,9 кг |
79950 |
| 6. |
Sony Vaio TX1 Intel Pentium M 1200 MHz, 1024Mb, 60Gb, DVDRW, F/M 56K, WiFi, Intel 855GM up 128mb, 11.1" WXGA TFT, WindowsXP Pro, вес 1,2 кг |
83950 |
Таблица 2.5
Портативные компьютеры Sony (торговая сеть «Компьютер-Центр КЕЙ», февраль, 2006)
| №/№ |
НАЗВАНИЕ И ХАРАКТЕРИСТИКИ МОДЕЛИ |
Цена, руб. |
| 1. |
Sony VGN-T2XRP
Pm753 1.2G |
79990 |
| 2. |
Sony VGN-FS215MR
Pm740 1.73G |
49990 |
| 3. |
Sony VGN-FS215SR
Pm750 1.86G |
54990 |
| 4. |
Sony VGN-S4XRP
Pm760 2.0G |
78990 |
| 5. |
Sony VGN-S4HRP
Pm740 1.73G |
61990 |
| 6. |
Sony VGN-S5HRP
Pm740 1.73G |
63990 |
| 7. |
Sony VGN-S5XRP
Pm760 2.0G |
80490 |
| 8. |
Sony VGN-FS315SR
Pm750 1.86G |
56990 |
| 9. |
Sony VGN-FS315MR
Pm740 1.73G |
50999 |
Из таблиц ясно видно, что ценовой конкуренции между торговыми сетями, в принципе, нет. Разница в цене примерно на аналогичные модели (выделены цветом) крайне мала.
Модельный ряд предлагаемых компьютеров в торговых сетях различен, но представлены изделия практически всех ведущих мировых производителей, что свидетельствует о достаточно высоком уровне менеджмента и маркетинга в компаниях.
2.5. Выводы по результатам исследования
Как показал анализ, тенденции петербургского рынка имеют свои особенности по сравнению с общероссийской ситуацией. Он заметно меньше московского рынка и более монополизирован. Мелкие фирмы практически не имеют на петербургском рынке никаких шансов.
Уровень сбытовой политики крупнейших торговых сетей можно признать удовлетворительным. Рассмотренные торговые сети «Компьютерный мир» и «Кей» придают этой политики большое значение в русле самых передовых технологий к организации продаж. Вместе с тем, в сбытовых политиках торговых сетей есть некоторые отличия: по-разному организованы дисконтные системы; в «Компьютерном мире» заметно отстает от основного конкурента уровень подготовки персонала, хотя эти различия не оказывают значительного влияния на расстановку сил на рынке.
Ценовая политика рассмотренных сетей в целом обнаруживают схожие черты. В этом смысле потребителю не предоставлено выбора. Это - явный признак монополизации рынка.
Анализ ситуации позволяет также предположить, что рынок ноутбуков Санкт-Петербурга очень перспективен и еще далек от насыщения, поэтому следует ожидать увеличение предложения и появления новых игроков (торговых сетей), возможно ведущих игроков г. Москвы. Между игроками петербургского рынка развернется еще более острая конкурентная борьба. Таким образом, можно смело ожидать дальнейшее снижение цен и улучшение качества обслуживания. Кроме того, лепту в этот процесс вносит удешевление ЖК-дисплеев. Не исключено, что в течение 2-3 лет нынешние лидеры рынка сдадут свои позиции москвичам, или, в случае вступления России в ВТО, западным торговым сетям.
Таким образом, гипотеза исследования нашла свое подтверждение – петербургский рынок портативных компьютеров в ближайшие 3-5 лет будет расти. Предложение на рынке и число торговых сетей будут увеличиваться. В связи с этим считаем, что сбытовая и ценовая политика компаний-продавцов будет претерпевать существенные изменения. Эта тенденция очень вероятна и в силу того обстоятельства, что круг потребителей ноутбуков расширяется.
Большую активность приобретают банки на рынке розничного кредитования. Следовательно, объем предложений продажи компьютеров в кредит будет также расти.
Однако в перспективе темпы роста рынка начнут снижаться, при этом уровень продаж останется сравнительно высоким. В пользу последнего обстоятельства говорит тот факт, что российский рынок все еще не насыщен.
ЗАКЛЮЧЕНИЕ
В данной работе автор стремился показать наиболее существенные черты, присущие научной концепции маркетинговых исследований и проиллюстрировать теоретические положения наглядным примером - анализом предложения портативных компьютеров на петербургском рынке.
Процедура маркетингового исследования может рассматриваться как ряд последовательных этапов - постановки задач, составления и осуществления программы (плана, проекта), обработки и анализа результатов.
Целью проведенного в работе маркетингового исследования являлась оценка особенностей предложения портативных компьютеров крупными торговыми сетями г. Санкт-Петербурга.
В задачи исследования входило: изучить тенденции развития рынка портативных компьютеров г. Санкт-Петербурга; проанализировать сбытовую политику крупнейших продавцов на рынке портативных компьютеров; дать оценку ценовой политики торговых сетей; представить выводы и прогнозы относительно предложения портативных компьютеров.
Гипотеза исследования состояла из предположений: рынок портативных компьютеров в ближайшие 3-5 лет будет расти; предложение на рынке и число торговых сетей будут увеличиваться; на фоне увеличения предложения цена портативных компьютеров продемонстрирует динамику снижения, улучшиться качество обслуживания. Гипотеза нашла свое подтверждение в ходе маркетингового исследования.
Автор также пришел к следующим выводам.
1. Тенденции петербургского рынка имеют свои особенности по сравнению с общероссийской ситуацией. Он меньше московского рынка и более монополизирован. Мелкие фирмы практически не имеют на петербургском рынке никаких шансов.
2. Уровень сбытовой политики крупнейших торговых сетей города – «Кей» и «Компьютерный мир» можно признать удовлетворительным.
3. Ценовая политика рассмотренных сетей обнаруживают схожие черты. В этом смысле потребителю не предоставлено выбора.
4. Модельный ряд предлагаемых компьютеров в торговых сетях различен, но представлены изделия практически всех ведущих мировых производителей, что свидетельствует о достаточно высоком уровне менеджмента и маркетинга в компаниях.
4. Рынок ноутбуков Санкт-Петербурга очень перспективен и еще далек от насыщения, поэтому следует ожидать увеличение предложения и появления новых игроков.
СПИСОК ИСПОЛЬЗОВАННЫХ ИСТОЧНИКОВ
1. Багиев Г.Л., Тарасевич В.М., Анн Х. Маркетинг. /Под общ. ред. Г.Л. Багиева. – М.: ОАО «Экономи-ка», 1999.
2. Божук С.Г. Маркетинговые исследования. Основные концепции и методы. – СПб.: Вектор, 2005. – 288 с.
3. Бор М.З. Основы экономических исследований. Логика, методология, организация, методика. - М.: Изд-во «ДИС», 1998.
4. Голубков Е.П. Маркетинговые исследования: теория, практика и методология. - М.: Финпресс, 1998.
5. Давидюк Г.П. Прикладная социология. – Минск, 1975.
6. Кошовец Е., Никитина Е. Затянувшийся апгрейд. 2003. //http://www.asmedia.ru/publication/id566.html.
7. Дейан А. Изучение рынка. – СПб.: «Нева», 2003.
8. Ламбен Ж.Ж. Менеджмент, ориентированный на рынок. – СПб.: Питер, 2004.
9. Лунев В. Ноутбук для работы. // http://www.business-magazine.ru/2003/34/30790/page2.html.
10. Малхотра Н.К. Маркетинговые исследования. Практическое руководство. – М.: Издательский дом «Вильямс», 2002.
11. Маркетинг. /Под ред. А.М.Немчина, Д.В. Минаева. – СПб.: Издательский дом «Бизнес-пресса», 2001.
12. Ноутбуки: Портативный переворот. 2005. Эксперт Северо-Запад // http://www.spbit.ru/analytics/a3973/.
13. О'Шонесси Дж. Конкурентный маркетинг: стратегический подход. – СПб.: Питер, 2001.
14. Производство ноутбуков в Юго-Восточной Азии. 2005. // http://www.nbprice.ru/info/details/17542.htm.
15. Романченко В. Российский рынок ноутбуков 2005: новые лидеры, новые тенденции. //http://www.3dnews.ru/mobile/market-2005/.
16. Русские марки ноутбуков. 2005. //http://www.nbprice.ru/info/details/16582.htm.
17. Черчилль Г.А., Якобуччи Д. Маркетинговые исследования. – СПб.: Изд. Дом «Нева», 2004.
18. Корпоративный сайт торговой сети «КЕЙ» - http://www.key.ru/
19. Корпоративный сайт торговой сети «Компьютерный мир» - http://www.compumir.ru/
«10» февраля 2006 г.
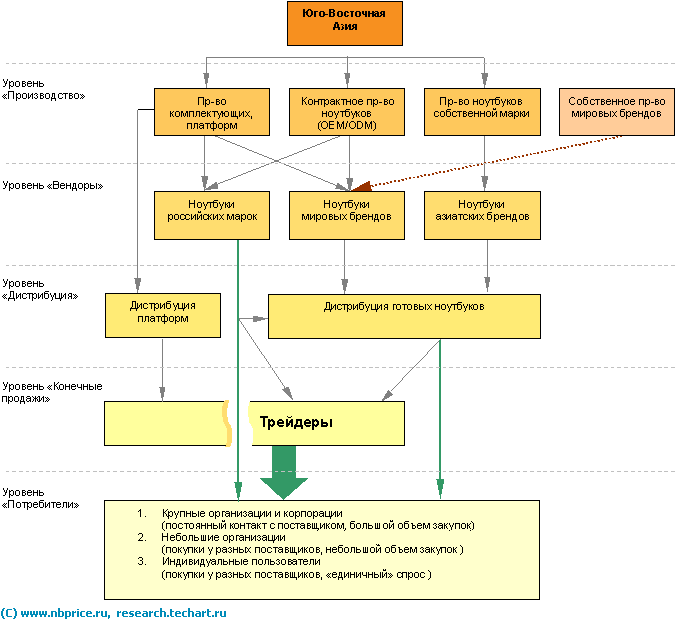
ПРИЛОЖЕНИЕ 1
Структура российского рынка ноутбуков

[1] Божук С.Г. Маркетинговые исследования. Основные концепции и методы. – СПб.: Вектор, 2005. – 288 с.; С.20-21.
[2] Голубков Е.П. Маркетинговые исследования: теория, практика и методология. – М.: Финпресс, 1998.
[3] Малхотра Н.К. Маркетинговые исследования. Практическое руководство. – М.: Издательский дом «Вилямс», 2002.
[4] Дейан А. Изучение рынка. – СПб.: «Нева», 2003.
[5] Ламбен Ж.Ж. Менеджмент, ориентированный на рынок. – СПб.: Питер, 2004.
[6] Черчилль Г.А., Якобуччи Д. Маркетинговые исследования. – СПб.: Изд. Дом «Нева», 2004.
[7] Божук С.Г. Маркетинговые исследования. Основные концепции и методы. – СПб.: Вектор, 2005.
[8] Багиев Г.Л., Тарасевич В.М., Анн Х. Маркетинг. /Под общ. ред. Г.Л. Багиева. – М.: ОАО «Экономика», 1999, С.87-90.
[9] См.: Маркетинг /Под ред. А.М.Немчина, Д.В. Минаева. – СПб.: Издательский дом «Бизнес-пресса», 2001.
[10] Багиев Г.Л., Тарасевич В.М., Анн Х. Маркетинг. С. 98.
[11] Дейан А. Изучение рынка. – СПб.: Нева, 2003.
[12] Давидюк Г.П. Прикладная социология. – Минск, 1975, С. 114.
[13] О'Шонесси Дж. Конкурентный маркетинг: стратегический подход. – СПб.: Питер, 2001. С.229-313.
[14] Божук С.Г. Маркетинговые исследования. Основные концепции и методы. С.83.
[15] Там же. С. 85.
[16] Бор М.З. Основы экономических исследований. Логика, методология, организация, методика. - М.: Изд-во «ДИС», 1998, С. 79-102.
[17] Голубков Е.П. Маркетинговые исследования: теория, практика и методология. С. 116-117.
[18] Русские марки ноутбуков. 2005.//http://www.nbprice.ru/info/details/16582.htm.
[19] Производство ноутбуков в Юго-Восточной Азии. 2005. // http://www.nbprice.ru/info/details/17542.htm.
[20] Романченко В. Российский рынок ноутбуков 2005: новые лидеры, новые тенденции. //http://www.3dnews.ru/mobile/market-2005/
[21] Лунев В. Ноутбук для работы. // http://www.business-magazine.ru/2003/34/30790/page2.html
[22] Кошовец Е., Никитина Е. Затянувшийся апгрейд. 2003. //http://www.asmedia.ru/publication/id566.html.
[23] Ноутбуки: Портативный переворот. 2005. Эксперт Северо-Запад // http://www.spbit.ru/analytics/a3973/.
[24] Там же.
[25] Ноутбуки: Портативный переворот. 2005. Эксперт Северо-Запад // http://www.spbit.ru/analytics/a3973/.
[26] Русские марки ноутбуков. 2005.//http://www.nbprice.ru/info/details/16582.htm.





