Курсовая работа: База данных для организации по продаже канцелярских товаров
|
Название: База данных для организации по продаже канцелярских товаров Раздел: Рефераты по информатике Тип: курсовая работа |
Оглавление 1.1 Понятие ИС и ее жизненного цикла, этапы проектирования ИС 1.2 Подход к проектированию информационной системы, реализованный в проекте 2. Проектная часть курсовой работы 2.1 Описание предметной области задачи 2.3 Построение модели потоков данных (IDF0, DFD) в BPwin 2.4 Построение модели данных в ERwin Список использованной литературы ВведениеИнформационные системы (ИС) управления предприятиями присутствуют на Российском рынке относительно недавно, эксперименты с внедрением данных систем на отечественных предприятиях стали проводиться в основном с начала 90-х годов. Количество внедрений изменяется десятками, качество внедрения зачастую является предметом споров, слухов, домыслов и разочарований. В то же время, интерес к ИС не угасает, и руководители предприятий "отваживаются" на рискованные шаги. Реорганизация деятельности предприятия, особенно если такая реорганизация связана с внедрением корпоративных информационных систем, связана с серьезным риском. Можно привести множество примеров, когда проекты по внедрению готовых или разработанных под заказ информационных систем оканчивались неудачей. Между тем существующие и опробованные в течение многих лет методики и инструментальные средства позволяют минимизировать риски и решать ключевые вопросы, возникающие на различных этапах реорганизации бизнес-процессов предприятия, в том числе реорганизации, сопровождающейся внедрением информационных систем. [1] В связи с большим документооборотом, есть насущная необходимость в автоматизации процесса их формирования. Используя имеющиеся СУБД можно решить эту проблему. В данной работе поставлена цель: рассмотрение возможностей формирования отчетов; задача: автоматизация формирования отчетов по отгрузке товаров в разрезе клиентов. Для решения задачи выбраны две методологии: IDEF0 и DFD. Решение основной части проходит с помощью методологии DFD. Инструментальным средством выбрана СУБД. 1. Теоретическая часть1.1 Понятие ИС и ее жизненного цикла, этапы проектирования ИСИнформационная система (ИС) в целом - автоматизированная система, предназначенная для организации, хранения, пополнения, поддержки и представления пользователям информации в соответствии с их запросами. [2] Под жизненным циклом системы обычно понимается непрерывный процесс, который начинается с момента принятия решения о необходимости создания системы и заканчивается в момент ее полного изъятия из эксплуатации. Современные сети разрабатываются на основе стандартов, что позволяет обеспечить, во-первых, их высокую эффективность и, во-вторых, возможность их взаимодействия между собой. Вообще говоря, все стандарты на информационные системы (как и на любые системы, вообще) можно разбить на следующие два основных класса: Функциональные стандарты, определяющие порядок функционирования системы в интересах достижения цели, поставленной перед нею ее создателями. Стандарты жизненного цикла, определяющие то, как создается, развертывается, применяется и ликвидируется система. Модели, определяемые стандартами этих двух классов, конечно же взаимосвязаны, однако решают совершенно разные задачи и характеризуются принципиально различными подходами к их построению. Например: наиболее полной функциональной моделью системы является сама система, однако "биография" самой системы ни в коем случае не может рассматриваться в качестве модели ее жизненного цикла. Куда ближе к модели жизненного цикла информационной системы является описание жизни живого существа, начиная с момента зачатия. Таким образом, жизненный цикл информационной системы охватывает все стадии и этапы ее проектирования: предпроектный анализ (включая формирование функциональной и информационной моделей объекта, для которого предназначена информационная система); проектирование системы (включая разработку технического задания, эскизного и технического проектов); разработку системы (в том числе программирование и тестирование прикладных программ на основании проектных спецификаций подсистем, выделенных на стадии проектирования); интеграцию и сборку системы, проведение ее испытаний; эксплуатацию системы и ее сопровождение; развитие системы. [3] 1.2 Подход к проектированию информационной системы, реализованный в проектеМожно выделить два основных подхода к проектированию современных информационных систем - структурный и процессный. Первый основан на использовании организационной структуры предприятия, когда проектирование информационной системы идет по подразделениям. Технологии деятельности всего предприятия в этом случае описываются через технологии работы его подразделений. Главным недостатком структурного подхода является привязка к организационной структуре, которая довольно часто меняется, поэтому в проект информационной системы постоянно приходится вносить изменения. Несколько по-иному обстоит дело при процессном подходе. Этот подход ориентирован не на организационную структуру, а на бизнес-процессы. При процессном подходе предприятие рассматривается как совокупность взаимосвязанных и взаимозависимых бизнес-процессов. В отличие от организационной структуры они меняются достаточно редко. Основных бизнес-процессов на предприятии немного, обычно не более десяти. А вот число обеспечивающих бизнес-процессов может достигать нескольких десятков. Процессный подход подводит к необходимости перехода на так называемое тонкое производство, или тонкую ресурсосберегающую структуру (Lean production). Основными чертами такой реорганизации являются: широкое делегирование полномочий и ответственности исполнителям; сокращение количества уровней принятия решений; сочетание принципа целевого управления с групповой организацией труда; повышенное внимание к вопросам обеспечения качества продукции или услуг. Процессный подход к анализу и моделированию бизнес-процессов и последующей разработке требований к информационным системам позволяет оперативно изменять и дорабатывать технологии, безболезненно (без остановки производства) модернизировать информационную систему предприятия. [4] В проекте реализован процессный подход, ввиду удобства его использования. 1.3 Характеристика CASE-средства для моделирования бизнес-процессов предметной области и выбранного метода (IDEF0 или DFD- общие сведения, состав диаграмм)В качестве средств структурного анализа и проектирования, наиболее распространенны следующие нотации: SADT (Structured Analysis and Design Technique). Для новых систем SADT (IDEF0) применяется для определения требований (функций) для разработки системы, реализующей выделенные функции. Для уже существующих - IDEF0 может быть использована для анализа функций, выполняемых системой. Модель в нотации IDEF0 представляет собой совокупность иерархически упорядоченных и взаимосвязанных диаграмм (рис.1). Вершина этой древовидной структуры, представляющая собой самое общее описание системы. После описания системы в целом проводится разбиение ее на крупные фрагменты (функциональная декомпозиция).
Рис.1 Модель в нотации IDEF0 DFD (Data Flow Diagrams) диаграммы потоков данных. Диаграммы DFD обычно строятся для наглядного изображения текущей работы системы документооборота организации. Как правило, диаграммы DFD используют в качестве дополнения модели бизнес-процессов, выполненной в IDEF0. IDEF3. Методология моделирования IDEF3 позволяет описать процессы, фокусируя внимание на течении этих процессов, позволяет рассмотреть конкретный процесс с учетом последовательности выполняемых операций. ER (Entity-Relationship Diagrams) диаграммы "сущность-связь". Методология описания данных (IDEF1X). Таким образом мы можем сделать следующие выводы по практическому использованию: применение универсальных графических языков моделирования IDEF0, IDEF3 и DFD обеспечивает логическую целостность и полноту описания, необходимую для достижения точных и непротиворечивых результатов на этапе анализа. По диаграммам делаем следующий вывод: наиболее существенное различие между разновидностями структурного анализа заключается в их функциональности. Модели SADT (IDEF0) наиболее удобны при построении функциональных моделей. Они наглядно отражают функциональную структуру объекта: производимые действия, связи между этими действиями. Таким образом, четко прослеживается логика и взаимодействие процессов организации. Главным достоинством нотации является возможность получить полную информацию о каждой работе, благодаря ее жестко регламентированной структуре. С ее помощью можно выявить все недостатки, касающиеся как самого процесса, так и то, с помощью чего он реализуется: дублирование функций, отсутствие механизмов, регламентирующих данный процесс, отсутствие контрольных переходов и т.д. DFD позволяет проанализировать информационное пространство системы и используется для описания документооборота и обработки информации. Поэтому, диаграммы DFD применяют в качестве дополнения модели бизнес-процессов, выполненной в IDEF0. IDEF3 хорошо приспособлен для сбора данных, требующихся для проведения анализа системы с точки зрения рассогласования/согласования процессов во времени. Нельзя говорить о достоинствах и недостатках отдельных нотаций. Возможны ситуации, при которых анализ IDEF0 не обнаружил недостатков в деятельности организации с точки зрения технологического или производственного процесса, однако это не является гарантией отсутствия ошибок. Поэтому в следующем этапе анализа необходимо перейти к исследованию информационных потоков с помощью DFD и затем объединить эти пространства с помощью последней нотации - IDEF3. Что касается IDEF1X, наряду со многими достоинствами, существенным недостатком является невозможность адекватно и полно описать предметную область. Поэтому, код клиентского приложения, генерируемый в дальнейшем на основе информации о структуре БД, не позволяет построить эффективное приложение со сложной бизнес - логикой. Это вызвано тем, что данные для хранения в БД необходимо представить в таблицах, к структуре которой предъявляются требования нормализации. 1.4 Характеристика CASE-средства для создания модели данных предметной области. ERD модель (общие сведения, состав диаграммы "сущность-связь")Цель моделирования данных - обеспечить разработчика ЭИС концептуальной схемой базы данных в форме одной модели или нескольких локальных моделей, которые может быть относительно легко отображены в любую систему баз данных. Наиболее распространенным средством моделирования данных являются диаграммы "сущность-связь" (ERD), нотация которых была впервые введена Питером Ченом в 1976 г. и получила дальнейшее развитие в работах Ричарда Баркера. Различные CASE-средства используют несколько отличающиеся друг от друга нотации ERD. Одна из наиболее распространенных нотаций предложена Баркером (Oracle Designer). В CASE-средстве SilverRun используется один из вариантов нотации Чена. CASE-средства ERwin, ER / Studio, Design / IDEF используют методологию IDEF 1Х. [5] Диаграммы "сущность-связь" (ERD) предназначены для разработки моделей данных и обеспечивают стандартный способ определения данных и отношений между ними. Фактически с помощью ERD осуществляется детализация хранилищ данных проектируемой системы, а также документируются сущности системы и способы их взаимодействия, включая идентификацию объектов, важных для предметной области (сущностей), свойств этих объектов (атрибутов) и их отношений с другими объектами (связей). Эти диаграммные техники используются, прежде всего, для проектирования реляционных баз данных (хотя также могут с успехом применяться и для моделирования иерархических и сетевых баз данных). Диаграммы "сущность-связь" включают: сущности; атрибуты; связи. Сущность (Entity) - любой объект, событие или концепция, имеющие существенное значение для предметной области, и информация о которых должна сохраняться. Каждая сущность является множеством подобных объектов, называемых экземплярами. Каждый экземпляр индивидуален и должен отличаться от остальных. Атрибут (Attribute) - любая характеристика сущности, значимая для рассматриваемой предметной области. Атрибут предназначен для квалификации, идентификации, классификации, количественной характеристики или выражения состояния сущности. Каждая сущность может обладать любым количеством связей с другими сущностями. Связь (Relationship) - поименованное логическое соотношение между двумя сущностями, значимое для рассматриваемой предметной области. Сущность является независимой, если каждый экземпляр ее может быть однозначно идентифицирован без определения его отношений с другими сущностями. Независимая сущность изображается прямоугольником с четко выраженными углами. Сущность является зависимой, если однозначная идентификация экземпляра сущности зависит от его отношения к другой сущности. Зависимая сущность изображается прямоугольником со скругленными углами. Первичный ключ (Primary Key) - это атрибут или группа атрибутов, однозначно идентифицирующих экземпляр сущности. На диаграмме первичные ключи размещаются выше горизонтальной линии. Ключ может быть сложным, т.е. состоять из нескольких атрибутов. Альтернативный ключ (Alternate Key) - потенциальный ключ, не ставший первичным. На диаграмме альтернативный ключ обозначается AK n. m, где n - порядковый номер ключа, m - порядковый номер атрибута в ключе. Внешние ключи (Foreign Key) создаются автоматически, когда сущности соединяются связью (миграция ключа). Связи между таблицами реляционной БД представляются одинаковыми ключами в таблицах (внешними ключами). Связи (логические отношения между сущностями) именуются глаголами или глагольными фразами. Имена связей выражают некоторые ограничения или бизнес-правила и облегчают чтение диаграмм. На логическом уровне можно установить: идентифицирующую связь один-ко-многим; неидентифицирующую связь один-ко-многим; связь многие-ко-многим. Разработка ERD включает следующие основные этапы: Идентификация сущностей, их атрибутов, а также первичных и альтернативных ключей. Идентификация отношений между сущностями и указание типов отношений. Разрешение неспецифических отношений (отношений многие-ко-многим). 1.5 Роль и место базы данных в информационной системе, обоснование выбора используемой в проекте СУБДОсновной функцией любой СУБД является поддержка независимости, целостности и непротиворечивости данных в условиях коллективного использования. Независимость данных понимается как способность СУБД создавать различные представления об одних и тех же хранимых данных, остающихся инвариантными к изменениям среды функционирования БД [25]. Требуемая степень независимости данных достигается в результате введения внешнего, концептуального и внутреннего уровней определения и манипулирования данными. С внешней точки зрения база данных - это совокупность различных информационных моделей ПО, предназначенных для информационных потребностей пользователей; с концептуальной - база данных есть общая модель ПО, обеспечивающая поддержку различных прикладных систем; с внутренней - база данных рассматривается как физическое представление данных в конкретной среде, используемой для хранения информации. Являясь информационной моделью ПО, база данных обеспечивает коллективное использование информации и необходимые условия для естественной эволюции существующих приложений ИС без их разрушения. Благодаря концепции БД обеспечивается независимость описания предметной области и задач приложений от структур данных и методов их обработки, программ - от логической структуры базы данных, логической структуры данных - от методов их физической организации. В информационных системах, использующих БД, можно: сделать программы ввода, модификации и поиска данных независимыми от программ содержательной обработки приложений; минимизировать объем хранимых данных путем сокращения их дублирования; избежать противоречий в хранимых данных; обеспечить сохранность и целостность информации: многократно использовать одни и те же данные различными прикладными программами; обеспечить гибкость и адаптивность структуры данных к изменяющимся информационным потребностям пользователей; поддерживать адекватность базы данных моделируемой ПО; обеспечить защиту данных от несанкционированного доступа. Концепция БД позволяет создавать интегрированные информационные системы, поддерживающие сложные и разнообразные структуры объектов предметной области, содержащие большое число типов данных, значительные объемы фактографической или текстовой информации, а также сделать реальной задачу обеспечения высокой достоверности обработки и хранения больших объемов данных. [6] 2. Проектная часть курсовой работы2.1 Описание предметной области задачиФункционирование организации по продаже канцелярских товаров: ООО "КТ" осуществляет продажу канцелярских товаров. Хранится следующая информация о предприятиях-клиентах: название, юридический адрес, телефон, руководитель, главный бухгалтер. Клиентами являются магазины, частные предприятия, кафе, туристические фирмы. Менеджер оформляет заказ, в котором указано наименование заказчика, дата заказа, наименование товара, количество товара, а так же отметки о выполнении\не выполнении заказа, и о выполнении\не выполнении оплаты заказчиком. Заключается двусторонний договор. После выполнения заказа составляется отчет в разрезе клиента, в котором указывается наименование клиента, дата заказа, наименование, количество и цена товара, и выводится общий итог по стоимости. 2.2 Постановка задачи2.2.1 Цель проектирования ИС: Потребность в создании ИС обусловлена необходимостью автоматизации деятельности фирмы. 2.2.2 Основные функции, требующие автоматизации: учет клиентов и заказов; учет договоров. 2.2.3 Используемые документы и их описание: Товар - внутренний документ, содержащий информацию о наличии товара, о его цене. Функция: учет товара. Клиент - внутренний документ, содержащий информацию о клиенте. Функция: учет клиентов. Заказ - внутренний документ, содержит информацию о всех заказах, сделанных клиентами. Функция: учет заказов. Договор - исходящий документ. Функция: юридическое обоснование. Отчет - внутренний документ, составляется на основе запроса по клиентам и товару. 2.3 Построение модели потоков данных ( IDF0, DFD) в BPwinАнализ предметной области организации отгрузки товара и получения отчетов по данному процессу проведем с помощью CASE-средства BPwin с использованием двух методов IDF0 и DFD. Выбор данных методов обусловлен следующими факторами: IDF0 - необходимостью определения соответствующих областей в исследуемой системе, на которых необходимо сфокусировать внимание в первую очередь (моделирование деятельности фирмы с целью построения некоторой информационной системы); DFD- данные диаграммы используются для описания документооборота и обработки информации. Они являются дополнением к модели IDEF0 для более наглядного отображения текущих операций с документами в системах обработки информации. На контекстной диаграмме А-0 отображена система управления процессом. Report for Diagram: A-0, Организация процесса отгрузки товара Activity Name: Организация процесса отгрузки товара Link Name: Канцелярские принадлежности Link Name: Материалы Link Name: Услуги организации Link Name: Стандарты Link Name: Мнение эксперта Link Name: Персонал Link Name: Оборудование Link Name: Сведения о клиенте Организация работы фирмы - совокупность технологических процессов. Основным результатом этого технологического процесса является оказание различных услуг. Процесс работы подразделяется на 2 непрерывных потока, Один ориентирован на товар, второй - на клиента. (А0) Report for Diagram: A0, Организация процесса отгрузки товара Activity Name: Комплектование набора товаров Activity Name: Обслуживание клиентов Link Name: Канцелярские принадлежности Link Name: Материалы Link Name: Услуги организации Link Name: Стандарты Link Name: Мнение эксперта Link Name: Персонал Link Name: Оборудование Link Name: Отгружаемый товар Link Name: Сведения о клиенте Следующие две диаграммы - это частные случаи декомпозиции подсистем рассматриваемого процесса. В них выделяются основные процессы. Ниже приведены отчеты по каждой из диаграмм. (А2, А23) ReportforDiagram: A2, Обслуживание клиентов Подсистемы: Activity Name: Оформление "карточки" клиента Activity Name: Оформление пакета документов Activity Name: Предоставление услуги Потоки данных: Link Name: Услуги организации Link Name: Стандарты Link Name: Мнение эксперта Link Name: Персонал Link Name: Оборудование Link Name: Отгружаемый товар Link Name: Пакет документов клиента Link Name: Готовый пакет документов Link Name: Карточка клиента Link Name: Документация Link Name: Сведения о клиенте Link Name: Карточка документов клиента Хранилища: Data Store Name: База клиентов Data Store Name: Хранилище оформленных документов Report for Diagram: A23, Предоставление услуги Подсистемы: Activity Name: Прием заявки Activity Name: Поиск заказанного товара Activity Name: Заполнение первичной документации Activity Name: Отгрузка товара Потоки данных: Link Name: Услуги организации Link Name: Стандарты Link Name: Мнение эксперта Link Name: Персонал Link Name: Оборудование Link Name: Готовый пакет документов Link Name: Сведения о клиенте Link Name: Отложенные заявки Link Name: Заявка на товар Link Name: Первичная документация Link Name: Отчет об отгрузке Link Name: Заявка на склад Link Name: Документы на отгрузку Link Name: Отчет о наличии Link Name: Выполненная заявка Link Name: Отказ Хранилища: Data Store Name: БД выполненных заявок Data Store Name: БД отложенных заказов DataStoreName: БД отчетов Внешние сущности: ExternalName: Клиент 2.4 Построение модели данных в ERwinErwin имеет два уровня представления данных: логический и физический. 2.4.1 Логический уровень - это абстрактный взгляд на данные, на нем данные представляются так, как выглядят в реальном мире, например "Постоянный клиент", "Отдел" или "Фамилия сотрудника". Объекты модели логического уровня называются сущностями и атрибутами.
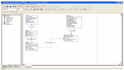
Рис.1 Диаграмма ERD-уровень сущности
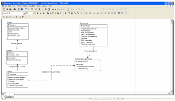
Рис.2 Диаграмма ERD-уровень атрибутов 2.4.2 Физическая модель данных , напротив, зависит от конкретной СУБД, фактически являясь отображением системного каталога. В физической модели содержится вся информация обо всех объектах БД. Исходя из этого можно утверждать, что одна и та же логическая модель может быть представлена несколькими физическими. Представленные в физической модели атрибуты несут конкретную информацию о конкретных физических объектах. Разделение модели данных на логическую и физическую решают важную задачу наиболее оптимального представления данных, удобного для понимания как специалистам, так и простым пользователям.
Рис.3 Диаграмма ERD-физическая модель Вторая задача - масштабирование. Существует реальная возможность создания физической модели под любую поддерживаемую ERwin СУБД на основе одной логической модели. 2.5 Создание базы данныхСоздадим базу данных "Отгрузка товаров в разрезе клиентов" в СУБД MSAccess. Основным назначением базы данных "Отгрузка товаров в разрезе клиентов" будет автоматизация функции по учету клиентов и заказов.
Рис.1 Схема данных БД "Отгрузка товаров в разрезе клиентов" 2.5.1 Таблицы для хранения данных В соответствии со схемой данных БД "Отгрузка товаров в разрезе клиентов" имеет следующие таблицы:
Рис.2 Таблицы БД "Отгрузка товаров в разрезе клиентов" Созданные таблицы в конструкторе имеют следующий вид. В верхней части окна Конструктора каждому полю соответствует название, тип данных, описание, а в нижней части окна задаются свойства поля, такие как длина, маска ввода, условие на значение, значение по умолчанию, подпись, индекс и др.
Рис.3 Пример структуры таблицы "Договоры" в конструкторе 2.5.2 Формы для ввода информации Создадим формы для ввода информации. Например, для заполнения формы - Заказы, необходимо заполнение форм-справочников: формы - Товар и формы - Клиенты; а для формы Договоры, необходима форма-справочник: Справочник договоров.
Рис.4 Пример форм-справочников: товар и клиенты
Рис.5 Форма для оформления заявки на товар
Рис.6 Форма для оформления договора Создадим так же главную кнопочную форму приложения с помощью диспетчера кнопочных форм и зададим параметры запуска, чтобы БД "Отгрузка товаров в разрезе клиентов" запускалась с главной кнопочной формы.
Рис.7 Главная кнопочная форма БД "Отгрузка товаров в разрезе клиентов" 2.5.3 Запросы для создания отчетов
Рис.8 Вкладка "Запросы" в окне БД "Отгрузка товаров в разрезе клиентов" Для формирования отчета в разрезе клиента создадим запрос "Клиент запрос". Данный запрос предназначен для выбора клиентов, заказов и стоимости заказов за определенный промежуток времени (месяц).
Рис.9 Запрос "Клиент запрос" в Конструкторе 2.5.4 Отчет Для формирования отчета в разрезе клиентов, создадим "Отчет_Клиенты" на основании запроса "Клиент Запрос".
Рис.10 "Отчет_Клиенты", сформированный по запросу "Клиенты Запрос" Созданная база данных позволяет вести учет клиентов, товара и заказов, а так же внутренней документации. ЗаключениеВ начале работы была поставлена цель: рассмотрение возможностей формирования отчетов. В ходе работы была создана база данных, с помощью которой осуществляется возможность формирования отчета по отгрузке товара в разрезе клиентов. В заключении работы, отметим, что создание ИС, обеспечивающей возможность управления предприятием на основе оперативных, аналитических и достоверных данных не дань моде, а объективная необходимость. Существует возможность автоматизации, создании, работы других документов, что может послужить основой для совершенствования проекта для данного элемента Электронной ИС. Список использованной литературы1. Автоматизированные информационные технологии в экономике: Учебник / Под ред. проф. Г.А. Титоренко, - М.: Компьютер, ЮНИТИ, 2004. 2. Вендров А.М. CASE- технологии. Современные методы и средства проектирования информационных систем. - М.: Финансы и статистика, 2005. 3. Вендров А.М. Практикум по проектированию программного обеспечения экономических информационных систем: Учеб. пособие. - 2-е изд., перераб. и доп. - М.: Финансы и статистика, 2006. 4. Маклаков С.В. Моделирование бизнес-процессов с BPwin 4.0. - М.: ДИАЛОГМИФИ, 2004. 5. Список сетевых ресурсов 6. http://do. bti. secna.ru/lib/book_it/inf_sistem.html 7. http://www.abn.ru/inf/setevoi/cycle. shtml 8. http://www.cfin.ru/press/loginfo/2001-02/06. shtml 9. Приложения
Рис. А-0 Контекстная диаграмма отгрузки товара
Рис. А0 Диаграмма декомпозиции отгрузки товара
Рис.2А Диаграмма декомпозиции по работе с клиентами
Рис. А23 Диаграмма декомпозиции системы предоставления услуг
Рис. Диаграмма дерева узлов [1] Маклаков С.В. Моделирование бизнес-процессов с BPwin 4.0 М.: «ДИАЛОГМИФИ», 2002 [2] http://do.bti.secna.ru/lib/book_it/inf_sistem.html [3] http://www.abn.ru/inf/setevoi/cycle.shtml [4] http://www.cfin.ru/press/loginfo/2001-02/06.shtml [5] http://www.cfin.ru/press/loginfo/2001-02/06.shtml [6] http://www.cfin.ru/press/loginfo/2001-02/06.shtml |


















