Проект автоматизированного модуля поиска рекламных площадок, удовлетворяющих требованиям клиента, для сайта заказов рекламных площадок рекламного агентства «Масс медиа»
Содержание
РЕФЕРАТ
ВВЕДЕНИЕ
1. Архитектура предприятия
1.1. Миссия, стратегия развития, краткосрочные и долгосрочные цели ведения хозяйственной деятельности
1.2. Текущая системная архитектура
2. Требования к системной архитектуре (техническое задание) и концепция проекта
2.1. Детальная характеристика объекта автоматизации и его связей с другими объектами информационной системы
2.2. Формулировка проблемы, назначение и цели создания автоматизированного модуля
2.3. Требования к автоматизированному модулю
3.Проектные решения и решения по управлению проектом
3.1. Функциональная архитектура автоматизированного модуля
3.2. Архитектура данных автоматизированного модуля
3. Расчет экономической эффективности проектных решений
ЗАКЛЮЧЕНИЕ
СПИСОК ИСПОЛЬЗОВАННЫХ ИСТОЧНИКОВ
Приложение А
Приложение Б
Приложение В
Приложение Г
Приложение Д
Приложение Е
Приложение Ж
Приложение З
Приложение И
Приложение К
Приложение Л
Приложение М
Приложение Н
РЕФЕРАТ
Выпускная квалификационная работы выполнена на 74 листах формата А4, включающих 12 таблиц, 17 рисунков, 13 приложений
ФОРМЫ ПОЛЬЗОВАТЕЛЬСКОГО ИНТЕРФЕЙСА, ФУНКЦИИ, ОБЪЕКТЫ, ЭСКИЗНЫЙ ПРОЕКТ, АВТОМАТИЗАЦИЯ, ТЕХНИЧЕСКОЕ ЗАДАНИЕ, ТЕХНОРАБОЧИЙ ПРОЕКТ.
Цель работы проект автоматизированного модуля поиска рекламных площадок, удовлетворяющих требованиям клиента, для сайта заказов рекламных площадок рекламного агентства «Масс медиа».
В процессе проектирования разрабатываются техническое задание, технорабочий проект и проводятся расчеты трудоемкости проектных решений.
В результате проектирования были выявлены особенности работы рекламного агентства «Масс медиа», сформулированы требования к автоматизированному модулю, удовлетворяющие современным информационным потребностям пользователей.
Выпускная квалификационная работы состоит из 4 глав. Первая глава представляет собой описание организации. Вторая глава представляет собой техническое задание, в котором описаны требования, предъявляемые к подсистеме. В третьей главе представлен технорабочий проект, описывающий основные принципы функционирования подсистемы. В четвертой расчет трудоемкости проектных решений.
ВВЕДЕНИЕ
В настоящее время реклама является основным инструментом продвижения товаров и услуг. Множество физических и юридических лиц нуждаются в размещении качественной рекламы на различных носителях, будь то телевизионные либо радио трансляции или площадки наружной рекламы.
Создание сайта в Интернет открывает новые возможности по расширению, информационной поддержке и рекламе бизнеса.Но для этого требуется систематизация информации на сайте для привлечения большего числа пользователей, а также автоматизация работы самого сайта для достижения максимальной выгоды.
В данной выпускной квалификационной работе проводится проектирование автоматизированного модуля поиска рекламный площадок по критериям клиента на примере сайта заказа наружной рекламы агентства «Масс Медиа». Данный автоматизированный модуль позволит сократить время консультирования клиентов по выбору рекламных площадок, предоставляемых агентством «Масс Медиа».
Целью данной выпускной квалификационной работы является проект автоматизированного модуля поиска рекламных площадок рекламного агентства «Масс Медиа».
Задачами выпускной квалификационной работы являются:
- Описание, анализ деятельности, структуры и функцийрекламного агентства «Масс Медиа».
- Описание и анализ текущей структуры сайта заказа наружной рекламы агентства «Масс Медиа».
- Постановка требований к проектируемому модулю.
- Описание функциональной архитектуры и архитектуры данных проектируемого модуля.
- Проектирование интерфейса пользователя.
- Выполнение рабочего проекта.
Актуальность темы данной выпускной квалификационной работы связана с отсутствием готовых модулей для сайта, имеющих широкие возможности по поиску интересующих клиента рекламных площадок.
В первой главе приводятся результаты исследования рекламного агентства «Масс Медиа», организационной и информационной структуры предприятия.
Во второй главе описываются проблемы рекламного агентства «Масс Медиа», в частности сайта агентства по заказу наружной рекламы, которые можно решить информационными средствами, так же описываются требования к проектируемому автоматизированному модулю.
В третьей главе автор описывает функциональную архитектуру и архитектуру данных проектируемого автоматизированного модуля.
В четвертой главе автор рассчитывает экономическую эффективность проектных решений и срок окупаемости проектируемого автоматизированного модуля.
При выполнении выпускной квалификационной работы автором использовались учебные пособия и методические материалы. Также автор использовал ресурсы сети Интернет.
Модели, создание которых планируется на этапе технического проектирования будут выполняться с использованием методологии IDEF0.
- Архитектура предприятия
- Миссия, стратегия развития, краткосрочные и долгосрочные цели ведения хозяйственной деятельности
Рекламное агентство «Массмедиа» основано в городе Хабаровск в 2006 году. На данный момент компанию занимает лидирующую позицию в городе Хабаровск по оказанию услуг рекламы на телевидении и радио, наружной рекламы и Интернет-продвижения.
23 мая 2006 года Межрайонной инспекцией федеральной налоговой службы по Хабаровскому краю рекламному агентству выдана лицензия на оказание услуг рекламы.
Генеральным директором рекламного агентства «Масс медиа» с момента ее создания и по настоящее время является Нефёдов Валерий Александрович.
Все сотрудники рекламного агентства «Масс медиа» являются профессионалами своего дела так, как каждый имеет высшее образование в своем направлении и огромный опыт, полученный в процессе большого стажа работы. Сотрудники ежегодно совершенствуют свои навыки, проходят курсы повышения квалификации, участвуют в семинарах и тренингах. Для мотивации сотрудников используется система премирования за проделанную работу. Возраст сотрудников находится в пределах 25-40 лет.
Миссия рекламного агентства «Масс медиа» заключается в удовлетворении потребности граждан и юридических лиц в услугах по размещению рекламы на телевидении и радио, наружной рекламы и Интернет-продвижения.
Основной целью рекламного агентства «Масс медиа» является постоянное повышение качества предоставлении услуг рекламы и увеличение объемов предоставления этих услуг и, как следствие, получение прибыли и увеличение своей доли на рынке. Эту цель можно назвать стратегической целью компании.
На основании стратегической цели компании можно сформулировать задачу для её достижения. Стратегической задачей рекламного агентства «Масс медиа» является:
Усиление позиций на основных целевых рынках за счет удовлетворения потребности клиентов в услугах компании.
- Бизнес-архитектура предприятия
Реестр продуктов и услуг.
Предметом деятельности рекламного агентства «Масс медиа» является предоставление рекламных услуг физическим и юридическим лицам. Исходя из этого можно выделить следующие основные виды деятельности компании.
Оказание услуг консультирования рекламодателей по максимально эффективному продвижению продукта.
- Оказание услуг консультирования и планирования. Подразумевает изучение различных товаров, а также ситуации на рынке относительно конкурентоспособности, исследование рыночной системы в целом, методов сбыта товаров, уже имеющихся рекламных средств, с последующим выявлением максимально эффективного пути продвижения товара или услуги.А так же составление плана, по которому будет работать рекламная компания.
- Оказание услуг непосредственной подготовки рекламы включает создание продукции рекламного характера, а также комплексных рекламных компаний. Также персонал подобных агентств сотрудничает с различными внешними специалистами, студиями, типографскими издательствами.
- Оказание услуг размещения рекламы ведется специалистами в ускоренных темпах и подразумевает приобретение услуг рекламоносителей, передачу оригинала сообщения, контролирование размещения этого сообщения, создание почтовых рассылок, проведение выставок, ярмарок, а также проведение всевозможных расчетов, как с рекламодателями, так и со средствами массовой информации.
Также разделим всю деятельность рекламного агентства «Масс медиа» на следующие этапы:
- Этап консультирования: рекламное агентство консультирует рекламодателя по вопросам разработки рекламной стратегии, информирует обо всех преимуществах и недостатках той или иной рекламной стратегии, определяет цели и задачи рекламной стратегии.
- Этап планирования: рекламное агентство проводит необходимые маркетинговые исследования рынка и текущего положения клиента на данном рынке, составляет план рекламной кампании, осуществляет медиапланирование.
- Этап создания рекламного продукта включает разработку и реализацию творческой концепции, куда входит расчет стоимости и производство (съемка рекламного ролика, запись аудио ролика, печать рекламных материалов и т. д.).
- Этап предварительного тестирования готового рекламного продукта определяет качество готового изделия перед его размещением и соответствие изделия требованиям, которые заложены в рекламной стратегии.
- Этап размещения, контроля и измерения эффективности готового рекламного продукта в соответствии с рекламной стратегией. Сравнение положений клиента на рынке до размещения рекламного продукта и после, опрос клиента на удовлетворенность полученных рекламных услуг.
Из вышесказанного можно сделать вывод о том, что рекламное агентство«Масс медиа» выполняет поставленную перед собой цель и решает поставленные задачи. Также можно сказать, что агентство развивает услуги рекламы, улучшает качество и расширяет спектр предоставления этих услуг, для укрепления своих позиций на рынке. На рисунке 1 представлена диаграмма распределения прибыли по направлениям деятельности.

Рисунок 1 Распределение прибыли по направлениям деятельности
Бизнес-процессы и бизнес-функции предприятия.
Исходя из описания предоставляемых услуг, которые указаны выше в разделе «реестр продуктов и услуг» можно сказать, что рекламное агентство «Масс Медиа» оказывает полный спектр рекламных услуг для физических и юридических лиц. На основании вышесказанного сформулируем список основных бизнес-процессов компании:
- Размещение рекламы.
- Подготовка рекламы.
- Планирование рекламной компании.
- Консультирование организаций и индивидуальных предпринимателей.
Данные бизнес-процессы состоят из различных функций, реализация которых позволяет решать задачи, стоящие перед компанией и, соответственно, реализовывать цель компании. Приведем список функций, составляющих каждый из бизнес-процессов компании, или, говоря на языке моделирования бизнес-процессов, проведем декомпозицию бизнес-процессов до уровня бизнес-функций.
- Размещение рекламы клиентов. Данный бизнес-процесс является основным в организации. Как было показано выше его выполнение приносит большую часть прибыли компании. Данный бизнес-процесс состоит из следующих функций:
- Ротация рекламных роликов на телевидение и радио.
- Размещение баннеров на рекламных площадках города.
- Размещение рекламны в периодических изданиях.
- Печать и распространение типографической продукции (флаеры, визитки, листовки, наклейки и т.п.).
- Подготовка рекламы. Данный бизнес-процесс является последним по доле в прибыли компании, но важен по своей значимости. Этот бизнес-процесс состоит из следующих функций:
- Создание и согласование с заказчиком проектов рекламы.
- Запись рекламных видео и аудио роликов.
- Печать типографической продукции.
- Планирование рекламной компании. Данный бизнес-процесс состоит из следующих функций:
- Изучение рыночной ситуации.
- Изучение конкурентоспособности продвигаемого товара.
- Подбор эффективной стратегии рекламной компании.
- Расчет стоимости выбранной рекламной компании.
- Консультирование организаций и индивидуальных предпринимателей и планирование. Данный бизнес-процесс состоит из следующих функций:
- Консультации по вопросам размещения наружной рекламы.
- Консультации по вопросам разработки рекламного продукта.
- Консультации по вопросам размещения рекламы в СМИ.
- Консультация по вопросам размещения рекламы на телевиденье.
- Консультация по вопросам размещения рекламы на радио.
Объектом исследования в данной дипломной работе выбран бизнес-процесс «Консультирование организаций и индивидуальных предпринимателей».Без консультаций клиентам сложно выбрать места и сроки размещения, поэтому этот бизнес-процесс имеет важное значение для успешности рекламной кампании. Также Данный выбор обусловлен тем, что этот бизнес-процесс является вторым по значимости в организации и решением руководства предприятия автоматизировать именно этот бизнес-процесс.
Организационная структура предприятия.
Организационная структура рекламного агентства «Масс медиа» представлена на рисунке 2.

Рисунок 2 Организационная структура рекламного агентства «Масс медиа»
Кратко перечислим функции отделов рекламного агентства «Масс медиа».
Основной задачей отдела по работе с клиентами является конструктивно взаимодействовать с клиентом, предоставлять информацию о имеющихся продуктах и вести заказы клиентов, предоставляя информацию о состоянии проекта. Отдел по работе с клиентами в рекламном агентстве «Масс Медиа» структурно подразделяется на рабочие группы, каждая из которых ведет дела конкретного клиента-рекламодателя. В состав рабочих групп для выполнения конкретного заказа клиентов включаются представители творческого, производственного отделов и медиа отдела. После постановки задачи рабочая группа готовит предложения по бюджету для его представления клиенту. Затем сотрудник предоставляет варианты клиенту для выбора. во взаимодействии с другими отделами разрабатывают концепцию рекламного обращения, план рекламной кампании и так далее. Концепция утверждается клиентом и представителями руководства агентства, а иногда экспертным советом агентства. После этого начинается процесс окончательной доработки рекламного обращения и уточнения деталей производства. Руководитель группы представляет интересы агентства на переговорах с клиентом и интересы клиента внутри своего агентства, представляет клиенту подготовленные агентством предложения, идеи и работы. Он координирует всю работу по выполнению заказа от начала до его реализации и подчинен директору по работе с клиентами. Директор по работе с клиентами отчитывается перед Советом директоров агентства, отвечает за прибыльность проектов, ведет переговоры с новыми клиентами. В крупных агентствах при наличии большого числа клиентов вводится должность трафик-менеджера, который ежедневно отслеживает ход выполнения заказов клиентов, координирует работу всех участков, вовлеченных в разработку и выполнение рекламных кампаний. Отдел по работе с клиентами является «визитной карточкой» агентства: именно он определяют характер взаимоотношений агентства с клиентом и на основе результатов его деятельности у клиента формируется мнение о работе агентства в целом.
Медийный отдел специализируется в планировании и размещении разработанной агентством рекламы в средствах распространения рекламы осуществляет выбор каналов распространения рекламы (медиапланирование), проводит исследования средств массовой информации, других видов рекламоносителей, производит покупку рекламного пространства (медиабаинг) и так далее. В задачу отдела входит также контроль над ходом и исполнением рекламных кампаний, проверка реальных результатов распространения рекламных обращений. Отдел проводит мониторинг для клиентов агентства, осуществляет всю работу с подрядчиками (владельцами рекламных сетей, представителями средств массовой информации или их агентствами). Отдел объединяет специалистов по медиапланированию, медиабаингу и медиамониторингу. Показатели работы отдела определяются качеством подготовки медийных планов и программ, а также контролем над их исполнением. Одной из важных функций отдела является ведение учета рекламных площадей.
Производственный отдел специализируется на работах по изготовлению разработанной агентством рекламы. С этой целью отдел взаимодействует с субподрядчиками обслуживающими организациями, владеющими производственными мощностями (производителями и поставщиками отдельных элементов рекламного продукта, типографиями, другими вспомогательными организациями, связанными c созданием рекламной продукции), у которых размещает заказы на рекламные продукты и контролирует их исполнение (это могут быть, например, фотомодели, полиграфическая продукция, сувенирная продукция, теле- и киноролики, аудиозаписи для радио и многое другое).
Творческий отдел специализируется на работах в области творческого создания рекламного продукта разработке исходных творческих заданий, творческих рекламных концепций, обоснований, самих творческих решений рекламы и создания собственно рекламных кампаний для клиента-рекламодателя. Роль специалистов творческого отдела чрезвычайно высока, так как от их профессионализма и таланта зависит эффективность воздействия создаваемой рекламы. Именно они осуществляют генерирование идей рекламного обращения и находят окончательные варианты средств их реализации. Творческая служба объединяет художественныx редакторов, художников-дизайнеров, специалистов-графиков, текстовиков. Иногда в состав отдела включаются режиссеры и другие творческие специалисты. Отдел подчиняется директору творческой службы. В крупных агентствах работа творческого отдела координируется редакционно-художественным советом.
- Текущая системная архитектура
Список технического и программного обеспечения, используемого в рекламном агентстве «Масс Медиа» довольно обширен. Среди технического обеспечения можно выделить:
- Рабочие станции сотрудников. Все рабочие станции оснащены современными процессорами Intel линейки Core, кроме этого имеют достаточное для комфортной работы количество оперативной и постоянной памяти. Также рабочие станции оснащены современными мониторами. Такие характеристики рабочих станций сотрудников позволяют им выполнять свои задачи с использованием информационных средств без лишних ожиданий отклика технического средства.
- Файловый сервер для обеспечения централизованного доступа к файлам в организации. Файловый сервер призван обеспечить централизованное хранилище информации в компании и распределение прав доступа к информации.
- Сетевое оборудование (коммутаторы, роутер, модем). Данное оборудование предоставляет возможность организации и поддержки локально-вычислительной сети в организации.
- Периферийное оборудование (принтеры, сканеры, МФУ).
Среди программного обеспечения можно выделить:
- ОС Windows7. Это операционная система для компьютеров IBMPCсовместимых компьютеров. Данная ОС поддерживает почти всё новое оборудование и обширный список современных программ и при этом предъявляет довольно скромные по сегодняшним меркам требования к аппаратному обеспечению компьютера. Данное программное обеспечение используется для реализации всех бизнес-процессов компании.
- ОС WindowsServer 2010. Серверная операционная система, которая позволяет организовать довольно мощный и производительный кластер обработки данных. Поддерживает различные современные технологии, такие например, как ActiveDirectory, TerminalServices и т.д. Идеально подходит для организации файлового сервера[10].
- ППП MicrosoftOffice 2010. Данный пакет прикладных программ позволяет автоматизировать документационное обеспечение бизнес-процессов компании. В состав пакета входят текстовый процесс, редактор электронных таблиц, средство разработки презентаций, почтовый клиент. Среди достоинств пакета можно выделить простой и удобный интерфейс, скромные системные требования и быстродействие.
- Справочно-правовая система Консультант-плюс. Данная система представляет собой информационно-справочную систему, которая позволяет искать законы, подзаконные акты и другие правовые документы по регулярно обновляющейся базе данных, используя, развитые механизмы поиска[25].
- KasperskyInternetSecurity 2011. Антивирусная система с модулями файлового сканера и сетевого сканера. Позволяет проводить эвристический анализ объектов информационной системы. В данный момент эту версию можно считать устаревшей. Среди достоинств программы можно выделить большой процент нахождения вредоносных объектов, удобный интерфейс, автоматическую проверку подключаемых съемных носителей и эвристический анализ. Среди недостатков можно выделить высокие системные требования и большую зависимость от обновления (антивирусные базы обновляются каждый час).
- Сайт http://ipms27.ru/. Сайт предназначен для упрощения работы с клиентами по консультации и приему заказов на рекламные площадки. Данный интернет ресурс создан для создания альтернативного способа выполнения бизнес-процесса «Консультирование организаций и индивидуальных предпринимателей», в частности бизнес-функции «Консультации по вопросам размещения наружной рекламы».
Интернет ресурс создан на основе платформы ASP.NET MVC, представляющей собой альтернативу схеме веб-форм ASP.NET при создании веб-приложений. Платформа ASP.NET MVC является легковесной платформой отображения с широкими возможностями тестирования и, подобно приложениям на основе веб-форм, интегрирована с существующими функциями ASP.NET, например с главными страницами и проверкой подлинности на основе членства. Сайт ссылается на базу данных, в которой представлена информация о всех имеющихся площадках наружной рекламы в агентстве «Масс Медиа».
Данная составляющая списка технического и программного обеспечения наиболее значима для данной выпускной квалификационной работы, т.к. именно на основе указанного веб-ресурса будет создан автоматизированный модуль поиска рекламных площадок.
В рекламном агентстве «Масс медиа» используется файловый сервер на базе ОС WindowsServer 2010 для централизованного хранения информации и предоставления доступа к ней. Также сервер используется для подключения всех рабочих станций к сети Интернет.
Локальная вычислительная сеть в рекламном агентстве «Масс медиа» реализована с помощью кабеля «витая пара» с максимальной пропускной способность до 100Мб/сек. Все рабочие станции, и периферийные устройства фирмы объединены в локальную вычислительную сеть. Обмен информацией носит централизованный характер, т.е. осуществляется в основном с использованием сетевых папок сотрудников на сервере.
Среди периферийных устройств можно выделить лазерные принтеры и многофункциональные устройства. Они используются для печати документов и сканирования.
Все рабочие станции работают под управлением операционной системы Windows 7. Антивирусная защита обеспечивается программой KasperskyInternetSecurity 2011. На рабочих станциях установлено ППО MicrosoftOffice 2010 и правовые справочные системы.
- Требования к системной архитектуре (техническое задание) и концепция проекта
- Детальная характеристика объекта автоматизации и его связей с другими объектами информационной системы
Согласно выбору объекта исследования данной дипломной работы, приведенному в пункте 1.2.2, объектом автоматизации в данной дипломной работе выбран бизнес-процесс «Консультирование организаций и индивидуальных предпринимателей». Прежде всего, необходимо вербально описать данный бизнес-процесс.
В бизнес-процессе участвуют специалист отдела по работе с клиентами и непосредственно сам клиент. Итогом данного бизнес-процесса является оформленная и подписанная заявка клиента на размещение или создание рекламной продукции, подтверждающая желание клиента сотрудничать с рекламным агентством «Масс Медиа».
Если рассмотреть более детально то для автоматизации выбрана бизнес-функция «Консультации по вопросам размещения наружнойрекламы» бизнес процесса «Консультирование организаций и индивидуальных предпринимателей». Ниже приведены 2 варианта выполнения данной бизнес-функции. Возникновение второго варианта выполнения бизнес-функции «Консультации по вопросам размещения наружной рекламы» связана с внедрением и использованием сайта http://ipms27.ru. Оба варианта выполнения бизнес-функции актуальны на данный момент и зависят от выбора клиента: обратиться за консультацией к сотруднику отдела по работе с клиентами либо воспользоваться указанным выше интернет ресурсом. Необходимо вербально описать каждый из вариантов выполнения бизнес-функции. Вербальное описание первого варианта выполнения бизнес-функции представлено ниже.
При обращении клиента в отдел по работе с клиентами, специалист отдела проводит опрос клиента с целью выяснения желаемых требований к размещаемой рекламе. На этом этапе выясняется требуемый формат, территориальное расположение и планируемый бюджет наружной рекламы.
После беседы с клиентом специалист отдела по работе с клиентами занимается подбором вариантов размещения наружной рекламы максимально подходящие под выдвинутые клиентом требования.
Далее специалист отдела по работе с клиентами представляет клиенту подобранные варианты. В случае если клиент был удовлетворен каким-то из вариантов, сотрудник формирует заявку на размещение наружной рекламы и счет-фактуру на оказание услуг, для оплаты клиентом. После подписания специалист отдела по работе с клиентам передает заявку в технологический отдел для подготовки и размещения наружной рекламы на объекте размещения.
В связи с тем, что бизнес-процесс «Консультирование организаций и индивидуальных предпринимателей.», в частности бизнес-функция «Консультации по вопросам размещения наружной рекламы.» уже были автоматизированы посредством сайта http://ipms27.ru, что было указано в разделе 1.3, данный бизнес-процесс и бизнес-функция могут выполнятся альтернативным способом. Необходимо вербально описать второй вариант выполнения выбранной бизнес-функции.
Вместо непосредственного обращения к сотруднику отдела по работе с клиентами клиент пользуется интернет ресурсом http://ipms27.ru. На данном сайте клиенту представлен весь перечень площадок для размещения наружной рекламы с указанием цены за месяц аренды площадки, адреса расположения и фото предлагаемой площадки.
Основываясь на предоставленной на сайте информации, клиент может самостоятельно подобрать варианты, удовлетворяющие требованиям. После выбора определенных вариантов, клиент может оформить заявку на размещение наружной рекламы и обратиться к сотруднику отдела по работе с клиентами только для подписания документов и оплаты арендуемой рекламной площадки.
Исходя из вербального описания бизнес-функции«Консультации по вопросам размещения наружной рекламы.» бизнес-процесса «Консультирование организаций и индивидуальных предпринимателей» можно построить функциональную модель каждого из двух вариантов выполнения этой бизнес-функции. Однако, прежде чем строить модель необходимо определить точку зрения с которой мы будем исследовать систему. Для определения точки зрения необходимо построить матрицу компетентности для выяснения наиболее компетентного лица. Матрица компетентности для каждого из вариантов выполнения бизнес-функции представлена в таблице 1 и таблице 2.
Как было сказано выше (при вербальном описании бизнес-процесса) в реализации бизнес-процесса принимают участие 2 лица:
1. Специалист отдела по работе с клиентами.
2. Клиент.
Исходя из этого матрица компетентности будет строится для этих двух лиц.
Таблица 1 Матрица компетентности первого варианта выполнения бизнес-процесса
|
Вопросы/Лицо |
Специалист отдела по работе с клиентами |
Клиент |
|
1 |
2 |
3 |
|
Кто формирует требования к рекламной площадке? |
0 |
1 |
|
Кто выполняет подбор рекламных площадок удовлетворяющих требованиям? |
1 |
0 |
|
Кто составляет заявку на аренду рекламной площадки? |
1 |
0 |
|
Кто передает заявку в производственный отдел? |
1 |
0 |
|
Итого |
3 |
1 |
Таблица 2 Матрица компетентности второго варианта выполнения бизнес-процесса
|
Вопросы/Лицо |
Специалист отдела по работе с клиентами |
Клиент |
|
1 |
2 |
3 |
|
Кто формирует требования к рекламной площадке? |
0 |
1 |
|
Кто выполняет подбор рекламных площадок удовлетворяющих требованиям? |
0 |
1 |
Продолжение таблицы 2
|
1 |
2 |
3 |
|
Кто составляет заявку на аренду рекламной площадки? |
0 |
1 |
|
Кто передает заявку в производственный отдел? |
1 |
0 |
|
Итого |
1 |
3 |
Таким образом видно, что при первом варианте выполнения бизнес-функции наиболее компетентным лицом в исследуемой системе является специалист отдела по работе с клиентами. При втором же варианте выполнения бизнес процесса наиболее компетентным лицом в исследуемой системе является клиент После выявления наиболее компетентного лица можно перейти к модели системы. Модель представлена в приложениях А-Ж.
В приложении А представлен контекстный уровень модели первого варианты выполнения бизнес функции «Консультации по вопросам размещения наружной рекламы.» бизнес-процесса «Консультирование организаций и индивидуальных предпринимателей», в приложении Б представлена декомпозиция контекста. В приложении В представлена Контекстная модель второго варианта бизнес-функции «Консультации по вопросам размещения наружной рекламы.»бизнес-процесса «Консультирование организаций и индивидуальных предпринимателей». В приложении Г представлена декомпозиция первого уровнявторого варианта выполнения бизнес функции «Консультации по вопросам размещения наружной рекламы.»бизнес-процесса «Консультирование организаций и индивидуальных предпринимателей».В приложении Д представлена Декомпозиция блока «Подбор площадок удовлетворяющих требованиям клиента» при выполнении второго варианта бизнес функции «Консультации по вопросам размещения наружной рекламы.»бизнес-процесса «Консультирование организаций и индивидуальных предпринимателей». В приложении Е представлена декомпозиция первого уровнявторого варианта выполнения бизнес функции «Консультации по вопросам размещения наружной рекламы.» после внедрения автоматизированного модуля поиска рекламных площадок на сайте рекламного агентства «Масс медиа». В приложении Ж представлена декомпозиция блока «Подбор площадок удовлетворяющих требованиям клиента» второго варианта выполнения бизнес функции «Консультации по вопросам размещения наружной рекламы.»бизнес-процесса «Консультирование организаций и индивидуальных предпринимателей»после внедрения автоматизированного модуля поиска рекламных площадок на сайте рекламного агентства «Масс медиа».
Последним этапом в описании объекта автоматизации будет построение диаграммы NodeTree на основе функциональной модели бизнес-процесса. Диаграмма NodeTree позволяет увидеть иерархию функций и задач системы в удобном виде. Данная диаграмма приведена в приложении З.
- Формулировка проблемы, назначение и цели создания автоматизированного модуля
Проблемы организации.
На основании анализа функциональной модели второго варианта выполнения бизнес-функции «Консультации по вопросам размещения наружной рекламы» бизнес-процесса «Консультирование организаций и индивидуальных предпринимателей», представленной в разделе 2.1, и интервьюирования участников данной бизнес-функции автором были сформулированы проблемы, которые не позволяют решать стратегическую задачу и, соответственно, достигать стратегическую цель организации в полной мере. В организации существуют следующие проблемы:
- Высокие трудозатраты на подбор вариантов рекламных площадок удовлетворяющих требованиям клиента. Данная проблема связана с тем, что при подборе подходящих площадок клиенту необходимо просмотреть все варианты имеющиеся у рекламного агентства «Масс медиа». Как результат клиенту необходимо потратить большое количество времени на подбор площадки, либо клиент бросает подбор, не просматривая все варианты.
- Недостаточное качество информации. Как известно качество информации это степень развитости свойств информации, определяющая ее практическую пригодность.Качество информации зависит от следующих характеристик:
- достоверность;
- своевременность;
- полнота;
- важность.
Проблема качества информации на сайте рекламного агентства «Масс Медиа»по аренде площадок наружной рекламы связанас такими характеристиками информации как: своевременность и важность. Ввиду того, что поиск информации требует высоких трудозатрат, информация не всегда оказывается своевременной для принятий решений. Высокие трудозатраты на поиск информации на сайте организации связаны с тем, что большинство предложенной информации не интересует определенного клиента. Клиента интересуют варианты площадок удовлетворяющие определенным требованиям (цена, формат, территориальное расположение). Варианты площадок не подходящие под требования, являются неважной информацией для определенного клиента.
Как было сказано ранее бизнес-функция «Консультации по вопросам размещения наружной рекламы» была автоматизирована с помощью интернет ресурса http://ipms27.ru. Целью данной выпускной квалификационной работы будет создание автоматизированного модуля на сайте рекламного агентства «Масс Медиа», с помощью которого удастся разрешить проблемы связанные с высокими трудозатратами поиска информации и низким качеством информации.
Назначение автоматизированного модуля
Автоматизированный модуль поиска рекламных площадок на сайте рекламного агентства «Масс Медиа» предназначен для сокращения трудозатрат и повышения качества информации предоставляемой клиенту.
Цели автоматизированного модуля
Информация о рекламных площадках, удовлетворяющих требованиям клиента, предоставленная клиенту. Данная информация должна содержать записи о свободных рекламных площадках, удовлетворяющих требованиям клиента: Территориальное расположение, цена за месяц аренды, наличие данной площадки на определенный период времени.
- Требования к автоматизированному модулю
Требования к автоматизированному модулю в целом
Требования к структуре и функционированию автоматизированного модуля.
Перечень подсистем, их назначение и основные характеристики.
В состав автоматизированного модуля поиска рекламных площадок на сайте рекламного агентства «Масс медиа» должны входить следующие подсистемы:
- Подсистема сбора информации.
- Подсистема вывода информации.
Подсистема сбора информации ответственна за подбор записей в БД, связанной с сайтом, удовлетворяющих отправленному запросу. Перечень задаваемых пользователем критериев на подбор записей в БД должен быть определен на этапе технического моделирования.
Подсистема вывода информации предназначена для вывода на экран пользователя подобранных подсистемой сбора информации записей в определенном виде. Вид выводимых данных и способ сортировки должен быть определен на этапе технического моделирования.
Требования к характеристикам взаимосвязей создаваемой системы со смежными системами.
Автоматизированный модуль поиска рекламных площадок на сайте рекламного агентства «Масс медиа» должен взаимодействовать со следующими смежными системами:
БД на основе MS SQL Server.
Возможны следующие варианты обмена:
- импорт информации о рекламных площадках;
- экспорт данных в БД о заказе площадки на определенный временной период.
Перспективы развития, модернизации системы.
Автоматизированный модуль поиска рекламных площадок сайта рекламного агентства «Масс медиа» должен поддерживать обновления для последующего взаимодействия с новыми версиями системы управления сайтом, а также для расширения функционала и введение дополнительных опций.
Требования к численности и квалификации персонала.
Для эксплуатации Автоматизированный модуль поиска рекламных площадок сайта рекламного агентства «Масс медиа» определены следующие роли:
- Пользователь внесение параметров для подбора информации, вывод информации на экран, анализ полученной информации.
Требования к показателям назначения:
- Снижение трудозатрат на поиск рекламных площадок удовлетворяющих требованиям пользователя (до 90%).
- Времени на принятие клиентом решения о выборе рекламной площадки (до 60%).
Требования по сохранности информации при авариях.
Должна быть предусмотрена возможность организации автоматического и ручного резервного копирования данных.
Требования к эргономике и технической эстетике.
Взаимодействие пользователей с прикладным программным обеспечением, входящим в состав системы должно осуществляться посредством визуального графического интерфейса (GUI). Интерфейс должен быть рассчитан на преимущественное использование манипулятора типа «мышь», то есть управление системой должно осуществляться с помощью набора экранных меню, кнопок, значков и т. п. элементов. Клавиатурный режим ввода должен используется главным образом при заполнении и/или редактировании текстовых и числовых полей экранных форм. Все надписи экранных форм, а также сообщения, выдаваемые пользователю (кроме системных сообщений) должны быть на русском языке. Система должна обеспечивать корректную обработку аварийных ситуаций, вызванных неверными действиями пользователей, неверным форматом или недопустимыми значениями входных данных. В указанных случаях система должна выдавать пользователю соответствующие сообщения, после чего возвращаться в рабочее состояние, предшествовавшее неверной (недопустимой) команде или некорректному вводу данных.
Дополнительные требования.
Для корректной работы пользователей с системой должна быть разработана справочная документация.
Требования к функциям и задачам.
Диаграмма NodeTree, которая описана в разделе 2.1, представляет собой иерархию функций исследуемой системы. В данном разделе будут описаны функции и задачи, которые необходимо решить для реализации этих функций, а также требования к ним. Функциями исследуемой системы считаются бизнес-функции на диаграмме NodeTree. Задачами, которые нужно решить для реализации каждой функции, считаются бизнес-операции на диаграмме NodeTree[26].
Подсистема «Консультирование по размещению наружной рекламы»
Все функции и задачи, которые представлены в диаграмме NodeTree объединены в подсистему «Консультирование по размещению наружной рекламы». Для дальнейшего исследования необходимо решить какие из задач будут автоматизированы. Такое решение необходимо для построения функциональной архитектуры проектируемогоавтоматизируемого модуля. Решение о возможности автоматизации задачи принимается на основе анализа исследуемой системы и возможности применения информационных технологий для решения данной задачи. В таблице 2 представлен перечень функций и задач, входящих в подсистему регистрации предприятий, а также указано решение об автоматизации каждой задачи.
Таблица 3 - Перечень функций и задач, решение об автоматизации
Функция |
Задачи |
Решение об автоматизации |
1 |
2 |
3 |
Опрос клиента |
Выявление критериев подбора рекламных площадок, удовлетворяющих требованиям клиента. |
Автоматизируется |
Подбор площадок удовлетворяющих требованиям клиента |
Просмотр каждой записи каталога, сопоставление каждой записи каталога с критериями подбора рекламных площадок |
Автоматизируется |
Формирование списка вариантов удовлетворяющих требованиям клиента |
Автоматизируется |
|
Выбор определенного варианта, формирование заявки на аренду площадки |
Выбор клиентом наиболее подходящего варианта рекламной площадки. |
Не автоматизируется |
Формирование и подписание заявки на аренду площадки |
Формирование заявки на аренду рекламной площадки |
Не автоматизируется |
Подписание заявки на аренду рекламной площадки |
Не автоматизируется |
После выделения перечня функций и задач, подлежащих автоматизации нужно составить требования к этим функциям и задачам. На данном этапе выделяются общие требования к функциям и задачам, т.е. входная и выходная информация для каждой задачи. Также для дальнейшего проектирования автоматизируемого модуля необходимо указать исполнителя каждой задачи. Требования к функциям и задачам подсистемы регистрации предприятии приведены в таблице 3.
Таблица 4 - Требования к функциям и задачам, подлежащим автоматизации
Функция |
Задачи |
Исполнитель |
Входная информация |
Выходная информация |
1 |
2 |
3 |
4 |
5 |
Опрос клиента |
Выявление критериев подбора рекламных площадок, удовлетворяющих требованиям клиента. |
Пользователь веб ресурса IPMS27.ru |
Критерии выбора рекламных площадок удовлетворяющие требования клиента |
Заполненные поля выборки из каталога рекламных площадок |
Подбор площадок удовлетворяющих требованиям клиента |
Просмотр каждой записи каталога, сопоставление каждой записи каталога с критериями подбора рекламных площадок |
Пользователь веб ресурса IPMS27.ru |
Каталог рекламных площадок размещенный на сайте рекламного агентства |
Отобранные записи рекламных площадок удовлетворяющие требованиям клиента |
Формирование списка вариантов удовлетворяющих требованиям клиента |
Пользователь веб ресурса IPMS27.ru |
Отобранные записи рекламных площадок удовлетворяющие требованиям клиента |
Сформированный итоговый список рекламных площадок удовлетворяющий требованиям клиента |
Следующим этапом после постановки требований к функциональным подсистемам проектируемогоавтоматизируемого модуля является постановка требований к обеспечивающим подсистемам будущего автоматизируемого модуля .
Требования к обеспечивающим подсистемам.
Требования к информационному обеспечению системы.
Все данные сайта должны храниться в структурированном виде под управлением реляционной СУБД. Средства СУБД, а также средства динамической системы управления сайтом должны обеспечивать документирование и протоколирование обрабатываемой информации. Целостность данных должна обеспечиваться встроенными механизмами СУБД.
Для реализации статических страниц и шаблонов должны использоваться языки HTML 4.0 и CSS. Исходный код должен разрабатываться в соответствии со стандартами W3C (HTML 4.0).
Для реализации интерактивных элементов клиентской части должны использоваться языки JavaScript и DHTML. Для реализации динамических страниц должен использоваться язык С# с подключенным модулем asp.net mvc.
Доступ к данным должен быть предоставлен только авторизованным пользователям.
Требования к программному обеспечению системы.
Требования к программному обеспечению серверной части.
Для функционирования сайта необходимо следующее программное обеспечение:
- Visual Studio 2012 c установленным asp.net mvc;
- MS SQL Server для работы с БД.
Требования к клиентскому программному обеспечению.
Сайт должен быть работоспособен (информация, расположенная на нем, должна быть доступна) при отключении в браузере поддержки flash и JavaScript.
Требования к техническому обеспечению.
Техническое обеспечение системы должно использовать имеющиеся в организации рабочие станции и сервер.
Требования к организационному обеспечению.
Организационное обеспечение системы должно быть достаточным для эффективного выполнения возложенных на него обязанностей при осуществлении автоматизированных и связанных с ними неавтоматизированных функций системы.
К работе с системой должны допускаться пользователи, имеющие навыки работы на персональном компьютере.
- Проектные решения и решения по управлению проектом
3.1 Функциональная архитектура автоматизированного модуля
В разделе «Требования к функциям и задачам» были описаны требования к функциям и задачам, которые составляют функциональную подсистему проектируемого автоматизированного модуля поиска рекламных площадок для сайта рекламного агентства «Масс медиа». В данном разделе для каждой задачи будет дана постановка задачи и функциональная схема этой задачи, выполненная с использованием методологии моделирования ARIS.
Постановка задачи «Выявление критериев подбора рекламных площадок, удовлетворяющих требованиям клиента».
Первым этапом в постановке задачи следует поставить цель решения задачи, определить исполнителей и поставить ограничения на реализацию задачи.
Цель решения задачи: конечный список критериев подбора рекламных площадок, удовлетворяющих требованиям клиента.
Пользователи, участвующие в решении задачи: пользователь интернет ресурса Ipms27.ru.
Ограничения на реализацию задачи:
- Критерии должны определяться согласно перечня: планируемый бюджет в месяц, количество точек, желаемый период размещения, территориальное расположение желаемых точек.
Вторым этапом постановки задачи является моделирование процесса решения задачи с использованием методологии моделирования ARIS. Сценарий процесса решения задачи будем брать из функциональной схемы бизнес-процесса, описанной в разделе 2.1 и интервьюирования участников процесса. Алгоритм решения задачи, выполненный с использованием методологии ARIS в CASE-средстве Aris Express приведен в приложение И.
Постановка задачи «Просмотр каждой записи каталога, сопоставление каждой записи каталога с критериями подбора рекламных площадок».
Цель решения задачи: отобранные записи рекламных площадок, удовлетворяющие требованиям клиента.
Пользователи, участвующие в решении задачи: пользователь интернет ресурса Ipms27.ru.
Алгоритм решения задачи, выполненный с использованием методологии ARIS, представлен в приложении К.
Постановка задачи «Формирование списка вариантов удовлетворяющих требованиям клиента».
Цель решения задачи: Сформированный итоговый список рекламных площадок удовлетворяющий требованиям клиента.
Пользователи, участвующие в решении задачи: пользователь интернет ресурса Ipms27.ru.
Алгоритм решения задачи, выполненный с использованием методологии ARIS, представлен в приложении Л.
- Архитектура данных автоматизированного модуля
Функциональная архитектура системы, описанная в пункте 3.1 позволяет увидеть, как организован автоматизированный модуль и какие функции он выполняет. Однако, такое описание не позволяет увидеть, как организованы данные в системе. Для ответа на этот вопрос необходимо описать архитектуру данных.
Под архитектурой данных будем понимать базу данных, спроектированную для конкретной модели, в нашем случае реляционной[5]. Обычно процедура проектирования базы данных разбивается на 3 этапа:
- Концептуальное проектирование.
- Логическое проектирование.
- Физическое проектирование.
Довольно часто первый и второй этап проектирования базы данных объединяют в один, который называется инфологическое проектирование. Целью инфологического проектирования является набор сущностей предметной области с атрибутами и связями между ними, спроектированный для конкретной модели данных. В данной дипломной работе автор использует реляционную модель данных. Выбор реляционной модели данных связан с тем, что СУБД на основе этой модели являются самыми распространённым по сравнению с СУБД на основе других моделей данных. Кроме этого язык определения и манипулирования данными, называемый SQL, в этих моделях построен на основе реляционной алгебры и интуитивно понятен[18].
Первым этапом при инфологическом проектировании является выделение сущностей предметной области. Сущности можно выделять различными способами, среди которых самым распространенным является анализ предметной области[5]. У нас уже имеется формализованное описание предметной области (функциональная модель бизнес-процесса, представленная в разделе 2.2) поэтому мы будем выделять сущности из этой функциональной модели. После выделения сущностей необходимо определить атрибуты для каждой сущности. В случае инфологического моделирования используется заранее известная модель данных, поэтому в полученных сущностях сразу назначаются ключевые поля. После выделения сущностей и определения атрибутов с ключевыми полями необходимо преобразовать сущности в объекты базы данных.
Вторым этапом проектирования является назначение связей между сущностями[16]. Существуют связи с кратностью один-к-одному, один-ко-многим и многие-ко-многим. Так как СУБД не поддерживают связи с кратностью многие-ко-многим, а при инфологическом проектировании база данных проектируется для выбранной модели данных, то уже на этапе проектирования концептуальной модели связи многие-ко-многим исключаются. Для подобного исключения необходимо создать дополнительный объект, называемый слабой сущностью.
Третьим этапом инфологического проектирования является выявление ограничений существующих в предметной области и доменных ограничений сущностей[19]. Ограничения предметной области бывают двух видов явные и не явные. Явные ограничения поддерживаются на уровне модели данных. Неявные ограничения не поддерживаются на уровне модели данных и должны обрабатываться бизнес-логикой приложения, работающего с этой базой данных.
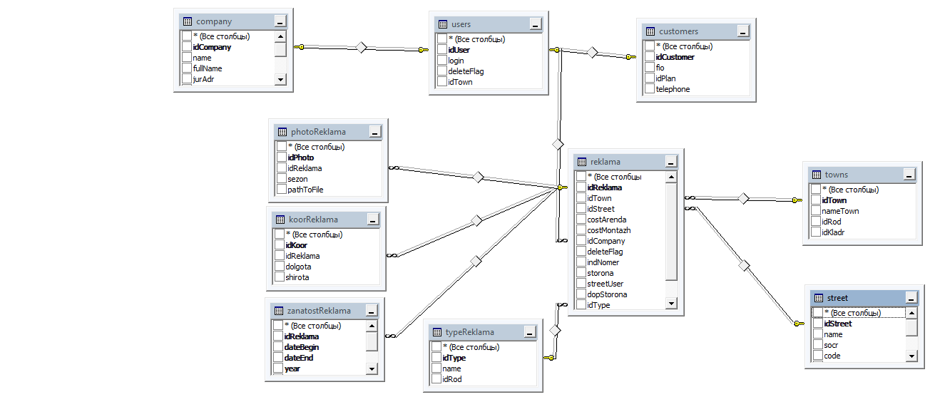
В результате выполнения всех вышеперечисленных этапов должна получится реляционная модель данных, готовая к проектированию в конкретной реляционной СУБД. В таблице М.1, приложения М представлен список базовых сущностей, их атрибутов, ключевых полей, связей между сущностями и получившиеся объекты базы данных. В приложении Н приведена модель базовых объектов базы данных.
- Прикладной интерфейс автоматизированного модуля
Пользовательский интерфейс включает в себя все аспекты дизайна, которые оказывают влияние на взаимодействие пользователя и системы. Это не только экран, который видит пользователь. Пользовательский интерфейс состоит из множества составляющих, таких как:
- набор задач пользователя, которые он решает при помощи системы;
- элементы управления системой;
- навигация между блоками системы;
- визуальный дизайн экранов программы.
Для проектирования пользовательских интерфейсов существует множество различных методов и концепций. Рассмотрим наиболее известные из этих концепций и обоснуем выбор одной или нескольких из них для проектирования интерфейса пользователя проектируемой информационной системы:
- золотое сечение;
- кошелек Миллера;
- принцип группировки;
- бритва Оккама или KISS;
- видимость отражает полезность;
- умное заимствование.
Все вышеперечисленные методы проектирования интерфейса пользователя направлены на то, что бы получить максимально удобный для пользователя интерфейс и используют в своей основе психологию пользователя при работе с программой.
В данной дипломной работе для проектирования интерфейса пользователя автор использует следующие методы:
- принцип группировки;
- бритва Оккама или KISS;
- умное заимствование.
Такой выбор связан с содержанием этих методов. Согласно принципу группировки экран программы должен быть разбит на ясно очерченные блоки элементов, может быть, даже с заголовком для каждого блока. При этом группировка, естественно, должна быть осмысленной: как расположение элементов в группах, так и расположение самих групп друг от друга должны быть продуманы. При соблюдении принципа «бритва Оккама» проектирование интерфейса выполнения задач должно следовать следующим правилам:
- любая задача должна решаться минимальным числом действий;
- логика этих действий должна быть очевидной для пользователя.
Принцип «умное заимствование» говорит о том, что нужно проектировать интерфейс заимствуя удачные интерфейсные решения у известных программных продуктов или программных продуктов, используемых в организации. Такое заимствование позволит пользователям тратить меньше времени на изучение интерфейса программы.
Разрабатываемый интерфейс так же должен быть интуитивно понятен пользователю. Т.е. при прочтении обозначений и по виду графических элементов пользователь мог самостоятельно определить функциональную нагрузку данных элементов.
Таким образом, проектируя пользовательский интерфейс с использованием выбранных методов автор может добиться максимально эффективного взаимодействия пользователя и информационной системы, что является целью при проектировании интерфейса.
Еще одним шагом, который необходимо сделать при проектировании интерфейса пользователя является выбор типа интерфейса. Существуют несколько типов интерфейсов пользователя. Интерфейсы делятся на две большие группы:
- текстовые интерфейсы;
- графические интерфейсы.
В данной дипломной работе будут рассмотрены графические интерфейсы[29]. Среди этого типа интерфейсов можно выделить следующие:
- оконные интерфейсы;
- web-интерфейсы.
В данной дипломной работе автор будет использовать web-интерфейс. Это связано с тем, что web-приложения, для которых реализуются web-интерфейсы, являются платформо-независимыми и потребляют мало системных ресурсов на рабочей станции конечного пользователя.
После описания и обоснования методов проектирования и типа пользовательского интерфейса приведём изображения интерфейса проектируемой информационной системы.
Главный экран проектируемой автоматизированного модуля представлен на рисунке 3. Для удобства пользователя использованы такие элементы пользовательского интерфейса как выпадающие списки. Пример представлен на рисунке 4. На рисунке 5 представлен пример результата выполнения поискового запроса с помощью разрабатываемого автоматизированного модуля поиска рекламных площадок на сайте рекламного агентства «Масс медиа».

Рисунок 3 Главный экран проектируемого автоматизированного модуля

Рисунок 4 Пример использования выпадающего списка

Рисунок 5 - Пример результата выполнения поискового запроса с помощью разрабатываемого автоматизированного модуля
На этом описание прикладного интерфейса пользователя проектируемого автоматизированного модуля можно считать законченным. Перейдем к описанию решений по управлению проектом при создании автоматизированного модуля.
- Решения по управлению проектом автоматизированного модуля
Управление проектами (англ. project management) в соответствии с определением международного стандарта ISO 21500, принятого правительствами США, странами Евросоюза и правительством России в сентябре 2012 года - применение методов, инструментов, техник и компетенцией к проекту. Само понятие "проект" в ISO 21500 определяется как уникальный набор процессов, состоящих из скоординированных и управляемых задач с начальной и конечной датами, предпринятых для достижения цели. Достижение цели проекта требует получения результатов, соответствующих определенным заранее требованиям, в том числе ограничения на получения результатов, таких как время, деньги и ресурсы.
Прежде всего перед началом любого проекта составляется план проекта. Это документ в котором описывается состав проекта:
- содержание и границы проекта;
- ключевые вехи проекта;
- плановый бюджет проекта;
- требования и стандарты.
Некоторые составляющие плана проекта уже были описаны автором на предыдущих этапах проектирования. Например, такие пункты как «содержание и границы проекта» и «требования и стандарты» описаны в техническом задании на проектируемую информационную системы. Так как данная работа является дипломным исследованием, то плановый бюджет проекта описываться не будет[13].
В данном разделе будут описаны ключевые вехи проекта. Работы, которые необходимо выполнить для завершения проекта представлены в таблице 5.
Таблица 5 Работы проекта
|
Наименование работы |
Предшествующие работы |
|
1 |
2 |
|
Анализ предметной области |
- |
|
Формализация бизнес-процессов |
Анализ предметной области |
|
Разработка технического задания на автоматизированный модуль |
Формализация бизнес-процессов |
|
Постановка автоматизируемых задач |
Разработка технического задания |
|
Проектирование базы данных для автоматизированного модуля |
Разработка технического задания |
|
Проектирование прикладного интерфейса пользователя |
Разработка технического задания |
|
Разработка автоматизированного модуля |
Постановка автоматизируемых задач, проектирование базы данных, проектирование прикладного интерфейса пользователя |
- Расчет экономической эффективности проектных решений
Для расчета экономической эффективности проектных решений необходимо:
- рассчитать затраты на разработку и внедрение проектируемого автоматизированного модуля;
- рассчитать срок окупаемости проектируемой автоматизированного модуля и сделать вывод о целесообразности реализации проектных решений.
Для расчета затрат на разработку и внедрение проектируемого автоматизированного модуля автор будет использовать «Типовые нормы времени на программирование задач для ЭВМ». Данный документ на основе известных данных о сложности программируемых задач, количестве форм входной и выходной информации и ряда других показателей, позволяет рассчитать трудозатраты на программирование задач.
Первым этапом расчета затрат на разработку и внедрение проектируемого автоматизированного модуля будет определение класса проектируемой подсистемы, степени новизны проектируемой подсистемы, сложности алгоритма и количества форм входной информации и выходной информации. Также для форм входной информации необходимо определить вид обработки поступившей информации. Данные сведения представлены в таблице 6. Помимо вышеперечисленного необходимо определить объем входящих документострок. Этот объем равен 400 документострок.
Таблица 6 Количество форм входной и выходной информации
|
Наименование фактора |
Значение фактора |
|
1 |
2 |
|
Класс проектируемой подсистемы |
Подсистема оперативного управления |
|
Степень новизны проектируемой подсистемы |
В |
|
Сложность алгоритма |
2 |
Продолжение таблицы 6
|
1 |
2 |
|
Входная информация, в т.ч: -переменная -нормативно-справочная |
6 4 2 |
|
Выходная информация, в т.ч.: -электронные документы |
2 2 |
|
Вид обработки входной информации |
РВ |
|
Тип используемого языка программирования |
Языковой описатель |
Типовыми нормами времени на программирование задач для ЭВМ определены 3 степени новизны задачи:
- «А» - разработка комплекса задач (задачи), предусматривающая применение принципиально новых методов разработки, проведение научно-исследовательских работ;
- «Б» - разработка типовых проектных решений, оригинальных задач и систем, не имеющих аналогов;
- «В» - разработка проекта с использованием типовых проектных решений при условии их изменения; разработка проектов, имеющих аналогичные решения.
Также в типовых нормах определяется 3 группы сложности алгоритмов:
- «1» - алгоритмы оптимизации и моделирования систем и объектов;
- «2» - алгоритм учёта, отчётности, статистики поиска;
- «3» - алгоритмы, реализующие стандартные методы решения, а также не предусматривающие применения сложных численных и логических методов.
Теперь можно перейти к расчету трудоемкости проектных решений. Расчет представлен в таблице 7.
Таблица 7 Расчет трудоемкости проектных решений
|
Стадии разработки проекта |
Затраты времени |
Поправочный коэффициент |
Затраты времени с учетом действия поправочных коэффициентов |
||
|
значение |
основание |
значение |
основание |
||
|
1 |
2 |
3 |
4 |
5 |
6 |
|
28 |
Табл. 4.1 норма 1б |
28 |
||
|
0,65 |
Примечание к табл. 4.1 |
19 |
||
|
0,35 |
Примечание к табл. 4.2 |
10 |
||
|
86 |
130,2 |
|||
|
33 |
47,52 |
|||
|
Затраты времени разработчика постановки задачи |
26 |
Табл. 4.3 норма 2б |
К1 = 1,17 К2 = 1,0 К3 = 1,45 К4 = 0,85 Кобщ = К1*К2*К3*К4 = 1,44 |
п. 1.7 Табл. 1.1 (5*1,0+2*0,72)/7=0,92 п. 1.9 табл. 1.5 п. 1.14К Кобщ=К1*К2*К3*К4 |
37,44 |
|
Затраты времени разработчика программного обеспечения |
7 |
Табл. 4.4 норма 2б |
К1 = 1,17 К2 = 1,0 К3 = 1,45 К4 = 0,85 Кобщ = К1*К2*К3*К4 = 1,44 |
п. 1.7 Табл. 1.1 (5*1,0+2*0,72)/7=0,92 п. 1.9 табл. 1.5 п. 1.14К Кобщ=К1*К2*К3*К4 |
10,08 |
Продолжение таблицы 7
|
1 |
2 |
3 |
4 |
5 |
6 |
|
53 |
82,68 |
|||
|
Затраты времени разработчика постановки задачи |
7,5 |
Табл. 4.29 норма 2б |
К1= 1,29 К3= 1,52 К4 = 0,8 Кобщ = 1,56 |
п. 1.7 Табл. 1.2 (5*1,0+2*0,48)/7=0,85 п. 1.8 табл. 1.4 п. 1.9 табл. 1.5 п. 1.11 п. 1.12 Кобщ= К1* К2* К3* К4* К5 |
11,7 |
|
Затраты времени разработчика программного обеспечения |
45,5 |
Табл. 4.30 норма 2б |
К1= 1,29 К3= 1,52 К4 = 0,8 Кобщ = 1,56 |
п. 1.7 Табл. 1.2 (5*1,0+2*0,48)/7=0,85 п. 1.8 табл. 1.4 п. 1.9 табл. 1.5 п. 1.11 п. 1.12 Кобщ= К1* К2* К3* К4* К5 |
70,98 |
|
18 |
25,02 |
|||
|
Затраты времени разработчика постановки задачи |
8,5 |
Табл. 4.55 норма 2б |
К1 = 1,0 К3 = 1,39 Кобщ = 1,39 |
п. 1.8 табл. 1.4 п. 1.9 табл. 1.8 п. 1.12 табл. 1.6 Кобщ= К2* К3*К4* К5= =0,63 |
11,82 |
|
Затраты времени разработчика программного обеспечения |
9,5 |
Табл. 4.56 норма 2б |
К1 = 1,0 К3 = 1,39 Кобщ = 1,39 |
п. 1.8 табл. 1.4 п. 1.9 табл. 1.8 п. 1.12 табл. 1.6 Кобщ= К2* К3*К4* К5= =0,63 |
13,21 |
|
Всего на подсистему |
184 |
Теперь, когда мы посчитали трудоёмкость на проектирование, разработку и внедрение системы, нужно посчитать необходимое количество исполнителей. Для этого воспользуемся следующей формулой:
(1)
где Тоб посчитанная трудоёмкость, Ф фонд времени, необходимый для разработки. В данной дипломной работе срок разработки 7 месяцев (154 раб. дня).
Подставим в формулу 1 наши значения и получим:
Таким образом для разработки проектируемой системы за 7 месяцев необходимо 1 человека. Теперь определим состав группы разработчиков. Состав группы разработчиков с распределением по подразделениям приведен в таблице 8
Таблица 8 Состав группы разработчиков
|
Подразделение |
Должность |
Заработная плата (в мес./в день) |
Этапы в которых участвует |
|
1 |
2 |
3 |
4 |
|
Группа постановки задач и проектирования |
Ведущий постановщик задач |
35 000 руб. / 1590 руб. |
Техническое задание, технический проект |
|
Специалист |
30 000 руб. / 1363 руб. |
Технический проект |
|
|
Группа разработки приложений |
Ведущий программист |
35 000 руб. / 1590 руб. |
Рабочий проект, Внедрение |
|
Программист |
30 000 руб. / 1363 руб. |
Рабочий проект, Внедрение |
Величина заработной платы, которая приведена в таблице 10 получена из анализа средней заработной платы работников IT-специальностей по городу Хабаровску. Величина заработной платы за день рассчитана из расчета 22 рабочих дней в месяце.
Следующим шагом необходимо рассчитать распределение трудоёмкости по каждому сотруднику на каждом этапе создания автоматизированного модуля. Данные расчёты представлены в таблице 11. При распределении трудоёмкости по сотрудникам учитывалось позволяет ли квалификация сотрудника принимать ему участие в рассматриваемом этапе. Кроме этого учитывался принцип оптимизации выполнения проекта (т.е. выполнение работ параллельно, там, где это возможно). В разделе 3.4 (Решения по управлению проектом) были приведены работы, которые необходимо выполнить для реализации проекта. В таблице 9 эти работы соотнесены со стадиями разработки автоматизированного модуля.
Таблица 9 Распределение трудоёмкости по сотрудникам
|
Стадия разработки |
Трудоёмкость, чел.-дней |
Должность исполнителя |
Распределение трудоёмкости по исполнителям, чел.-дней |
|
1 |
2 |
3 |
4 |
|
Разработка технического задания |
28 |
Ведущий постановщик задач |
28 |
|
Разработка технического проекта |
47 |
- |
47 |
|
в т.ч.: Постановка автоматизируемых задач |
19 |
Ведущий постановщик задач |
12 |
|
Специалист группы постановки задач |
7 |
||
|
Проектирование базы данных для автоматизированной информационной системы |
20 |
Ведущий постановщик задач |
11 |
|
Специалист группы постановки задач |
9 |
Продолжение таблицы 9
|
1 |
2 |
3 |
4 |
|
Проектирование прикладного интерфейса пользователя |
20 |
Ведущий постановщик задач |
11 |
|
Специалист группы постановки задач |
9 |
||
|
Разработка рабочего проекта |
83 |
Ведущий программист |
43 |
|
Программист |
30 |
||
|
Внедрение |
25 |
Ведущий программист |
15 |
|
Программист |
10 |
||
|
Всего |
184 |
184 |
После того, как мы распределили трудоёмкость по сотрудникам необходимо посчитать фонд заработной платы. Для этого умножим трудоёмкость каждого сотрудника на величину дневной заработной платы, которая приведена в таблице 8. Также к получившейся сумме необходимо прибавить 30% - величину социальных отчислений на заработную плату работников. Расчеты по каждому сотруднику и общая величина фонда заработной платы приведены в таблице 10.
Таблица 10 Фонд заработной платы в проекте
|
Должность |
Заработная плата за проект |
|
1 |
2 |
|
Ведущий постановщик задач |
182 850 руб. |
|
Специалист |
50 431 руб. |
|
Ведущий программист |
205 110 руб. |
|
Программист |
117 218 руб. |
|
Фонд заработной платы (без налога/с налогом) |
555 609 руб. / 722 291 руб. |
Так как согласно требованиям к проектируемой системе покупка дополнительных технических и программных средств не требуется, то фонд заработной платы и составляет стоимость разработки системы. Таким образом, стоимость разработки проектируемой системы составляет 722 291 руб., в том числе налоги 166 682 руб.
Последним этапом в описании экономической эффективности проектных решений является расчет срока окупаемости затрат на разработку автоматизированной информационной системы[14].
Для расчета срока окупаемости необходимо знать затраты на разработку и сумму экономического эффекта, который образуется в результате внедрения проектируемой системы.
Экономический эффект образуется за счет сокращения трудозатрат, которое возможно с внедрением информационной системы документационного обеспечения. Экономический эффект рассчитывается по следующей формуле:
, (2)
где годовая экономия;
нормативный коэффициент ( = 0,15);
- капитальные вложения на проектирование и разработку.
Годовая экономия складывается из экономии эксплуатационных расходов и экономии в связи с повышением производительности труда пользователя. Таким образом, получаем:
, (3)
где Р1 и Р2 соответственно эксплуатационные расходы до и после внедрения разрабатываемой программы; - экономия от повышения производительности труда пользователей.
Так как назначение системы заключается в сокращении трудозатрат, то накладные расходы остаются неизменными. Это означает, что годовая экономия будет равна экономии от повышения производительности труда сотрудника, отвечающего за рассматриваемый в данной дипломной работе бизнес-процесс. Для расчета экономии от повышения производительности воспользуемся следующей формулой:
, (4)
где - повышение производительности труда, экономия времени при выполнении i-ой работы (до автоматизации и после);
- время, которое планировалось пользователем для выполнения работы j-вида до внедрения программы (час.).
В таблице 11 представлен расчет повышения производительности труда сотрудника по каждой работе, выполняемой в рамках рассматриваемого бизнес-процесса. Временные величины выполнения работ были получены в результате замера времени исполнения сотрудником каждой работы.
Таблица 11 Повышение производительности труда.
|
Вид работы |
До автоматизации, мин |
После автоматизации, мин |
Экономия времени, мин |
Повышение производительности труда (в %) |
|
Поиск рекламных площадок |
90-240 |
2 |
88-238 |
4500-12000 (8250 ср) |
Экономия, связанная с повышением производительности труда одного сотрудника определяется по формуле:
, (5)
где Z заработная плата сотрудника.
Заработная плата специалиста отдела по работе с клиентами, который будет пользоваться проектируемым автоматизированным модулем, или в ином случае автоматизированный модуль будет уменьшать объем работы специалиста, составляет 25 000 руб. в месяц. С учетом социальных отчислений заработная плата будет составлять 32 500 руб. в месяц Таким образом экономия, связанная с повышений производительности труда будет составлять 2062500 руб. Теперь можно рассчитать ожидаемый экономический эффект от внедрения системы:
Э = 2 062 500 722 291*0,15 = 2 062 500 108 343,65 = 1 954 156,35 руб.
После определения экономического эффекта от внедрения системы необходимо рассчитать срок окупаемости по следующей формуле[24]:
, (6)
Срок окупаемости составит: Ток = 722 291/1 954 156,35 = 0,36 лет.
Таким образом, после анализа экономической эффективности проектных решений и расчета срока окупаемости внедрения проектируемого автоматизированного модуля можно сказать, что разработка и внедрение проектируемого автоматизируемого модуля выгодна для предприятия. Несмотря на то, что экономия, которая возникает в результате использования системы является косвенной, она позволит обслуживать большее количество клиентов, что в перспективе отразиться на выручке и прибыли организации.
ЗАКЛЮЧЕНИЕ
В данной выпускной квалификационной работе в качестве объекта исследования выбрана ведущее рекламное агентство города Хабаровска, «Масс медиа». Исследовался процесс поиска рекламных площадок на сайте рекламного агентства «Масс медиа», в ходе которого была выявлена основная проблема высокие трудозатраты на поиск площадок, удовлетворяющих требованиям клиента.
В результате была поставлена цель выпускной квалификационной работы - проект автоматизированного модуля по поиску рекламных площадок удовлетворяющих требованиям клиента на сайте заказа наружной рекламы агентства «Масс медиа».
В первой главе были приведены результаты исследования организации, её бизнес-процессов, организационной и информационной структуры. В результате была составлена формализованная модель бизнес-процесса и модель Node Tree, для определения автоматизируемых функций системы.
Во второй главе были описаны проблемы организации, которые можно решить информационными средствами, так же были описаны требования к проектируемому автоматизированному модулю. Результатом стало техническое задание на разработку автоматизированного модуля для сайта заказа наружной рекламы агентства «Масс медиа».
В третьей главе была описана функциональная архитектура (постановки задач) и архитектура данных проектируемого автоматизированного модуля поиска рекламных площадок на сайте заказа наружной рекламы агентства «Масс медиа» Кроме этого в этой главе было описано проектирование прикладного интерфейса пользователя и решения по управлению проектом. Результатом стал технический проект.
В четвертой главе автором была рассчитана экономическая эффективность проектных решений и срок окупаемости проектируемой автоматизированной информационной системы. В результате было принято решение, что автоматизация данного бизнес-процесса выгодна и окупится в срочной перспективе.
Таким образом, были выполнены основные задачи исследования и достигнута поставленная цель.
СПИСОК ИСПОЛЬЗОВАННЫХ ИСТОЧНИКОВ
- Федеральный закон «Об информации, информационных технологиях и защите информации» от 27 июля 2006 г. № 149-ФЗ. 12 с.
- ГОСТ 19.102-77 Единая система программной документации. Стадии разработки. 60с.
- ГОСТ 34.201-89 Информационная технология. Комплекс стандартов на автоматизированные системы. Виды, комплектность и обозначения документов при создании автоматизированных систем. 85 с.
- ГОСТ 34.602-89 Техническое задание на создание автоматизированной системы. 35 с.
- ГОСТ Р 6.30-2003. Унифицированные системы документации. Система организационно-распорядительной документации. Требования к оформлению документов. 45 с.
- Беллиньясо М. Разработка Web-приложений в среде ASP.NET 2.0. Задача - проект решение : Учебник / М. Беллиньясо. М.: Вильямс, 2007.- 634 с.
- Вендров А.М. Проектирование ПО экономических ИС : Учебник / М.: Финансы и статистика, 2002. 475 с.
- Войнов И. В. Моделирование экономических систем и процессов. Опыт построения ARIS-моделей : Монография / И. В. Войнов, С. Г Пудовкина, А. И. Телегин. Челябинск: Изд. ЮУрГУ, 2002. 392 с.
- Дейт К. Введение в системы баз данных / К. Дейт. К : Диалектика, 1998. 387 с.
- Емельянова Н. З. Основы построения автоматизированных информационных систем : учебное пособие / Н. З. Емельянова, Т. Л. Партыка, И. И. Попов. М.: Форум: Инфра-М, 2005. - 412 с.
- Каменова М. Моделирование бизнеса. Методология ARIS / М. Каменова, А. Громов. - М.: Весть-МетаТехнология, 2001. - 430 с.
- Компьютерные системы и сети : Учеб пособие / Под ред. В. П. Косарева и Л. В. Еремина. М.: Финансы и статистика, 1999. 345 с.
- Кузнецов И. Н. Информация: сбор, защита, анализ : Учебник / И. Н. Кузнецов. М.: Диалектика, 2002. - 320 с.
- Мак-Дональд М. Microsoft ASP.NET 4 с примерами на C# 2010 для профессионалов. / Мэтью Мак-Дональд, Адам Фримен, Марио Шпушта. - 4-е издание М.: Вильямс, 2011. - 600 с.
- Марка Д. А Методология структурного анализа и проектирования / Д. А. Марка. - СПб.: Питер, 1995. - 235 с.
- Петров В. Н. Информационные системы / СПб.: Питер, 2002. 688 с.
- Сандерсон С. ASP .NET MVC Framework с примерами на C# / Стивен Сандерсон М.: Вильямс, 2010. - 450 с.
- Черемных .С. В. Моделирование и анализ систем. IDEF-технологии : Практикум / С. В. Черемных, И. О. Семенов, B. C. Ручкин. М.: Финансы и статистика, 2002. - 192 с.: ил. (Прикладные информационные технологии).
- Устав Дальневосточной юридической фирмы. 40 с.
- Родионов А. Н. Качество даталогических схем. Принцип компактности моделей данных и его приложения // Информатика и системы управления. - 2012. - №1. - С. 16.
- Родионов А. Н. Качество даталогических схем. Принцип минимальной избыточности и минимально-избыточные даталогические конструкции // Информатика и системы управления. - 2012. - №3. - С. 3.
- Building ASP.NET Web Pages with Microsoft WebMatrix 2011 // Apress 2011 C.45.
- Официальный сайт IDS Scheer URL: www.ids-scheer.ru (дата посещения: 20.04.2015).
- Сайт Дальневосточной юридической фирмы URL: www.dvur.ru. (дата посещения: 17.04.2015).
- URL: http://www.antegra.ru/news/experts/_det-experts/4/ (дата посещения: 28.05.2015).
- URL: http://msdn.microsoft.com/ru-ru/asp.net/default (дата посещения: 01.05.2015).
- URL: http://www.process.siteedit.ru/ (дата посещения: 02.05.2015).
- URL: http://www.ariscommunity.com/ (дата посещения: 02.05.2015).
- URL: http://bootstrap-ru.com/ (дата посещения: 15.05.2015).
- URL: http://bootsnipp.com/snipps (дата посещения: 15.05.2015).
Приложение А
Контекстная модель первого варианта бизнес-функции «Консультации по вопросам размещения наружной рекламы»

Рисунок А.1 Контекстная модель первого варианта бизнес-функции «Консультации по вопросам размещения наружной рекламы»
Приложение Б
Декомпозиция первого уровня первого варианта выполнения бизнес функции «Консультации по вопросам размещения наружной рекламы»

Рисунок Б.1 Декомпозиция первого уровня первого варианта выполнения бизнес функции «Консультации по вопросам размещения наружной рекламы»
Приложение В
Контекстная модель второго варианта бизнес-функции «Консультации по вопросам размещения наружной рекламы»

Рисунок В.1 Контекстная модель второго варианта бизнес-функции «Консультации по вопросам размещения наружной рекламы»
Приложение Г
Декомпозиция первого уровня второго варианта выполнения бизнес функции «Консультации по вопросам размещения наружной рекламы»

Рисунок Г.1 Декомпозиция первого уровня второго варианта выполнения бизнес функции «Консультации по вопросам размещения наружной рекламы»
Приложение Д
Декомпозиция блока «Подбор площадок удовлетворяющих требованиям клиента»

Рисунок Д.1 Декомпозиция блока «Подбор площадок удовлетворяющих требованиям клиента»
Приложение Е
Декомпозиция первого уровня второго варианта выполнения бизнес функции «Консультации по вопросам размещения наружной рекламы» после внедрения АМ

Рисунок Е.1 Декомпозиция первого уровня второго варианта выполнения бизнес функции «Консультации по вопросам размещения наружной рекламы» после внедрения АМ
Приложение Ж
Декомпозиция блока «Подбор площадок удовлетворяющих требованиям клиента» после внедрения АМ

Рисунок Ж.1 Декомпозиция блока «Подбор площадок удовлетворяющих требованиям клиента» после внедрения АМ
Приложение З
Диаграмма Node Tree бизнес-процесса «Консультирование по размещению наружной рекламы»

Рисунок З.1 Диаграмма Node Tree бизнес-процесса «Регистрация и ликвидация предприятий»
Приложение И
Алгоритм решения задачи «Выявление критериев подбора рекламных площадок, удовлетворяющих требованиям клиента»
Рисунок И.1 Алгоритм решения задачи «Выявление критериев подбора рекламных площадок, удовлетворяющих требованиям клиента»
Приложение К
Алгоритм решения задачи «Просмотр каждой записи каталога, сопоставление каждой записи каталога с критериями подбора рекламных площадок»
Рисунок К.1 Алгоритм решения задачи «Просмотр каждой записи каталога, сопоставление каждой записи каталога с критериями подбора рекламных площадок»
Приложение Л
Алгоритм решения задачи «Формирование списка вариантов удовлетворяющих требованиям клиента»
Рисунок Л.1 Алгоритм решения задачи «Формирование списка вариантов удовлетворяющих требованиям клиента»
Приложение М
Базовые сущности предметной области
Таблица М.1 Базовые сущности и объекты предметной области
|
Наименование сущности |
С какими сущностями связана |
Объект базы данных |
Атрибуты объекта (название, тип и размер) |
Ключевые атрибуты |
Наименование атрибута в модели данных |
Ограничения |
|
1 |
2 |
3 |
4 |
5 |
6 |
7 |
|
Реклама |
Адреса, Пользователи |
Реклама |
Идентификатор рекламы, Идентификатор города, Идентификатор города, Стоимость аренды, Стоимость монтажа, Тип рекламы |
Идентификатор рекламы (первичный) |
idReklama, idTown idStreet costArenda costMontzh idType |
Доменные ограничения, поддерживаемые моделью данных |
Продолжение приложения М
|
1 |
2 |
3 |
4 |
5 |
6 |
7 |
|
Тип рекламы |
Идентификатор типа рекламы (числовой) Наименование типа рекламы(текстовый, 255 символов) |
Идентификатор типа рекламы (первичный) |
idType, Name |
Доменные ограничения, поддерживаемые моделью данных |
||
|
Координаты рекламы |
Идентификатор координат (числовой), Идентификатор Рекламы (Числовой), Широта(Числовой) Долгота(Числовой) |
Идентификатор координат(первичный) Идентификатор рекламы( внешний) |
IdKoor, IdReklama, Dolgota, Shirota |
Доменные ограничения, поддерживаемые моделью данных |
||
|
Фото рекламы |
Идентификатор фото рекламы (числовой) Идентификатор Рекламы (числовой) Сезон(числовой) Путь к файлу(текстовый, 255 символов) |
Идентификатор фото рекламы (первичный) Идентификатор рекламы (внешний) |
Idphoto idReklama sezon PathToFile |
Доменные ограничения, поддерживаемые моделью данных |
||
|
Занятость рекламы |
Идентификатор рекламы(числовой), Дата начала (дата/время) Дата окончания (дата/время) |
Идентификатор рекламы(внешний) |
idReklama dateBegin deteEnd |
Доменные ограничения, поддерживаемые моделью данных |
Продолжение приложения М
|
1 |
2 |
3 |
4 |
5 |
6 |
7 |
|
Пользователи |
Реклама |
Пользователи |
Идентификатор пользователя (числовой) Логин(текстовый, строка переменной длины) |
Идентификатор пользователя (первичный) |
idUser login |
Доменные ограничения, поддерживаемые моделью данных |
|
Компании |
Идентификатор компании( числовой) Наименование комании(текстовый 255 символов) Полное наименование компании (текстовый 255 символов) Адрес(текстовый 255 символов) Телефон контактный (числовой) Адрес электронной почты(текстовый 255 символов) |
Идентификатор компании (первичный) |
IdCompany Name fullName jurAdr telContact |
Доменные ограничения, поддерживаемые моделью данных |
Продолжение приложения М
|
1 |
2 |
3 |
4 |
5 |
6 |
7 |
|
Клиенты |
Идентификатор клиента (числовой), Имя клиента (текстовый 255 символов), Номер телефона (числовой) |
Идентификатор клиента (первичный) |
idCompany Name Telephone |
Доменные ограничения, поддерживаемые моделью данных |
||
|
Адреса |
Реклама |
Города |
Идентификатор города (числовой) Название города (тестовый 255 символов) |
Идентификатор города(первичный) |
Id_town Name |
Доменные ограничения, поддерживаемые моделью данных |
|
Улицы |
Идентификатор улицы (числовой) Название улицы (текстовый, 255 символов) Сокращенное название(текстовый 155 символов) |
Идентификатор улицы (первичный) |
IdStreet Name Socr |
Доменные ограничения, поддерживаемые моделью данных |
Приложение Н
Модель данных базовых объектов предметной области

Рисунок Н.1 Модель данных базовых объектов предметной области
PAGE \* MERGEFORMAT1
Проект автоматизированного модуля поиска рекламных площадок, удовлетворяющих требованиям клиента, для сайта заказов рекламных площадок рекламного агентства «Масс медиа»