Автоматизация учёта заявок и контроля выполнения работ отделом информационных технологий ФГУЗ клинической больницы №8 ФМБА России
ПОЯСНИТЕЛЬНАЯ ЗАПИСКА
ДИПЛОМНЫЙ ПРОЕКТ НА ТЕМУ:
«Автоматизация учёта заявок и контроля выполнения работ отделом информационных технологий ФГУЗ клинической больницы №8 ФМБА России»
Содержание
Введение………………………………………………………………………..3
I. Специальная часть…………..………………………………………………4
1. Постановка задачи………………………………………………………….4
2. Формализация………………………………………………………………6
3. Описание среды программирования………………………………………9
3.1. Требования к техническому обеспечению………………………12
3.2. Требования к программному обеспечению……………………...13
4. Методика разработки проекта…………………………………………….14
4.1. Алгоритмизация задачи……………………………...….………...14
4.1.1. Описание алгоритма……………………………………………..14
4.1.2. Структурная схема………………………..……………………..27
4.2. Программирование………………………………………..……….28
4.3. Аномалии и защитное программирование………………………29
4.4. Тестирование и отладка…………………………………………...30
5. Анализ результатов решения……………………………………………..33
6. Инструкция пользователю………………………………………………..34
II. Экономическая часть………………………………………………………49
III. Заключение………………………………………………………………..58
IV.Литература…………………………………………………………………59
V. Приложение…...……………………………………………………………60
Введение
ФГУЗ КБ №8 ФМБА России это многопрофильное медицинское учреждение, осуществляющее лечебно-профилактическую деятельность.
Отдел информационных технологий, обеспечивает работу всех структурных подразделений ФГУЗ КБ №8 ФМБА России: осуществляет устранение технических неисправностей, производит замену устаревшего или вышедшего из строя оборудования ПК.
Чтобы неисправность была устранена, подается заявка, на основании которой специалисты из отдела информационных технологий принимают ее к исполнению. Выполнения заявленных работ фиксируется в журнале заявок, в который вносится вся необходимая информация().
Создание более совершенной автоматизированной системы формирования, учета и фиксирования выполнения заявок отразится благоприятно на деятельности сотрудников всего медицинского учреждения.
I.Специальная часть
1.Постановка задачи
Задача дипломного проекта разработать программное приложение «Автоматизация учёта заявок и контроля выполнения работ отделом информационных технологий ФГУЗ клинической больницы №8 ФМБА России».
Разработанное программное приложение, согласно поставленной задачи, должно:
1.Формировать отчётные формы (с возможностью вывода отчётов на принтер и экспорта):
- по справочникам,
- по итогам работы отдела,
- за определённый период времени,
- по существующим или отсутствующим компонентам, необходимым для устранения неполадки.
2.Формировать заявку:
- в каком отделе и что вышло из строя;
- какой сотрудник отвечает за этот отдел и за данную неисправность;
- есть ли возможность устранить данную неисправность и т.д..
3.Формировать запросы на основании составленных таблиц:
- запрос по справочникам,
- запрос по материалам,
- различные запросы к БД,
- конструктор запросов.
Задача реализована в среде VS2005(Visual C#.Net), СУБД MS SQL сервер 2005 с возможностью работы в ОС Windows XP и Server 2003.
2. Формализация
Для построения необходимо провести формализацию задачи, являющуюся необходимым этапом разработки задачи и заключающуюся в построении структуры таблиц для хранения информации, схемы их взаимосвязей и описания алгоритмов обработки.
Была разработана информационная схема:
рис.1.
Разработка проекта реализации задачи выполняется в несколько этапов и начинается с анализа той информации, которая является выходной (формы и отчеты для Access). Только после выяснения структуры и состава этой информации, формулировки запросов для получения отчетов можно сделать вывод о структуре и составе таблиц данных. Необходимым этапом формализации задачи является нормализация базы данных, которая, по сути, представляет собой процесс оптимизации хранения и использования информации в таблицах.
Наиболее часто используется приведение к третьей нормальной форме (3NF). В результате устраняется избыточность данных и упрощается процесс изменения структуры БД.
Сначала производится приведение к первой нормальной форме(1NF) каждой таблице назначается первичный ключ, обеспечивающий уникальность ключевой записи. Здесь же удаляются все повторяющиеся группы (точнее создается новая таблица для повторяющихся групп).
В процессе приведения ко второй нормальной форме производится устранение избыточности данных любое поле в таблице, которое является избыточным или всегда остается неизменным, основанным на значении другого поля, необходимо перенести в другую таблицу.
И, наконец, в 3NF все поля каждой таблицы непосредственно связаны с полем первичного ключа и не зависят от других полей. На практике это делается следующим образом любое поле не связанное с полем первичного ключа, необходимо перенести в отдельную таблицу.
При разработке структуры данных рассматриваемой задачи изначально подразумевалось следование 3NF. В Access существует мастер анализа таблиц, позволяющий еще более упростить этот процесс.
На следующем этапе уточняется структура полей в таблицах, и определяются правила ввода.
Затем происходит возврат к проектированию запросов для форм и отчетов, проектируются собственно входные и выходные формы и отчеты.
На заключительном этапе создается меню и различные интерфейсные промежуточные формы. Затем, в процессе отладки и доработки, возможен возврат на любой этап процесса разработки.
В следующих разделах пояснительной записки все объекты задачи рассматриваются более подробно.
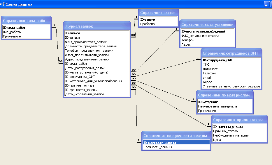
Взаимосвязь между таблицами показана в схеме данных:

Рис.2.
3.Описание среды программирования
Программный продукт «Автоматизация учёта заявок и контроля выполнения работ отделом информационных технологий ФГУЗ клинической больницы №8 ФМБА России» разработан на VS 2005(Visual C#.Net) с использованием MS SQL 2005.
В Microsoft Access для обработки данных ваших таблиц используется мощный язык SQL (Structured Query Language Структурированный язык запросов). Используя его, можно выделить из одной или нескольких таблиц необходимую для решения конкретной задачи информацию.
Access значительно упрощает задачу обработки данных. Чтобы заставить Microsoft Access решать ваши задачи, вам совершенно не требуется знать язык SQL.
SQL является, прежде всего, информационно-логическим языком, предназначенным для описания, изменения и извлечения данных, хранимых в реляционных базах данных. SQL нельзя назвать языком программирования.
Изначально, SQL был основным способом работы пользователя с базой данных и позволял выполнять следующий набор операций:
- создание в базе данных новой таблицы;
- добавление в таблицу новых записей;
- изменение записей;
- удаление записей;
- выборка записей из одной или нескольких таблиц (в соответствии с заданным условием);а, также, изменение структур таблиц. Со временем, SQL усложнился обогатился новыми конструкциями, обеспечил возможность описания и управления новыми хранимыми объектами (например, индексы, представления, триггеры и хранимые процедуры) и стал приобретать черты, свойственные языкам программирования. Каждое предложение SQL это запрос или обращение к базе данных, которое приводит к изменению в базе данных. В соответствии с тем, какие изменения происходят в базе данных, различают следующие типы запросов:
- запросы на создание или изменение в базе данных новых или существующих объектов (при этом в запросе описывается тип и структура создаваемого или изменяемого объекта);
- запросы на получение данных;
- запросы на добавление новых данных (записей)
- запросы на удаление данных;
- обращения к СУБД.
Основным объектом хранения реляционной базы данных является таблица, поэтому все SQL-запросы это операции над таблицами. В соответствии с этим, запросы делятся на
- запросы, оперирующие самими таблицами (создание и изменение таблиц);
- запросы, оперирующие с отдельными записями (или строками таблиц) или наборами записей.
Каждая таблица описывается в виде перечисления своих полей (столбцов таблицы) с указанием
- типа хранимых в каждом поле значений;
- связей между таблицами (задание первичных и вторичных ключей);
- информации, необходимой для построения индексов.
Запросы первого типа, в свою очередь, делятся на запросы, предназначенные для создания в базе данных новых таблиц, и на запросы, предназначенные для изменения уже существующих таблиц. Запросы второго типа оперируют со строками, и их можно разделить на запросы следующего вида:
- вставка новой строки;
- изменение значений полей строки или набора строк;
- удаление строки или набора строк.
Самый главный вид запроса это запрос, возвращающий (пользователю) некоторый набор строк, с которым можно осуществить одну из трёх операций:
- просмотреть полученный набор;
- изменить все записи набора;
- удалить все записи набора.
Таким образом, использование SQL сводится, по сути, к формированию всевозможных выборок строк и совершению операций над всеми записями, входящими в набор.
Язык SQL представляет собой совокупность
- операторов;
- инструкций;
- и вычисляемых функций.
3.1 Требования к техническому обеспечению
Требования для сервера
Минимальные требования:
- -Процессор Pentium с частотой 600 МГц:
- -ОЗУ 512 Мб;
- -Свободное место на жестком диске 1 Гб.
Рекомендуемые требования:
- -Процессор с частотой 1 ГГц:
- -ОЗУ 1 Гб.
3.2 Требования к программному обеспечению
Сервер:
Для нормальной работы программы необходимо наличие на компьютере операционной системы из серии WINDOWS XP и Server 2003 и MS SQL Server 2005, а также .Net Framework 2.0 и выше.
Клиент:
Microsoft WINDOWS 2000 или выше.
4. Методика разработки программы
4.1.Алгоритмизация задачи
4.1.1. Описание алгоритма
База данных «Автоматизация учёта заявок и контроля выполнения работ отделом информационных технологий ФГУЗ клинической больницы №8 ФМБА России» создавалась с самого начала MS SQL Server 2005.